< < VS15 : VS16 : VS17 > >

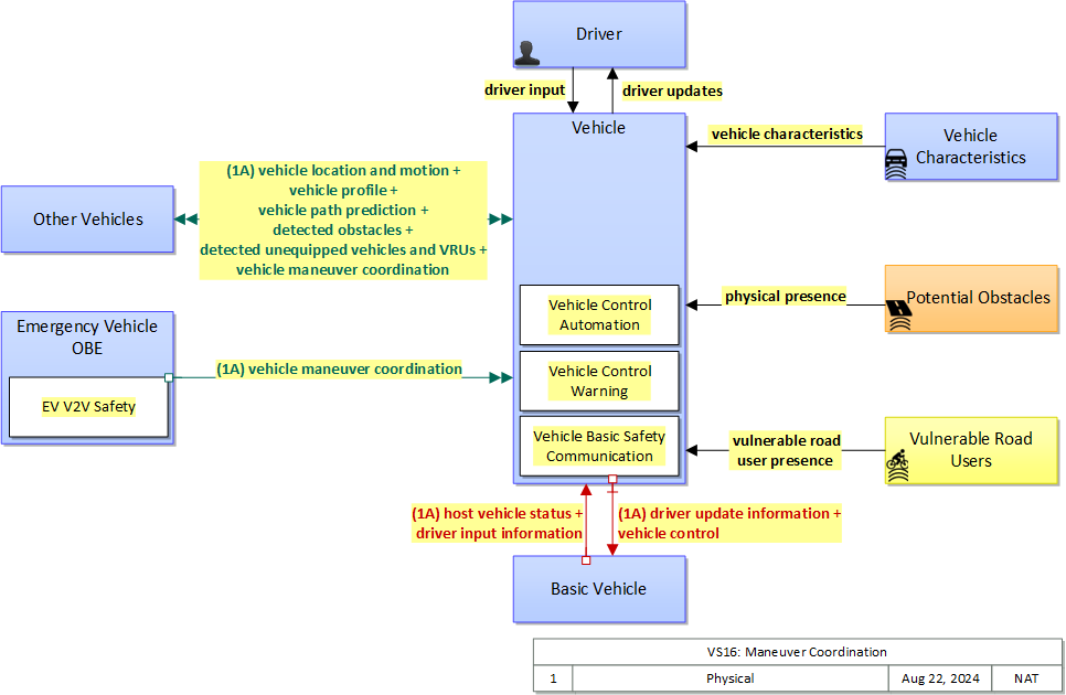
VS16: Maneuver Coordination

This service package provides coordinated merge and lane change operations between connected vehicles, whether automated or not. It includes an emergency vehicle specialization, where the emergency vehicle merely announces its intent and then performs the lane change, without waiting for acknowledgement from nearby vehicles.

Relevant Regions: Australia, Canada, European Union, and United States

Enterprise

Development Stage Roles and Relationships

Installation Stage Roles and Relationships

Operations and Maintenance Stage Roles and Relationships
(hide)

Source Destination Role/Relationship
Basic Vehicle Maintainer Basic Vehicle Maintains
Basic Vehicle Manager Basic Vehicle Manages
Basic Vehicle Manager Driver System Usage Agreement
Basic Vehicle Owner Basic Vehicle Maintainer System Maintenance Agreement
Basic Vehicle Owner Basic Vehicle Manager Operations Agreement
Basic Vehicle Owner Driver Application Usage Agreement
Basic Vehicle Owner Driver Vehicle Operating Agreement
Basic Vehicle Owner Vehicle Maintainer Maintenance Data Exchange Agreement
Basic Vehicle Owner Vehicle Owner Expectation of Data Provision
Basic Vehicle Owner Vehicle User Service Usage Agreement
Basic Vehicle Supplier Basic Vehicle Owner Warranty
Driver Basic Vehicle Operates
Driver Vehicle Operates
Emergency Vehicle OBE Maintainer Emergency Vehicle OBE Maintains
Emergency Vehicle OBE Manager Emergency Vehicle OBE Manages
Emergency Vehicle OBE Owner Driver Application Usage Agreement
Emergency Vehicle OBE Owner Driver Vehicle Operating Agreement
Emergency Vehicle OBE Owner Emergency Vehicle OBE Maintainer System Maintenance Agreement
Emergency Vehicle OBE Owner Emergency Vehicle OBE Manager Operations Agreement
Emergency Vehicle OBE Owner Vehicle Maintainer Maintenance Data Exchange Agreement
Emergency Vehicle OBE Owner Vehicle Owner Expectation of Data Provision
Emergency Vehicle OBE Owner Vehicle User Service Usage Agreement
Emergency Vehicle OBE Supplier Emergency Vehicle OBE Owner Warranty
Other Vehicles Maintainer Other Vehicles Maintains
Other Vehicles Manager Other Vehicles Manages
Other Vehicles Owner Driver Application Usage Agreement
Other Vehicles Owner Driver Vehicle Operating Agreement
Other Vehicles Owner Other Vehicles Maintainer System Maintenance Agreement
Other Vehicles Owner Other Vehicles Manager Operations Agreement
Other Vehicles Owner Vehicle Maintainer Maintenance Data Exchange Agreement
Other Vehicles Owner Vehicle Owner Expectation of Data Provision
Other Vehicles Owner Vehicle User Service Usage Agreement
Other Vehicles Supplier Other Vehicles Owner Warranty
Vehicle Characteristics Maintainer Vehicle Characteristics Maintains
Vehicle Characteristics Manager Vehicle Characteristics Manages
Vehicle Characteristics Owner Vehicle Characteristics Maintainer System Maintenance Agreement
Vehicle Characteristics Owner Vehicle Characteristics Manager Operations Agreement
Vehicle Characteristics Supplier Vehicle Characteristics Owner Warranty
Vehicle Maintainer Vehicle Maintains
Vehicle Manager Driver System Usage Agreement
Vehicle Manager Vehicle Manages
Vehicle Owner Basic Vehicle Maintainer Maintenance Data Exchange Agreement
Vehicle Owner Basic Vehicle Owner Expectation of Data Provision
Vehicle Owner Basic Vehicle User Service Usage Agreement
Vehicle Owner Driver Application Usage Agreement
Vehicle Owner Driver Vehicle Operating Agreement
Vehicle Owner Other Vehicles Maintainer Maintenance Data Exchange Agreement
Vehicle Owner Other Vehicles Owner Expectation of Data Provision
Vehicle Owner Other Vehicles User Service Usage Agreement
Vehicle Owner Vehicle Maintainer System Maintenance Agreement
Vehicle Owner Vehicle Manager Operations Agreement
Vehicle Supplier Vehicle Owner Warranty

Physical

The physical diagram can be viewed in SVG or PNG format and the current format is SVG.
SVG Diagram
PNG Diagram


Display Legend in SVG or PNG

Includes Physical Objects:

Physical Object Class Description
Basic Vehicle Vehicle 'Basic Vehicle' represents a complete operating vehicle. It includes the vehicle platform that interfaces with and hosts ITS electronics and all of the driver convenience and entertainment systems, and other non-ITS electronics on-board the vehicle. Interfaces represent both internal on-board interfaces between ITS equipment and other vehicle systems and other passive and active external interfaces or views of the vehicle that support vehicle/traffic monitoring and management. External interfaces may also represent equipment that is carried into the vehicle (e.g., a smartphone that is brought into the vehicle). Internal interfaces are often implemented through a vehicle databus, which is also included in this object. Note that 'Vehicle' represents the general functions and interfaces that are associated with personal automobiles as well as commercial vehicles, emergency vehicles, transit vehicles, and other specialized vehicles.
Driver Vehicle The 'Driver' represents the person that operates a vehicle on the roadway. Included are operators of private, transit, commercial, and emergency vehicles where the interactions are not particular to the type of vehicle (e.g., interactions supporting vehicle safety applications). The Driver originates driver requests and receives driver information that reflects the interactions which might be useful to all drivers, regardless of vehicle classification. Information and interactions which are unique to drivers of a specific vehicle type (e.g., fleet interactions with transit, commercial, or emergency vehicle drivers) are covered by separate objects.
Emergency Vehicle OBE Vehicle The 'Emergency Vehicle On-Board Equipment' (OBE) resides in an emergency vehicle and provides the processing, storage, and communications functions that support public safety-related connected vehicle applications. It represents a range of vehicles including those operated by police, fire, and emergency medical services. In addition, it represents other incident response vehicles including towing and recovery vehicles and freeway service patrols. It includes two-way communications to support coordinated response to emergencies. A separate 'Vehicle OBE' physical object supports the general vehicle safety and driver information capabilities that apply to all vehicles, including emergency vehicles. The Emergency Vehicle OBE supplements these general capabilities with capabilities that are specific to emergency vehicles.
Other Vehicles Vehicle 'Other Vehicle OBEs' represents other connected vehicles that are communicating with the host vehicle. This includes all connected motorized vehicles including passenger cars, trucks, and motorcycles and specialty vehicles (e.g., maintenance vehicles, transit vehicles) that also include the basic 'Vehicle OBE' functionality that supports V2V communications. This object provides a source and destination for information transfers between connected vehicles. The host vehicle on-board equipment, represented by the Vehicle OBE physical object, sends information to, and receives information from the Other Vehicle OBEs to model all connected vehicle V2V communications in ARC-IT.
Potential Obstacles Field 'Potential Obstacles' represents any object that possesses the potential of being sensed and struck and thus also possesses physical attributes. Potential Obstacles include roadside obstructions, debris, animals, infrastructure elements (barrels, cones, barriers, etc.) or any other element that is in a potential path of the vehicle. Note that roadside objects and pieces of equipment that can become obstacles in a vehicle's path can include materials, coatings, or labels (e.g., barcodes) that will improve the performance of the vehicle-based sensors that must detect and avoid these obstacles. See also 'Vulnerable Road Users' that more specifically represents the physical properties of shared users of the roadway that must also be detected.
Vehicle Vehicle This 'Vehicle' physical object is used to model core capabilities that are common to more than one type of Vehicle. It provides the vehicle-based general sensory, processing, storage, and communications functions that support efficient, safe, and convenient travel. Many of these capabilities (e.g., see the Vehicle Safety service packages) apply to all vehicle types including personal vehicles, commercial vehicles, emergency vehicles, transit vehicles, and maintenance vehicles. From this perspective, the Vehicle includes the common interfaces and functions that apply to all motorized vehicles. The radio(s) supporting V2V and V2I communications are a key component of the Vehicle. Both one-way and two-way communications options support a spectrum of information services from basic broadcast to advanced personalized information services. Advanced sensors, processors, enhanced driver interfaces, and actuators complement the driver information services so that, in addition to making informed mode and route selections, the driver travels these routes in a safer and more consistent manner. This physical object supports all six levels of driving automation as defined in SAE J3016. Initial collision avoidance functions provide 'vigilant co-pilot' driver warning capabilities. More advanced functions assume limited control of the vehicle to maintain lane position and safe headways. In the most advanced implementations, this Physical Object supports full automation of all aspects of the driving task, aided by communications with other vehicles in the vicinity and in coordination with supporting infrastructure subsystems.
Vehicle Characteristics Vehicle 'Vehicle Characteristics' represents the external view of individual vehicles of any class from cars and light trucks up to large commercial vehicles and down to micromobility vehicles (MMVs). It includes vehicle physical characteristics such as height, width, length, weight, and other properties (e.g., magnetic properties, number of axles) of individual vehicles that can be sensed and measured or classified. This physical object represents the physical properties of vehicles that can be sensed by vehicle-based or infrastructure-based sensors to support vehicle automation and traffic sensor systems. The analog properties provided by this terminator represent the sensor inputs that are used to detect and assess vehicle(s) within the sensor's range to support safe AV operation and/or responsive and safe traffic management.
Vulnerable Road Users Personal 'Vulnerable Road Users' represents any roadway user not in a motorized vehicle capable of operating at the posted speed for the roadway in question, and also any roadway user in a vehicle not designed to encase (and thus protect) its occupants. This includes pedestrians, cyclists, wheelchair users, two-wheeled scooter micromobility users, as well as powered scooters and motorcycles. Note that this terminator represents the physical properties of vulnerable road users and their conveyance that may be sensed to support safe vehicle automation and traffic management in mixed mode applications where a variety of road users share the right-of-way. See also 'Pedestrian' and 'MMV User' Physical Objects that represent the human interface to these vulnerable road users.

Includes Functional Objects:

Functional Object Description Physical Object
EV V2V Safety 'EV V2V Safety' sends alert messages and exchanges lane change and merge intent with surrounding connected vehicles to improve awareness of the emergency vehicle and enable it to perform lane change and merge maneuvers in a more automated fashion. Emergency Vehicle OBE
Vehicle Basic Safety Communication 'Vehicle Basic Safety Communication' exchanges current vehicle characteristics, location, and motion (including past and intended maneuver) information with other vehicles in the vicinity, uses that information to calculate vehicle paths, and warns the driver when the potential for an impending collision is detected. If available, map data is used to filter and interpret the relative location and motion of vehicles in the vicinity. Information from on-board sensors (e.g., radars and image processing) are also used, if available, in combination with the V2V communications to detect non-equipped vehicles and corroborate connected vehicle data. This object represents a broad range of implementations ranging from basic Vehicle Awareness Devices that only broadcast vehicle location and motion and provide no driver warnings to advanced integrated safety systems that coordinate maneuvers and may, in addition to warning the driver, provide collision warning information to support automated control functions that can support control intervention. Vehicle
Vehicle Control Automation 'Vehicle Control Automation' provides lateral and/or longitudinal control of a vehicle to allow 'hands off' and/or 'feet off' driving, automating the steering, accelerator, and brake control functions. It builds on the sensors included in 'Vehicle Safety Monitoring' and 'Vehicle Control Warning' and uses the information about the area surrounding the vehicle to safely control the vehicle. It covers the range of incremental control capabilities from driver assistance systems that take over steering or acceleration/deceleration in limited scenarios with direct monitoring by the driver to full automation where all aspects of driving are automated under all roadway and environmental conditions. Vehicle
Vehicle Control Warning 'Vehicle Control Warning' monitors areas around the vehicle and provides warnings to a driver so the driver can take action to recover and maintain safe control of the vehicle. It includes lateral warning systems that warn of lane departures and obstacles or vehicles to the sides of the vehicle and longitudinal warning systems that monitor areas in the vehicle path and provide warnings when headways are insufficient or obstacles are detected in front of or behind the vehicle. It includes on-board sensors, including radars and imaging systems, and the driver information system that provides the visual, audible, and/or haptic warnings to the driver. Vehicle

Includes Information Flows:

Information Flow Description
detected obstacles Notification of a nearby non-vehicular object that does not appear to be equipped with a short range communications device but is detectable using onboard vehicle or infrastructure sensors. This could be anything from a construction barrel to a pedestrian or animal. The flow communicates detected object location, physical characteristics, observable kinematics and confidence in those measures.
detected unequipped vehicles and VRUs Notification of a nearby vehicle (light vehicle, commercial vehicle, MMV etc.) or vulnerable road user that does not appear to be equipped with a short range communications device but is detectable using onboard vehicle or infrastructure sensors. The flow communicates detected vehicle/VRU location, physical characteristics, observable kinematics and confidence in those measures.
driver input Driver input to the vehicle on-board equipment including configuration data, settings and preferences, interactive requests, and control commands.
driver input information Driver input received from the driver-vehicle interface equipment via the vehicle bus. It includes configuration data, settings and preferences, interactive requests, and control commands for the connected vehicle on-board equipment.
driver update information Information provided to the driver-vehicle interface to inform the driver about current conditions, potential hazards, and the current status of vehicle on-board equipment. The flow includes the information to be presented to the driver and associated metadata that supports processing, prioritization, and presentation by the DVI as visual displays, audible information and warnings, and/or haptic feedback.
driver updates Information provided to the driver including visual displays, audible information and warnings, and haptic feedback. The updates inform the driver about current conditions, potential hazards, and the current status of vehicle on-board equipment.
host vehicle status Information provided to the ITS on-board equipment from other systems on the vehicle platform. This includes the current status of the powertrain, steering, and braking systems, and status of other safety and convenience systems. In implementations where GPS is not integrated into the Vehicle On-Board Equipment, the host vehicle is also the source for data describing the vehicle's location in three dimensions (latitude, longitude, elevation) and accurate time that can be used for time synchronization across the ITS environment.
physical presence Detection of an obstacle. Obstacle could include animals, incident management and construction elements such as cones, barrels and barriers, rocks in roadway, etc.
vehicle characteristics The physical or visible characteristics of individual vehicles that can be used to detect, classify, and monitor vehicles and imaged to uniquely identify vehicles.
vehicle control Control commands issued to vehicle actuators that control steering, throttle, and braking and other related commands that support safe transition between manual and automated vehicle control. This flow can also deploy restraints and other safety systems when a collision is unavoidable.
vehicle location and motion Data describing the vehicle's location in three dimensions, heading, speed, acceleration, braking status, and size.
vehicle maneuver coordination Statements of intent, permission and status of a lane change or merge operation by a connected vehicle
vehicle path prediction The predicted future vehicle path of travel. This flow includes an indication of the future positions of the transmitting vehicle that can be used by receiving vehicles to support coordinated driving maneuvers and enhance in-lane and out-of-lane threat classification.
vehicle profile Information about a vehicle such as vehicle make and model, fuel type, engine type, size and weight, vehicle performance and level of control automation, average emissions, average fuel consumption, passenger occupancy, or other data that can be used to classify vehicle eligibility for access to specific lanes, road segments, or regions or participation in cooperative vehicle control applications.
vulnerable road user presence Detection of pedestrians, cyclists, and other vulnerable road users. This detection is based on physical characteristics of the user and their conveyance, which may be enhanced by design and materials that facilitate sensor-based detection and tracking of vulnerable road users.

Goals and Objectives

Associated Planning Factors and Goals

Planning Factor Goal
B. Increase the safety of the transportation system for motorized and nonmotorized users; Reduce fatalities and injuries

Associated Objective Categories

Objective Category
Safety: Vehicle Crashes and Fatalities

Associated Objectives and Performance Measures

Objective Performance Measure
Reduce crashes due to driver errors and limitations Number of crashes and fatalities related to driver inattention and distraction
Reduce crashes due to driver errors and limitations Number of crashes and fatalities related to driving while intoxicated
Reduce secondary crashes Number of secondary crashes
Reduce the rate fatalities in the region by X percent by year Y. Rate of fatalities (rate per vehicle miles travelled (VMT))
Reduce the rate of severe injuries in the region by X percent by year Y. Rate of serious injuries (rate per VMT)
Reduce the total number of crashes in the region by X percent by year Y. Total crashes per X VMT.
Reduce the total number of fatalities and severe injuries in the region by X percent by year Y. Total fatalities per X VMT.
Reduce the total number of fatalities and severe injuries in the region by X percent by year Y. Total severe injuries per X VMT.
Reduce the total number of fatalities in the region by X percent by year Y. Number of fatalities
Reduce the total number of severe injuries in the region by X percent by year Y. Number of serious injuries


 
Since the mapping between objectives and service packages is not always straight-forward and often situation-dependent, these mappings should only be used as a starting point. Users should do their own analysis to identify the best service packages for their region.

Needs and Requirements

Need Functional Object Requirement
01 The Connected Vehicle needs to be able to coordinate a lane change/merge with other vehicles. EV V2V Safety 01 The vehicle shall send maneuver intent information to nearby vehicles and send execution status until the maneuver is completed.
Vehicle Basic Safety Communication 16 The vehicle shall exchange maneuver intent information with nearby vehicles.
17 The vehicle shall respond to maneuver intent information with an indication of acceptance or rejection, as appropriate to the situation.
02 The Driver needs to receive warnings from the vehicle to avoid safety compromising situations with nearby vehicles during lane changes/merges. Vehicle Control Warning 05 The vehicle shall provide warnings to the driver based on information received from other vehicles regarding potentially hazardous road conditions, road hazards, or pending/in-progress vehicle maneuvers.
03 The Connected Vehicle needs to adapt vehicle control to safety accommodate pending and in progress lane changes/merges in the vicinity. Vehicle Control Automation 16 The vehicle shall be capable of performing control actions based upon information received from other vehicles regarding their status. This includes intersection-related status, maneuver coordination, and other status information received from vehicles in the vicinity.

Related Sources

  • None


Security

In order to participate in this service package, each physical object should meet or exceed the following security levels.

Physical Object Security
Physical Object Confidentiality Integrity Availability Security Class
Basic Vehicle  
Emergency Vehicle OBE Low High Low Class 3
Other Vehicles Low High Moderate Class 3
Potential Obstacles  
Vehicle Low High Moderate Class 3
Vehicle Characteristics  
Vulnerable Road Users  



In order to participate in this service package, each information flow triple should meet or exceed the following security levels.

Information Flow Security
Source Destination Information Flow Confidentiality Integrity Availability
Basis Basis Basis
Basic Vehicle Vehicle driver input information Moderate High High
Internal vehicle flow that if reverse engineered could enable third party vehicle control. Largely a competitive question, could be set LOW if manufacturer and operator are not concerned with this type of compromise. Includes vehicle control commands, which must be timely and accurate to support safe vehicle operation. Includes vehicle control commands, which must be timely and accurate to support safe vehicle operation.
Basic Vehicle Vehicle host vehicle status Low Moderate High
Unlikely that this includes any information that could be used against the originator. This can be MODERATE or HIGH, depending on the application: This is used later on to determine whether a vehicle is likely going to violate a red light or infringe a work zone. This needs to be correct in order for the application to work correctly. Since this monitors the health and safety of the vehicle and that information is eventually reported to the driver, it should be available at all times as it directly affects vehicle and operator safety.
Driver Vehicle driver input Moderate High High
Data included in this flow may include origin and destination information, which should be protected from other's viewing as it may compromise the driver's privacy. Commands from from the driver to the vehicle must be correct or the vehicle may behave in an unpredictable and possibly unsafe manner Commands must always be able to be given or the driver has no control.
Emergency Vehicle OBE Vehicle vehicle maneuver coordination Low High Low
Data contained within this flow is intended to alert other nearby vehicles to a desired or impending movement by the source vehicle. The data does include identifiers indicating the sending vehicle, which needs to be recognized and protected as appropriate. It may be impractical to encrypt this data to meet performance requirements, and in any event no more than one vehicle would be identified and only in the field environment, so mass collection of this information would be difficult. This flow is core to automated vehicle merge and lane change operations; flaws in the data could result in a crash, and so integrity should be ensured to the highest practical level. L4/5 ADS will operate more smoothly if this flow works, but as the vehicle fleet will include L0 vehicles for the foreseeable future, any ADS must use other methods to ensure safe operation anyway. May be MODERATE in ADS-dedicated facilities.
Other Vehicles Vehicle detected obstacles Not Applicable High Moderate
This data is intended to be shared with all nearby vehicles, traffic control devices and vulnerable road users; it is essentially public. This data may be used as input to vehicle situational awareness and thus trigger crash-avoidance actions. If manipulated or incorrect, a crash may occur; though vehicles able to use this data also have sensory capabilities, this flow will often contain data describing objects/vehicles/VRUs that are obscured and not observable by on-board sensors. This data may be used as input to vehicle situational awareness and thus trigger crash-avoidance actions. This data enable collision avoidance actions that are impractical without it, as vehicles able to use this data to sense-by-proxy other vehicles/VRUs/obstacles that are obscured by on-board sensors. Considered MODERATE and not HIGH only because the lack of availability reverts to existing operations and does not actively make safety worse.
Other Vehicles Vehicle detected unequipped vehicles and VRUs Not Applicable High Moderate
This data is intended to be shared with all nearby vehicles, traffic control devices and vulnerable road users; it is essentially public. This data may be used as input to vehicle situational awareness and thus trigger crash-avoidance actions. If manipulated or incorrect, a crash may occur; though vehicles able to use this data also have sensory capabilities, this flow will often contain data describing objects/vehicles/VRUs that are obscured and not observable by on-board sensors. This data may be used as input to vehicle situational awareness and thus trigger crash-avoidance actions. This data enable collision avoidance actions that are impractical without it, as vehicles able to use this data to sense-by-proxy other vehicles/VRUs/obstacles that are obscured by on-board sensors. Considered MODERATE and not HIGH only because the lack of availability reverts to existing operations and does not actively make safety worse.
Other Vehicles Vehicle vehicle location and motion Not Applicable High Moderate
This data is intentionally transmitted to everyone via a broadcast. Much of its information content can also be determined via other visual indicators BSM info needs to be accurate and should not be tampered with BSM must be broadcast regularly to make data available for other vehicle OBEs, but availability cannot be guaranteed over a wireless medium
Other Vehicles Vehicle vehicle maneuver coordination Low High Low
Data contained within this flow is intended to alert other nearby vehicles to a desired or impending movement by the source vehicle. The data does include identifiers indicating the sending vehicle, which needs to be recognized and protected as appropriate. It may be impractical to encrypt this data to meet performance requirements, and in any event no more than one vehicle would be identified and only in the field environment, so mass collection of this information would be difficult. This flow is core to automated vehicle merge and lane change operations; flaws in the data could result in a crash, and so integrity should be ensured to the highest practical level. L4/5 ADS will operate more smoothly if this flow works, but as the vehicle fleet will include L0 vehicles for the foreseeable future, any ADS must use other methods to ensure safe operation anyway. May be MODERATE in ADS-dedicated facilities.
Other Vehicles Vehicle vehicle path prediction Not Applicable High Moderate
This data is intentionally transmitted to other vehicles operating in a cluster. Vehicle path data is critical to the performance of a group of vehicles in a vehicle cluster scenario. Incorrect data here could trigger a severe accident scenario. Some vehicle cluster scenarios cannot function without this flow. Worst case is that some vehicles will drop from the platoon however, which while significant to mobility does not have a direct severe consequence.
Other Vehicles Vehicle vehicle profile Low Moderate Moderate
This data is intentionally transmitted to other vehicles operating in a vehicle cluster. Vehicle profile data is critical to the performance of a group of vehicles in a vehicle cluster scenario. Incorrect data here could trigger a severe accident scenario. Vehicle clustering scenarios cannot function without this flow. Worst case is non-initiation of the platoon however, which while significant to mobility does not have a direct severe consequence.
Vehicle Basic Vehicle driver update information Low Moderate Moderate
This information is all presented to the vehicle operator. Encrypting this information may make it harder to reverse engineer vehicle systems, and may defeat criminal tracking tools when the vehicle has already been compromised. Unless those scenarios are of concern to the operator or manufacturer, this can safely be set LOW. Any information presented to the operator of a vehicle should be both accurate and timely. By definition this includes safety information, but given that the driver has other means of learning about most threats, it seems difficult to justify HIGH. If HIGH is warranted, it should apply to both availability and integrity. Any information presented to the operator of a vehicle should be both accurate and timely. By definition this includes safety information, but given that the driver has other means of learning about most threats, it seems difficult to justify HIGH. If HIGH is warranted, it should apply to both availability and integrity.
Vehicle Basic Vehicle vehicle control Moderate High High
Internal vehicle flow that if reverse engineered could enable third party vehicle control. Largely a competitive question, could be set LOW if manufacturer and operator are not concerned with this type of compromise. Includes vehicle control commands, which must be timely and accurate to support safe vehicle operation. Includes vehicle control commands, which must be timely and accurate to support safe vehicle operation.
Vehicle Driver driver updates Not Applicable Moderate Moderate
This data is informing the driver about the safety of a nearby area. It should not contain anything sensitive, and does not matter if another person can observe it. This is the information that is presented to the driver. If they receive incorrect information, they may act in an unsafe manner. However, there are other indicators that would alert them to any hazards, such as an oncoming vehicle or crossing safety lights. If this information is not made available to the driver, then the system has not operated correctly.
Vehicle Other Vehicles detected obstacles Not Applicable High Moderate
This data is intended to be shared with all nearby vehicles, traffic control devices and vulnerable road users; it is essentially public. This data may be used as input to vehicle situational awareness and thus trigger crash-avoidance actions. If manipulated or incorrect, a crash may occur; though vehicles able to use this data also have sensory capabilities, this flow will often contain data describing objects/vehicles/VRUs that are obscured and not observable by on-board sensors. This data may be used as input to vehicle situational awareness and thus trigger crash-avoidance actions. This data enable collision avoidance actions that are impractical without it, as vehicles able to use this data to sense-by-proxy other vehicles/VRUs/obstacles that are obscured by on-board sensors. Considered MODERATE and not HIGH only because the lack of availability reverts to existing operations and does not actively make safety worse.
Vehicle Other Vehicles detected unequipped vehicles and VRUs Not Applicable High Moderate
This data is intended to be shared with all nearby vehicles, traffic control devices and vulnerable road users; it is essentially public. This data may be used as input to vehicle situational awareness and thus trigger crash-avoidance actions. If manipulated or incorrect, a crash may occur; though vehicles able to use this data also have sensory capabilities, this flow will often contain data describing objects/vehicles/VRUs that are obscured and not observable by on-board sensors. This data may be used as input to vehicle situational awareness and thus trigger crash-avoidance actions. This data enable collision avoidance actions that are impractical without it, as vehicles able to use this data to sense-by-proxy other vehicles/VRUs/obstacles that are obscured by on-board sensors. Considered MODERATE and not HIGH only because the lack of availability reverts to existing operations and does not actively make safety worse.
Vehicle Other Vehicles vehicle location and motion Not Applicable High Moderate
This data is intentionally transmitted to everyone via a broadcast. Much of its information content can also be determined via other visual indicators BSM info needs to be accurate and should not be tampered with BSM must be broadcast regularly to make data available for other vehicle OBEs, but availability cannot be guaranteed over a wireless medium
Vehicle Other Vehicles vehicle maneuver coordination Low High Low
Data contained within this flow is intended to alert other nearby vehicles to a desired or impending movement by the source vehicle. The data does include identifiers indicating the sending vehicle, which needs to be recognized and protected as appropriate. It may be impractical to encrypt this data to meet performance requirements, and in any event no more than one vehicle would be identified and only in the field environment, so mass collection of this information would be difficult. This flow is core to automated vehicle merge and lane change operations; flaws in the data could result in a crash, and so integrity should be ensured to the highest practical level. L4/5 ADS will operate more smoothly if this flow works, but as the vehicle fleet will include L0 vehicles for the foreseeable future, any ADS must use other methods to ensure safe operation anyway. May be MODERATE in ADS-dedicated facilities.
Vehicle Other Vehicles vehicle path prediction Not Applicable High Moderate
This data is intentionally transmitted to other vehicles operating in a cluster. Vehicle path data is critical to the performance of a group of vehicles in a vehicle cluster scenario. Incorrect data here could trigger a severe accident scenario. Some vehicle cluster scenarios cannot function without this flow. Worst case is that some vehicles will drop from the platoon however, which while significant to mobility does not have a direct severe consequence.
Vehicle Other Vehicles vehicle profile Low High Moderate
This data is intentionally transmitted to other vehicles operating in a vehicle cluster. Vehicle profile data is critical to the performance of a group of vehicles in a vehicle cluster scenario. Incorrect data here could trigger a severe accident scenario. Vehicle clustering scenarios cannot function without this flow. Worst case is non-initiation of the platoon however, which while significant to mobility does not have a direct severe consequence.

Standards

Currently, there are no standards associated with the physical objects in this service package. For standards related to interfaces, see the specific information flow triple pages. These pages can be accessed directly from the SVG diagram(s) located on the Physical tab, by clicking on each information flow line on the diagram.





System Requirements

System Requirement Need
001 The system shall exchange maneuver intent information with nearby vehicles. 01 The Connected Vehicle needs to be able to coordinate a lane change/merge with other vehicles.
002 The system shall send maneuver intent information to nearby vehicles and send execution status until the maneuver is completed. 01 The Connected Vehicle needs to be able to coordinate a lane change/merge with other vehicles.
003 The system shall respond to maneuver intent information with an indication of acceptance or rejection, as appropriate to the situation. 01 The Connected Vehicle needs to be able to coordinate a lane change/merge with other vehicles.
004 The system shall exchange maneuver intent information with nearby vehicles. 01 The Connected Vehicle needs to be able to coordinate a lane change/merge with other vehicles.
005 The system shall respond to maneuver intent information with an indication of acceptance or rejection, as appropriate to the situation. 01 The Connected Vehicle needs to be able to coordinate a lane change/merge with other vehicles.
006 The system shall be capable of performing control actions based upon information received from other vehicles regarding their status. This includes intersection-related status, maneuver coordination, and other status information received from vehicles in the vicinity. 03 The Connected Vehicle needs to adapt vehicle control to safety accommodate pending and in progress lane changes/merges in the vicinity.
007 The system shall provide warnings to the driver based on information received from other vehicles regarding potentially hazardous road conditions, road hazards, or pending/in-progress vehicle maneuvers. 02 The Driver needs to receive warnings from the vehicle to avoid safety compromising situations with nearby vehicles during lane changes/merges.