PS14: Disaster Traveler Information
This service package uses ITS to provide disaster-related traveler information to the general public, including evacuation and reentry information and other information concerning the operation of the transportation system during a disaster. This service package collects information from multiple sources including traffic, transit, public safety, emergency management, shelter provider, and travel service provider organizations. The collected information is processed and the public is provided with real-time disaster and evacuation information using ITS traveler information systems.
A disaster will stress the surface transportation system since it may damage transportation facilities at the same time that it places unique demands on these facilities to support public evacuation and provide access for emergency responders. Similarly, a disaster may interrupt or degrade the operation of many traveler information systems at the same time that safety-critical information must be provided to the traveling public. This service package keeps the public informed in these scenarios, using all available means to provide information about the disaster area including damage to the transportation system, detours and closures in effect, special traffic restrictions and allowances, special transit schedules, and real-time information on traffic conditions and transit system performance in and around the disaster.
This service package also provides emergency information to assist the public with evacuations when necessary. Information on mandatory and voluntary evacuation zones, evacuation times, and instructions are provided. Available evacuation routes and destinations and current and anticipated travel conditions along those routes are provided so evacuees are prepared and know their destination and preferred evacuation route. Information on available transit services and traveler services (shelters, medical services, hotels, restaurants, gas stations, etc.) is also provided. In addition to general evacuation information, this service package provides specific evacuation trip planning information that is tailored for the evacuee based on origin, selected destination, and evacuee-specified evacuation requirements and route parameters.
This service package augments the Traveler Information (TI) service packages that provide traveler information on a day-to-day basis for the surface transportation system. This service package provides focus on the special requirements for traveler information dissemination in disaster situations.
Relevant Regions: Australia, Canada, European Union, and United States
- Enterprise
- Functional
- Physical
- Goals and Objectives
- Needs and Requirements
- Sources
- Security
- Standards
- System Requirements
Enterprise
Development Stage Roles and Relationships
Installation Stage Roles and Relationships
Operations and Maintenance Stage Roles and Relationships
(hide)
| Source | Destination | Role/Relationship |
|---|---|---|
| Care Facility Maintainer | Care Facility | Maintains |
| Care Facility Manager | Care Facility | Manages |
| Care Facility Owner | Care Facility Maintainer | System Maintenance Agreement |
| Care Facility Owner | Care Facility Manager | Operations Agreement |
| Care Facility Owner | TIC Operator | Application Usage Agreement |
| Care Facility Owner | Transportation Information Center Maintainer | Maintenance Data Exchange Agreement |
| Care Facility Owner | Transportation Information Center Owner | Information Provision Agreement |
| Care Facility Owner | Transportation Information Center User | Service Usage Agreement |
| Care Facility Supplier | Care Facility Owner | Warranty |
| Emergency Management Center Maintainer | Emergency Management Center | Maintains |
| Emergency Management Center Manager | Emergency Management Center | Manages |
| Emergency Management Center Owner | Emergency Management Center Maintainer | System Maintenance Agreement |
| Emergency Management Center Owner | Emergency Management Center Manager | Operations Agreement |
| Emergency Management Center Owner | Emergency Telecommunications System Maintainer | Maintenance Data Exchange Agreement |
| Emergency Management Center Owner | Emergency Telecommunications System Owner | Information Provision Agreement |
| Emergency Management Center Owner | Emergency Telecommunications System User | Service Usage Agreement |
| Emergency Management Center Owner | Media Maintainer | Maintenance Data Exchange Agreement |
| Emergency Management Center Owner | Media Owner | Information Provision Agreement |
| Emergency Management Center Owner | Media User | Service Usage Agreement |
| Emergency Management Center Owner | TIC Operator | Application Usage Agreement |
| Emergency Management Center Owner | Transportation Information Center Maintainer | Maintenance Data Exchange Agreement |
| Emergency Management Center Owner | Transportation Information Center Owner | Information Provision Agreement |
| Emergency Management Center Owner | Transportation Information Center User | Service Usage Agreement |
| Emergency Management Center Supplier | Emergency Management Center Owner | Warranty |
| Emergency Telecommunications System Maintainer | Emergency Telecommunications System | Maintains |
| Emergency Telecommunications System Manager | Emergency Telecommunications System | Manages |
| Emergency Telecommunications System Owner | Emergency Telecommunications System Maintainer | System Maintenance Agreement |
| Emergency Telecommunications System Owner | Emergency Telecommunications System Manager | Operations Agreement |
| Emergency Telecommunications System Supplier | Emergency Telecommunications System Owner | Warranty |
| Light Vehicle Driver | Light Vehicle OBE | Operates |
| Light Vehicle OBE Maintainer | Light Vehicle OBE | Maintains |
| Light Vehicle OBE Manager | Light Vehicle Driver | System Usage Agreement |
| Light Vehicle OBE Manager | Light Vehicle OBE | Manages |
| Light Vehicle OBE Owner | Light Vehicle OBE Maintainer | System Maintenance Agreement |
| Light Vehicle OBE Owner | Light Vehicle OBE Manager | Operations Agreement |
| Light Vehicle OBE Owner | TIC Operator | Application Usage Agreement |
| Light Vehicle OBE Owner | TIC Operator | Vehicle Operating Agreement |
| Light Vehicle OBE Owner | Transportation Information Center Maintainer | Maintenance Data Exchange Agreement |
| Light Vehicle OBE Owner | Transportation Information Center Owner | Expectation of Data Provision |
| Light Vehicle OBE Owner | Transportation Information Center User | Service Usage Agreement |
| Light Vehicle OBE Supplier | Light Vehicle OBE Owner | Warranty |
| Media Maintainer | Media | Maintains |
| Media Manager | Media | Manages |
| Media Owner | Media Maintainer | System Maintenance Agreement |
| Media Owner | Media Manager | Operations Agreement |
| Media Supplier | Media Owner | Warranty |
| Other Transportation Information Centers Maintainer | Other Transportation Information Centers | Maintains |
| Other Transportation Information Centers Manager | Other Transportation Information Centers | Manages |
| Other Transportation Information Centers Owner | Other Transportation Information Centers Maintainer | System Maintenance Agreement |
| Other Transportation Information Centers Owner | Other Transportation Information Centers Manager | Operations Agreement |
| Other Transportation Information Centers Owner | TIC Operator | Application Usage Agreement |
| Other Transportation Information Centers Owner | Transportation Information Center Maintainer | Maintenance Data Exchange Agreement |
| Other Transportation Information Centers Owner | Transportation Information Center Owner | Information Exchange Agreement |
| Other Transportation Information Centers Owner | Transportation Information Center User | Service Usage Agreement |
| Other Transportation Information Centers Supplier | Other Transportation Information Centers Owner | Warranty |
| Personal Information Device Maintainer | Personal Information Device | Maintains |
| Personal Information Device Manager | Personal Information Device | Manages |
| Personal Information Device Manager | Traveler | System Usage Agreement |
| Personal Information Device Owner | Personal Information Device Maintainer | System Maintenance Agreement |
| Personal Information Device Owner | Personal Information Device Manager | Operations Agreement |
| Personal Information Device Owner | TIC Operator | Application Usage Agreement |
| Personal Information Device Owner | Transportation Information Center Maintainer | Maintenance Data Exchange Agreement |
| Personal Information Device Owner | Transportation Information Center Owner | Information Provision and Action Agreement |
| Personal Information Device Owner | Transportation Information Center User | Service Usage Agreement |
| Personal Information Device Supplier | Personal Information Device Owner | Warranty |
| Shelter Provider Center Maintainer | Shelter Provider Center | Maintains |
| Shelter Provider Center Manager | Shelter Provider Center | Manages |
| Shelter Provider Center Owner | Shelter Provider Center Maintainer | System Maintenance Agreement |
| Shelter Provider Center Owner | Shelter Provider Center Manager | Operations Agreement |
| Shelter Provider Center Owner | TIC Operator | Application Usage Agreement |
| Shelter Provider Center Owner | Transportation Information Center Maintainer | Maintenance Data Exchange Agreement |
| Shelter Provider Center Owner | Transportation Information Center Owner | Information Exchange Agreement |
| Shelter Provider Center Owner | Transportation Information Center User | Service Usage Agreement |
| Shelter Provider Center Supplier | Shelter Provider Center Owner | Warranty |
| Surface Transportation Weather Service Maintainer | Surface Transportation Weather Service | Maintains |
| Surface Transportation Weather Service Manager | Surface Transportation Weather Service | Manages |
| Surface Transportation Weather Service Owner | Surface Transportation Weather Service Maintainer | System Maintenance Agreement |
| Surface Transportation Weather Service Owner | Surface Transportation Weather Service Manager | Operations Agreement |
| Surface Transportation Weather Service Owner | TIC Operator | Application Usage Agreement |
| Surface Transportation Weather Service Owner | Transportation Information Center Maintainer | Maintenance Data Exchange Agreement |
| Surface Transportation Weather Service Owner | Transportation Information Center Owner | Information Provision Agreement |
| Surface Transportation Weather Service Owner | Transportation Information Center User | Service Usage Agreement |
| Surface Transportation Weather Service Supplier | Surface Transportation Weather Service Owner | Warranty |
| TIC Operator | Transportation Information Center | Operates |
| Traffic Management Center Maintainer | Traffic Management Center | Maintains |
| Traffic Management Center Manager | Traffic Management Center | Manages |
| Traffic Management Center Owner | TIC Operator | Application Usage Agreement |
| Traffic Management Center Owner | Traffic Management Center Maintainer | System Maintenance Agreement |
| Traffic Management Center Owner | Traffic Management Center Manager | Operations Agreement |
| Traffic Management Center Owner | Transportation Information Center Maintainer | Maintenance Data Exchange Agreement |
| Traffic Management Center Owner | Transportation Information Center Owner | Information Provision Agreement |
| Traffic Management Center Owner | Transportation Information Center User | Service Usage Agreement |
| Traffic Management Center Supplier | Traffic Management Center Owner | Warranty |
| Transit Management Center Maintainer | Transit Management Center | Maintains |
| Transit Management Center Manager | Transit Management Center | Manages |
| Transit Management Center Owner | TIC Operator | Application Usage Agreement |
| Transit Management Center Owner | Transit Management Center Maintainer | System Maintenance Agreement |
| Transit Management Center Owner | Transit Management Center Manager | Operations Agreement |
| Transit Management Center Owner | Transportation Information Center Maintainer | Maintenance Data Exchange Agreement |
| Transit Management Center Owner | Transportation Information Center Owner | Information Provision Agreement |
| Transit Management Center Owner | Transportation Information Center User | Service Usage Agreement |
| Transit Management Center Supplier | Transit Management Center Owner | Warranty |
| Transportation Information Center Maintainer | Transportation Information Center | Maintains |
| Transportation Information Center Manager | TIC Operator | System Usage Agreement |
| Transportation Information Center Manager | Transportation Information Center | Manages |
| Transportation Information Center Owner | Light Vehicle Driver | Application Usage Agreement |
| Transportation Information Center Owner | Light Vehicle OBE Maintainer | Maintenance Data Exchange Agreement |
| Transportation Information Center Owner | Light Vehicle OBE Owner | Information Provision Agreement |
| Transportation Information Center Owner | Light Vehicle OBE User | Service Usage Agreement |
| Transportation Information Center Owner | Other Transportation Information Centers Maintainer | Maintenance Data Exchange Agreement |
| Transportation Information Center Owner | Other Transportation Information Centers Owner | Information Exchange Agreement |
| Transportation Information Center Owner | Other Transportation Information Centers User | Service Usage Agreement |
| Transportation Information Center Owner | Personal Information Device Maintainer | Maintenance Data Exchange Agreement |
| Transportation Information Center Owner | Personal Information Device Owner | Information Provision Agreement |
| Transportation Information Center Owner | Personal Information Device User | Service Usage Agreement |
| Transportation Information Center Owner | Shelter Provider Center Maintainer | Maintenance Data Exchange Agreement |
| Transportation Information Center Owner | Shelter Provider Center Owner | Information Exchange Agreement |
| Transportation Information Center Owner | Shelter Provider Center User | Service Usage Agreement |
| Transportation Information Center Owner | Transportation Information Center Maintainer | System Maintenance Agreement |
| Transportation Information Center Owner | Transportation Information Center Manager | Operations Agreement |
| Transportation Information Center Owner | Travel Services Provider System Maintainer | Maintenance Data Exchange Agreement |
| Transportation Information Center Owner | Travel Services Provider System Owner | Information Exchange Agreement |
| Transportation Information Center Owner | Travel Services Provider System User | Service Usage Agreement |
| Transportation Information Center Owner | Traveler | Application Usage Agreement |
| Transportation Information Center Owner | Traveler Information Voice System Maintainer | Maintenance Data Exchange Agreement |
| Transportation Information Center Owner | Traveler Information Voice System Owner | Information Exchange Agreement |
| Transportation Information Center Owner | Traveler Information Voice System User | Service Usage Agreement |
| Transportation Information Center Owner | Traveler Support Equipment Maintainer | Maintenance Data Exchange Agreement |
| Transportation Information Center Owner | Traveler Support Equipment Owner | Information Provision Agreement |
| Transportation Information Center Owner | Traveler Support Equipment User | Service Usage Agreement |
| Transportation Information Center Supplier | Transportation Information Center Owner | Warranty |
| Travel Services Provider System Maintainer | Travel Services Provider System | Maintains |
| Travel Services Provider System Manager | Travel Services Provider System | Manages |
| Travel Services Provider System Owner | TIC Operator | Application Usage Agreement |
| Travel Services Provider System Owner | Transportation Information Center Maintainer | Maintenance Data Exchange Agreement |
| Travel Services Provider System Owner | Transportation Information Center Owner | Information Exchange Agreement |
| Travel Services Provider System Owner | Transportation Information Center User | Service Usage Agreement |
| Travel Services Provider System Owner | Travel Services Provider System Maintainer | System Maintenance Agreement |
| Travel Services Provider System Owner | Travel Services Provider System Manager | Operations Agreement |
| Travel Services Provider System Supplier | Travel Services Provider System Owner | Warranty |
| Traveler | Personal Information Device | Operates |
| Traveler | Traveler Support Equipment | Operates |
| Traveler Information Voice System Maintainer | Traveler Information Voice System | Maintains |
| Traveler Information Voice System Manager | Traveler Information Voice System | Manages |
| Traveler Information Voice System Owner | TIC Operator | Application Usage Agreement |
| Traveler Information Voice System Owner | Transportation Information Center Maintainer | Maintenance Data Exchange Agreement |
| Traveler Information Voice System Owner | Transportation Information Center Owner | Information Exchange Agreement |
| Traveler Information Voice System Owner | Transportation Information Center User | Service Usage Agreement |
| Traveler Information Voice System Owner | Traveler Information Voice System Maintainer | System Maintenance Agreement |
| Traveler Information Voice System Owner | Traveler Information Voice System Manager | Operations Agreement |
| Traveler Information Voice System Supplier | Traveler Information Voice System Owner | Warranty |
| Traveler Support Equipment Maintainer | Traveler Support Equipment | Maintains |
| Traveler Support Equipment Manager | Traveler | System Usage Agreement |
| Traveler Support Equipment Manager | Traveler Support Equipment | Manages |
| Traveler Support Equipment Owner | TIC Operator | Application Usage Agreement |
| Traveler Support Equipment Owner | Transportation Information Center Maintainer | Maintenance Data Exchange Agreement |
| Traveler Support Equipment Owner | Transportation Information Center Owner | Information Exchange and Action Agreement |
| Traveler Support Equipment Owner | Transportation Information Center User | Service Usage Agreement |
| Traveler Support Equipment Owner | Traveler Support Equipment Maintainer | System Maintenance Agreement |
| Traveler Support Equipment Owner | Traveler Support Equipment Manager | Operations Agreement |
| Traveler Support Equipment Supplier | Traveler Support Equipment Owner | Warranty |
| Weather Service System Maintainer | Weather Service System | Maintains |
| Weather Service System Manager | Weather Service System | Manages |
| Weather Service System Owner | TIC Operator | Application Usage Agreement |
| Weather Service System Owner | Transportation Information Center Maintainer | Maintenance Data Exchange Agreement |
| Weather Service System Owner | Transportation Information Center Owner | Information Provision Agreement |
| Weather Service System Owner | Transportation Information Center User | Service Usage Agreement |
| Weather Service System Owner | Weather Service System Maintainer | System Maintenance Agreement |
| Weather Service System Owner | Weather Service System Manager | Operations Agreement |
| Weather Service System Supplier | Weather Service System Owner | Warranty |
Functional
This service package includes the following Functional View PSpecs:
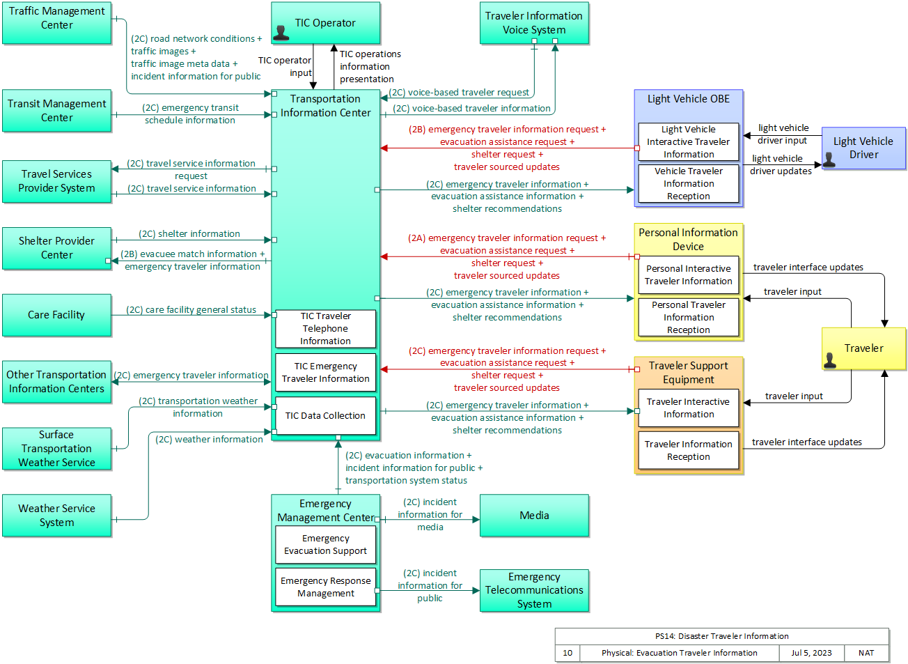
Physical
The physical diagram can be viewed in SVG or PNG format and the current format is SVG.SVG Diagram
PNG Diagram
Includes Physical Objects:
| Physical Object | Class | Description |
|---|---|---|
| Care Facility | Center | The 'Care Facility' represents a hospital or another emergency care facility. It may also represent a third party quality of care information provider. |
| Emergency Management Center | Center | The 'Emergency Management Center' represents systems that support incident management, disaster response and evacuation, security monitoring, and other security and public safety-oriented ITS applications. It includes the functions associated with fixed and mobile public safety communications centers including public safety call taker and dispatch centers operated by police (including transit police), fire, and emergency medical services. It includes the functions associated with Emergency Operations Centers that are activated at local, regional, state, and federal levels for emergencies and the portable and transportable systems that support Incident Command System operations at an incident. This Center also represents systems associated with towing and recovery, freeway service patrols, HAZMAT response teams, and mayday service providers. It manages sensor and surveillance equipment used to enhance transportation security of the roadway infrastructure (including bridges, tunnels, interchanges, and other key roadway segments) and the public transportation system (including transit vehicles, public areas such as transit stops and stations, facilities such as transit yards, and transit infrastructure such as rail, bridges, tunnels, or bus guideways). It provides security/surveillance services to improve traveler security in public areas not a part of the public transportation system. It monitors alerts, advisories, and other threat information and prepares for and responds to identified emergencies. It coordinates emergency response involving multiple agencies with peer centers. It stores, coordinates, and utilizes emergency response and evacuation plans to facilitate this coordinated response. Emergency situation information including damage assessments, response status, evacuation information, and resource information are shared The Emergency Management Center also provides a focal point for coordination of the emergency and evacuation information that is provided to the traveling public, including wide-area alerts when immediate public notification is warranted. It tracks and manages emergency vehicle fleets using real-time road network status and routing information from the other centers to aid in selecting the emergency vehicle(s) and routes, and works with other relevant centers to tailor traffic control to support emergency vehicle ingress and egress, implementation of special traffic restrictions and closures, evacuation traffic control plans, and other special strategies that adapt the transportation system to better meet the unique demands of an emergency. |
| Emergency Telecommunications System | Center | The 'Emergency Telecommunications System' represents the telecommunications systems that connect a caller with a Public Safety Answering Point (PSAP). These systems transparently support priority wireline and wireless caller access to the PSAP through 9-1-1 and other access mechanisms like 7 digit local access numbers, and motorist aid call boxes. The calls are routed to the appropriate PSAP, based on caller location when this information is available. When available, the caller's location and call-back number are also provided to the PSAP by this interface. This facility may also be used to notify the public - residents and businesses - of emergency situations using a Reverse 911 capability. |
| Light Vehicle Driver | Vehicle | The 'Light Vehicle Driver' represents the person that operates a light vehicle on the roadway. This physical object covers the interactions that are specific to light, passenger vehicles. See also the 'Driver' physical object that covers interactions that are shared by operators of light, transit, commercial, and emergency vehicles where the interactions are not particular to the type of vehicle. |
| Light Vehicle OBE | Vehicle | The 'Light Vehicle OBE' includes traveler-oriented capabilities that apply to passenger cars, trucks, and motorcycles that are used for personal travel. The rules vary by jurisdiction, but generally light vehicles are restricted in their weight and the maximum number of passengers they can carry. In ARC-IT, the Light Vehicle OBE represents vehicles that are operated as personal vehicles that are not part of a vehicle fleet and are not used commercially; thus, the choice between the various vehicle subsystems should be based more on how the vehicle is used than how much the vehicle weighs. See also the 'Vehicle' subsystem that includes the general safety and information services that apply to all types of vehicles, including light vehicles. |
| Media | Center | 'Media' represents the information systems that provide traffic reports, travel conditions, and other transportation-related news services to the traveling public through radio, TV, and other media. Traffic and travel advisory information that are collected by ITS are provided to this object. It is also a source for traffic flow information, incident and special event information, and other events that may have implications for the transportation system. |
| Other Transportation Information Centers | Center | Representing another Transportation Information Center, this object is intended to provide a source and destination for ITS information flows between peer information and service provider functions. It enables cooperative information sharing between providers as conditions warrant. |
| Personal Information Device | Personal | The 'Personal Information Device' provides the capability for travelers to receive formatted traveler information wherever they are. Capabilities include traveler information, trip planning, and route guidance. Frequently a smart phone, the Personal Information Device provides travelers with the capability to receive route planning and other personally focused transportation services from the infrastructure in the field, at home, at work, or while en-route. Personal Information Devices may operate independently or may be linked with vehicle on-board equipment. This subsystem also supports safety related services with the capability to broadcast safety messages and initiate a distress signal or request for help. |
| Shelter Provider Center | Center | The 'Shelter Provider Center' provides information about the shelters that open with the threat of a disaster and are operated and maintained until the threat has passed. It may represent individual shelters if they have the capability to provide current information directly to ITS or it may represent a center operated by a managing organization such as the American Red Cross that operates the shelters and collects and provides aggregate shelter information for a region. |
| Surface Transportation Weather Service | Center | The 'Surface Transportation Weather Service' represents the providers of value-added sector-specific meteorological services. These providers utilize National Weather Service data and predictions, road condition information and local environmental data provided by traffic management or maintenance organizations, and their own models to provide surface transportation related weather observations and forecasts including pavement temperature and conditions. |
| TIC Operator | Center | This 'TIC Operator' represents the person or people that monitor and manage traveler information services provided by the Transportation Information Center. |
| Traffic Management Center | Center | The 'Traffic Management Center' monitors and controls traffic and the road network. It represents centers that manage a broad range of transportation facilities including freeway systems, rural and suburban highway systems, and urban and suburban traffic control systems. It communicates with ITS Roadway Equipment and Connected Vehicle Roadside Equipment (RSE) to monitor and manage traffic flow and monitor the condition of the roadway, surrounding environmental conditions, and field equipment status. It manages traffic and transportation resources to support allied agencies in responding to, and recovering from, incidents ranging from minor traffic incidents through major disasters. |
| Transit Management Center | Center | The 'Transit Management Center' manages transit vehicle fleets and coordinates with other modes and transportation services. It provides operations, maintenance, customer information, planning and management functions for the transit property. It spans distinct central dispatch and garage management systems and supports the spectrum of fixed route, flexible route, paratransit services, transit rail, and bus rapid transit (BRT) service. The physical object's interfaces support communication between transit departments and with other operating entities such as emergency response services and traffic management systems. |
| Transportation Information Center | Center | The 'Transportation Information Center' collects, processes, stores, and disseminates transportation information to system operators and the traveling public. The physical object can play several different roles in an integrated ITS. In one role, the TIC provides a data collection, fusing, and repackaging function, collecting information from transportation system operators and redistributing this information to other system operators in the region and other TICs. In this information redistribution role, the TIC provides a bridge between the various transportation systems that produce the information and the other TICs and their subscribers that use the information. The second role of a TIC is focused on delivery of traveler information to subscribers and the public at large. Information provided includes basic advisories, traffic and road conditions, transit schedule information, yellow pages information, ride matching information, and parking information. The TIC is commonly implemented as a website or a web-based application service, but it represents any traveler information distribution service. |
| Travel Services Provider System | Center | The 'Travel Services Provider System' represents the individual information systems operated by providers of traveler-oriented services. Example services that could be included are gas, food, lodging, electric vehicle charging, vehicle repair, points of interest, and recreation areas. Also included are services specifically directed toward bicyclists and pedestrians such as bicycle shops and parking locations and bicycle and pedestrian rest areas. The interface with the Service Provider is necessary so that accurate, up-to-date service information can be provided to the traveler and to support electronic reservation capabilities. |
| Traveler | Personal | The 'Traveler' represents any individual who uses transportation services. The interfaces to the traveler provide general pre-trip and en-route information supporting trip planning, personal guidance, and requests for assistance in an emergency that are relevant to all transportation system users. It also represents users of a public transportation system and addresses interfaces these users have within a transit vehicle or at transit facilities such as roadside stops and transit centers. |
| Traveler Information Voice System | Center | The 'Traveler Information Voice System' provides the caller interface and voice processing (voice recognition/synthesis) that supports voice-enabled traveler telephone information systems. It provides wireline and wireless caller access to 511 systems and other telephone access mechanisms like 7 or 10 digit local access numbers. It represents the boundary of the architecture where a call is received and processed and includes voice portal capabilities in scenarios where a distinct voice portal exists between ITS Centers and telecommunications providers. The terminator gathers traveler information, alerts, and advisories from information service provider(s) and uses this information to support voice-based interactions with a traveler. |
| Traveler Support Equipment | Field | 'Traveler Support Equipment' provides access to traveler information at transit stations, transit stops, other fixed sites along travel routes (e.g., rest stops, merchant locations), and major trip generation locations such as special event centers, hotels, office complexes, amusement parks, and theaters. Traveler information access points include kiosks and informational displays supporting varied levels of interaction and information access. At transit stops this might be simple displays providing schedule information and imminent arrival signals. This may be extended to include multi-modal information including traffic conditions and transit schedules to support mode and route selection at major trip generation sites. Personalized route planning and route guidance information can also be provided based on criteria supplied by the traveler. It also supports service enrollment and electronic payment of transit fares. In addition to the traveler information provision, it also enhances security in public areas by supporting traveler activated silent alarms. |
| Weather Service System | Center | The 'Weather Service System' provides weather, hydrologic, and climate information and warnings of hazardous weather including thunderstorms, flooding, hurricanes, tornadoes, winter weather, tsunamis, and climate events. It provides atmospheric weather observations and forecasts that are collected and derived by the National Weather Service, private sector providers, and various research organizations. The interface provides formatted weather data products suitable for on-line processing and integration with other ITS data products as well as Doppler radar images, satellite images, severe storm warnings, and other products that are formatted for presentation to various ITS users. |
Includes Functional Objects:
| Functional Object | Description | Physical Object |
|---|---|---|
| Emergency Evacuation Support | 'Emergency Evacuation Support' coordinates evacuation plans among allied agencies and manages evacuation and reentry of a population in the vicinity of a disaster or other emergency that poses a risk to public safety. Where appropriate, the affected population is evacuated in shifts, using more than one evacuation route, and including several evacuation destinations to spread demand and thereby expedite the evacuation. All affected jurisdictions (e.g., states and counties) at the evacuation origin, evacuation destination, and along the evacuation route are informed of the plan. The public is provided with real-time evacuation guidance including basic information to assist potential evacuees in determining whether evacuation is necessary. Resource requirements are forecast based on the evacuation plans, and the necessary resources are located, shared between agencies if necessary, and deployed at the right locations at the appropriate times. The evacuation and reentry status are monitored and used to refine the plan and resource allocations during the evacuation and subsequent reentry. It communicates with public health systems to develop evacuation plans and recommended strategies for disasters and evacuation scenarios involving biological or other medical hazards. | Emergency Management Center |
| Emergency Response Management | 'Emergency Response Management' provides the strategic emergency response capabilities and broad inter-agency interfaces that are implemented for extraordinary incidents and disasters that require response from outside the local community. It provides the functional capabilities and interfaces commonly associated with Emergency Operations Centers. It develops and stores emergency response plans and manages overall coordinated response to emergencies. It monitors real-time information on the state of the regional transportation system including current traffic and road conditions, weather conditions, special event and incident information. It tracks the availability of resources and assists in the appropriate allocation of these resources for a particular emergency response. It also provides coordination between multiple allied agencies before and during emergencies to implement emergency response plans and track progress through the incident. It also coordinates with the public through the Emergency Telecommunication Systems (e.g., Reverse 911). It coordinates with public health systems to provide the most appropriate response for emergencies involving biological or other medical hazards. | Emergency Management Center |
| Light Vehicle Interactive Traveler Information | 'Light Vehicle Interactive Traveler Information' provides drivers with personalized traveler information including traffic and road conditions, transit information, maintenance and construction information, multimodal information, event information, and weather information. The provided information is tailored based on driver requests. Both one-time requests for information and on-going information streams based on a submitted traveler profile and preferences are supported. | Light Vehicle OBE |
| Personal Interactive Traveler Information | 'Personal Interactive Traveler Information' provides traffic information, road conditions, transit information, yellow pages (traveler services) information, special event information, and other traveler information that is specifically tailored based on the traveler's request and/or previously submitted traveler profile information. It also supports interactive services that support enrollment, account management, and payments for transportation services. The interactive traveler information capability is provided by personal devices including personal computers and personal portable devices such as smart phones. | Personal Information Device |
| Personal Traveler Information Reception | 'Personal Traveler Information Reception' receives formatted traffic advisories, road conditions, traffic regulations, transit information, broadcast alerts, and other general traveler information broadcasts and presents the information to the traveler. The traveler information broadcasts are received by personal devices including personal computers and personal portable devices such as smart phones. | Personal Information Device |
| TIC Data Collection | 'TIC Data Collection' collects transportation-related data from other centers, performs data quality checks on the collected data and then consolidates, verifies, and refines the data and makes it available in a consistent format to applications that support operational data sharing between centers and deliver traveler information to end-users. A broad range of data is collected including traffic and road conditions, transit data, emergency information and advisories, weather data, special event information, traveler services, parking, multimodal data, and toll/pricing data. It also shares data with other transportation information centers. | Transportation Information Center |
| TIC Emergency Traveler Information | 'TIC Emergency Traveler Information' provides emergency information to the public, including wide-area alerts and evacuation information. It provides emergency alerts, information on evacuation zones and evacuation requirements, evacuation destinations and shelter information, available transportation modes, and traffic and road conditions at the origin, destination, and along the evacuation routes. In addition to general evacuation information, personalized information including tailored evacuation routes, service information, and estimated travel times is also provided based on traveler specified origin, destination, and route parameters. Updated information is provided throughout the evacuation and subsequent reentry as status changes and plans are adapted. | Transportation Information Center |
| TIC Traveler Telephone Information | 'TIC Traveler Telephone Information' services voice-based traveler requests for information that supports traveler telephone information systems like 511. It takes requests for traveler information, which could be voice-formatted traveler requests, dual-tone multi-frequency (DTMF)-based requests, or a simple traveler information request, and returns the requested traveler information in the proper format. In addition to servicing requests for traveler information, it also collects and forwards alerts and advisories to traveler telephone information systems. | Transportation Information Center |
| Traveler Information Reception | 'Traveler Information Reception' receives formatted traffic advisories, road conditions, transit information, broadcast alerts, and other general traveler information broadcasts and presents the information to the traveler with a public traveler interface. It includes the receiver and public display device such as a large display monitor or other public display. | Traveler Support Equipment |
| Traveler Interactive Information | 'Traveler Interactive Information' provides traffic information, road conditions, transit information, yellow pages (traveler services) information, special event information, and other traveler information that is specifically tailored based on the traveler's request and/or previously submitted traveler profile information. It also supports interactive services that support enrollment, account management, and payments for transportation services. The interactive traveler information capability is provided by a public traveler interface, such as a kiosk. | Traveler Support Equipment |
| Vehicle Traveler Information Reception | 'Vehicle Traveler Information Reception' receives advisories, vehicle signage data, and other driver information of use to all types of vehicles and drivers and presents this information to the driver using in-vehicle equipment. Information presented may include fixed sign information, traffic control device status (e.g., signal phase and timing data), advisory and detour information, warnings of adverse road and weather conditions, travel times, and other driver information. | Vehicle |
Includes Information Flows:
| Information Flow | Description |
|---|---|
| care facility general status | General information about a care facility identifying the type, services available, service hours, and current general status (e.g., open or closed, accepting patients, accepting visitors) intended for public dissemination. |
| emergency transit schedule information | Information on transit schedule and service changes that adapt the service to better meet needs of responders and the general public in an emergency situation, including special service schedules supporting evacuation. |
| emergency traveler information | Public notification of an emergency such as a natural or man-made disaster, civil emergency, or child abduction. This flow also includes evacuation information including evacuation instructions, evacuation zones, recommended evacuation times, tailored evacuation routes and destinations, traffic and road conditions along the evacuation routes, traveler services and shelter information, and reentry times and instructions. |
| emergency traveler information request | Request for alerts, evacuation information, and other emergency information provided to the traveling public. |
| evacuation assistance information | Information on evacuation resources including self-evacuation options, anticipated pickup time and location if a transportation asset is to be deployed, destination shelter, and supporting information on what to bring, estimated reentry date/time. |
| evacuation assistance request | A request for evacuation assistance, which may be registered in advance or issued during an evacuation. It specifies the location, number of people that need to be evacuated, and any special needs/requirements. |
| evacuation information | Evacuation instructions and information including evacuation zones, evacuation times, and reentry times. |
| evacuee match information | Shelter recommendations and assignments that were made to evacuees. This information can be used to forecast evacuee arrivals and shelter availability. |
| incident information for media | Report of current desensitized incident information prepared for public dissemination through the media. |
| incident information for public | Report of current desensitized incident information prepared for public dissemination. |
| light vehicle driver input | Driver input to the light vehicle on-board equipment including configuration data, settings and preferences, interactive requests, and control commands. |
| light vehicle driver updates | Information provided to the light vehicle driver including visual displays, audible information and warnings, and haptic feedback. The updates inform the driver about current conditions, potential hazards, and the current status of vehicle on-board equipment. |
| road network conditions | Current and forecasted traffic information, road and weather conditions, and other road network status. Either raw data, processed data, or some combination of both may be provided by this flow. Information on diversions and alternate routes, closures, and special traffic restrictions (lane/shoulder use, weight restrictions, width restrictions, HOV requirements) in effect is included. |
| shelter information | Evacuation shelter information including location, hours of operation, special accommodations, and current vacancy/availability information. |
| shelter recommendations | Recommendation identifying the shelter or shelters best suited to the requestor. Hotels/motels may also be included as potential sheltering options. This flow may also include shelter assignments/reservations. |
| shelter request | A request for shelter information, recommendations, or assignment/reservation. Information provided my include name, current location, number of people in the group, additional requirements (e.g., evacuating with pets, needed medical support). |
| TIC operations information presentation | Presentation of information to the TIC Operator including current operational status, parameters for broadcast information settings, route selection controls, and travel optimization algorithms. |
| TIC operator input | User input from the TIC system operator including requests to monitor current system operation and inputs to affect system operation including tuning and performance enhancement parameters to traveler information algorithms. |
| traffic image meta data | Meta data that describes traffic images. Traffic images (video) are in another flow. |
| traffic images | High fidelity, real-time traffic images suitable for surveillance monitoring by the operator or for use in machine vision applications. This flow includes the images. Meta data that describes the images is contained in another flow. |
| transportation system status | Current status and condition of transportation infrastructure (e.g., tunnels, bridges, interchanges, TMC offices, maintenance facilities). In case of disaster or major incident, this flow provides an assessment of damage sustained by the surface transportation system including location and extent of the damage, estimate of remaining capacity and necessary restrictions, and time frame for repair and recovery. |
| transportation weather information | Current and forecast road conditions and weather information (e.g., surface condition, flooding, wind advisories, visibility, etc.) associated with the transportation network. This information is of a resolution, timeliness, and accuracy to be useful in transportation decision making. |
| travel service information | Information supplied by a service provider (e.g., a hotel or restaurant) that identifies the service provider and provides details of the service offering. This flow covers initial registration of a service provider and subsequent submittal of new information and status updates so that data currency is maintained. |
| travel service information request | Requests for travel service information. This flow supports initial registration of service providers and requests for additional traveler service information from registered providers. |
| traveler input | User input from a traveler to summon assistance, request travel information, make a reservation, or request any other traveler service. |
| traveler interface updates | Visual or audio information (e.g., routes, messages, guidance, emergency information) that is provided to the traveler. |
| traveler sourced updates | Traveler posts on traffic and road conditions, parking availability, transit services, traveler services, shelter information, hazards, debris, obstacles, and other real-time crowd-sourced data that may be shared with other travelers. |
| voice-based traveler information | Traveler information sent to the telecommunications systems for traveler information terminator. This flow may represent the bulk transfer of traveler information, including traffic conditions, incident information, transit information and weather and road condition information. It may be specially formatted for voice-based traveler information. |
| voice-based traveler request | The electronic traveler information request from the telecommunications systems for traveler information terminator. It may be specifically formatted for voice-based traveler requests. The request can be a general subscription intended to initiate a continuous or regular data stream or a specific request intended to initiate a one-time response from the recipient. |
| weather information | Accumulated forecasted and current weather data (e.g., temperature, pressure, wind speed, wind direction, humidity, precipitation, visibility, light conditions, etc.). |
Goals and Objectives
Associated Planning Factors and Goals
| Planning Factor | Goal |
|---|---|
| B. Increase the safety of the transportation system for motorized and nonmotorized users; | Reduce fatalities and injuries |
| C. Increase the security of the transportation system for motorized and nonmotorized users; | Improve security |
| D. Increase the accessibility and mobility of people and for freight; | Reduce congestion |
| F. Enhance the integration and connectivity of the transportation system, across and between modes, for people and freight; | Enhance integration and connectivity |
| G. Promote efficient system management and operation; | Improve efficiency |
| J. Enhance travel and tourism. | Support travel and tourism |
Associated Objective Categories 
Associated Objectives and Performance Measures 
Needs and Requirements
| Need | Functional Object | Requirement | ||
|---|---|---|---|---|
| 01 | Emergency Management and Traveler Information need to be able to provide general public real-time disaster and evacuation information using ITS traveler information systems. | Emergency Response Management | 12 | The center shall provide information to the media concerning the status of an emergency response. |
| 17 | The center shall provide the capability to identify neighborhoods and businesses that should be informed of an emergency situation based on information collected about incidents including their severity, impacted locations, and recovery schedule. | |||
| Light Vehicle Interactive Traveler Information | 13 | The vehicle shall receive information on evacuation resources including self-evacuation options, anticipated pickup time and location if a transportation asset is to be deployed, destination shelter, and supporting information on what to bring, estimated reentry date/time, from a center and present it to the traveler. | ||
| Personal Interactive Traveler Information | 05 | The personal traveler interface shall receive evacuation information from a center and present it to the traveler. | ||
| 22 | The personal traveler interface shall provide the ability for a traveler to select customized information about a disaster and evacuation routing. | |||
| Personal Traveler Information Reception | 04 | The personal traveler interface shall receive broadcast evacuation information and present it to the traveler. | ||
| 05 | The personal traveler interface shall receive broadcast wide-area alerts and present it to the traveler. | |||
| TIC Emergency Traveler Information | 01 | The center shall disseminate emergency evacuation information to the traveler interface systems, including evacuation zones, shelter information, available transportation modes, road closures and detours, changes to transit services, and traffic and road conditions at the origin, destination, and along the evacuation routes. | ||
| 03 | The center shall disseminate wide-area alert information to the traveler interface systems, including major emergencies such as a natural or man-made disaster, civil emergency, child abductions, severe weather watches and warnings, military activities, and law enforcement warnings. | |||
| 04 | The center shall provide the capability for a system operator to control the type and update frequency of emergency and wide-area alert information distributed to travelers. | |||
| 05 | The center shall provide evacuation information to personal information devices. | |||
| 06 | The center shall provide evacuation information to connected vehicles. | |||
| TIC Traveler Telephone Information | 01 | The center shall provide the capability to process voice-formatted requests for traveler information from a traveler telephone information system, and return the information in the requested format. | ||
| 02 | The center shall provide the capability to process dual-tone multi-frequency (DTMF)-based requests (touch-tone) for traveler information from a traveler telephone information system. | |||
| 03 | The center shall provide the capability to process traveler information requests from a traveler telephone information system. | |||
| 04 | The center shall provide information on traffic conditions in the requested voice format and for the requested location. | |||
| 07 | The center shall provide weather and event information in the requested voice format and for the requested location. | |||
| 08 | The center shall provide transit service information in the requested voice format and for the requested location. | |||
| 09 | The center shall provide current ferry and rail schedule and airport status information in the requested voice format and for the requested location. | |||
| Traveler Information Reception | 04 | This public interface for travelers shall receive evacuation information from a center and present it to the traveler. | ||
| Traveler Interactive Information | 05 | The public interface for travelers shall receive evacuation information from a center and present it to the traveler. | ||
| Vehicle Traveler Information Reception | 25 | The vehicle shall receive evacuation information from a center and present it to the driver. | ||
| 02 | Traveler Information needs to be able to collect disaster related information from multiple sources including traffic, transit, public safety, emergency management, shelter provider, and travel service provider organizations. | Emergency Evacuation Support | 02 | The center shall develop and exchange evacuation plans with allied agencies prior to the occurrence of a disaster. |
| 08 | The center shall provide traveler information systems with evacuation guidance including basic information to assist potential evacuees in determining whether evacuation is necessary and when it is safe to return. | |||
| 14 | The center shall maintain information on the population of an area in the event of an evacuation, including addresses, types of facility (residence, multi-family dwelling, commercial retail, commercial office, etc.), and special considerations (storage of flammable liquids, special needs residents. | |||
| Emergency Response Management | 11 | The center shall assimilate the damage assessment of the transit, traffic, rail, maintenance, and other emergency center services and systems to create an overall transportation system status, and disseminate to each of these centers and the traveling public via traveler information providers. | ||
| 16 | The center shall provide the capability to communicate information about emergency situations to local population through the Emergency Telecommunications System. | |||
| TIC Data Collection | 01 | The center shall collect, process, and store traffic and highway condition information, including incident information, detours and road closures, event information, recommended routes, and current speeds on specific routes. | ||
| 07 | The center shall collect, process, and store current and forecast road conditions and surface weather conditions. | |||
| 12 | The center shall collect information on transit schedule and service changes that adapt the service to better meet needs of responders and the general public in an emergency situation, including special service schedules supporting evacuation. | |||
| 13 | The center shall collect evacuation shelter information including location, hours of operation, special accommodations, and current vacancy/availability information. | |||
| 14 | The center shall collect evacuation information including evacuation zones, evacuation times, and reentry times. | |||
| 15 | The center shall collect alert information and status from emergency management centers. The information includes notification of a major emergency such as a natural or man-made disaster, civil emergency, or child abduction for distribution to the public. | |||
| 18 | The center shall collect information concerning members of the population that may require additional assistance in the event of an evacuation, including the names of household members, address, special needs, and any care giver information (nurse or hospice service that may want to keep track of their patient's status). | |||
| TIC Emergency Traveler Information | 07 | The center shall maintain a set of evacuation routes based on various incident scenarios, e.g., storm, industrial accident, etc. | ||
| 08 | The center shall maintain a set of evacuation plans in the event that an evacuation is necessary, including: evacuation routes, call-plan, special needs evacuations, and shelter locations. | |||
| 10 | The center shall collect shelter data from multiple sources in accordance with the American Red Cross' National Shelter System format, including: type, location, availability, capability, route mapping to the shelter, traffic flow to and around the shelter, and weather conditions around the shelter. | |||
| 03 | Emergency Management and Traveler Information need to be able to provide evacuees with information including a shelter that matches their needs, including location, availability, and routing. | Light Vehicle Interactive Traveler Information | 13 | The vehicle shall receive information on evacuation resources including self-evacuation options, anticipated pickup time and location if a transportation asset is to be deployed, destination shelter, and supporting information on what to bring, estimated reentry date/time, from a center and present it to the traveler. |
| Personal Interactive Traveler Information | 23 | The personal traveler interface shall provide the ability for a traveler to select customized information on evacuation resources including self-evacuation options, anticipated pickup time and location if a transportation asset is to be deployed, destination shelter, and supporting information on what to bring. | ||
| TIC Emergency Traveler Information | 01 | The center shall disseminate emergency evacuation information to the traveler interface systems, including evacuation zones, shelter information, available transportation modes, road closures and detours, changes to transit services, and traffic and road conditions at the origin, destination, and along the evacuation routes. | ||
| 02 | The center shall provide evacuation information to shelter providers. | |||
| 09 | The center shall provide evacuees with information about available shelters that match their needs, including: location, availability, route, and special needs accommodated. | |||
| 11 | The center shall support requests for evacuation assistance from individuals or groups requiring assistance. | |||
| TIC Traveler Telephone Information | 01 | The center shall provide the capability to process voice-formatted requests for traveler information from a traveler telephone information system, and return the information in the requested format. | ||
| 02 | The center shall provide the capability to process dual-tone multi-frequency (DTMF)-based requests (touch-tone) for traveler information from a traveler telephone information system. | |||
| 03 | The center shall provide the capability to process traveler information requests from a traveler telephone information system. | |||
| 04 | The center shall provide information on traffic conditions in the requested voice format and for the requested location. | |||
| 10 | The center shall provide the capability to support both specific caller requests as well as bulk upload of regional traveler information. | |||
| Traveler Interactive Information | 14 | The public interface for travelers shall receive information on the shelter from a center and present it to the traveler. | ||
| 04 | Emergency Management and Traveler Information need to be able to provide information concerning roadside resources including information provided by other evacuees to help understand availability of resources. | Light Vehicle Interactive Traveler Information | 13 | The vehicle shall receive information on evacuation resources including self-evacuation options, anticipated pickup time and location if a transportation asset is to be deployed, destination shelter, and supporting information on what to bring, estimated reentry date/time, from a center and present it to the traveler. |
| Personal Interactive Traveler Information | 24 | The personal traveler interface shall provide the ability for a traveler to select customized information on resources along evacuation routes based on inputs from other evacuees. | ||
| TIC Emergency Traveler Information | 01 | The center shall disseminate emergency evacuation information to the traveler interface systems, including evacuation zones, shelter information, available transportation modes, road closures and detours, changes to transit services, and traffic and road conditions at the origin, destination, and along the evacuation routes. | ||
| 12 | The center shall match requests for evacuation assistance with the appropriate resource. | |||
| 13 | The center shall provide information concerning available resources along an evacuation route including information provided by other evacuees. | |||
| TIC Traveler Telephone Information | 01 | The center shall provide the capability to process voice-formatted requests for traveler information from a traveler telephone information system, and return the information in the requested format. | ||
| 02 | The center shall provide the capability to process dual-tone multi-frequency (DTMF)-based requests (touch-tone) for traveler information from a traveler telephone information system. | |||
| 03 | The center shall provide the capability to process traveler information requests from a traveler telephone information system. | |||
| 04 | The center shall provide information on traffic conditions in the requested voice format and for the requested location. | |||
| 10 | The center shall provide the capability to support both specific caller requests as well as bulk upload of regional traveler information. | |||
| Traveler Interactive Information | 15 | The public interface for travelers shall provide an interface to select information on resources and options along an evacuation route based on inputs from other evacuees. | ||
| 05 | Emergency Management and Traveler Information need to be able to provide evacuees with information regarding when they can return to their area, including routes and road conditions. | Emergency Evacuation Support | 01 | The center shall manage inter-agency coordination of evacuation operations, from initial planning through the evacuation process and reentry. |
| 10 | The center shall monitor the progress of the reentry process. | |||
| Emergency Response Management | 15 | The center shall provide the overall status of infrastructure recovery efforts to traveler information providers and media. | ||
| Light Vehicle Interactive Traveler Information | 13 | The vehicle shall receive information on evacuation resources including self-evacuation options, anticipated pickup time and location if a transportation asset is to be deployed, destination shelter, and supporting information on what to bring, estimated reentry date/time, from a center and present it to the traveler. | ||
| Personal Interactive Traveler Information | 25 | The personal traveler interface shall provide the ability for a traveler to select customized information on estimated reentry date/times following a disaster. | ||
| TIC Emergency Traveler Information | 14 | The center shall provide evacuees with information regarding when they can return to their area, including evacuation return routes, evacuation return schedule, and evacuation return road conditions. | ||
| TIC Traveler Telephone Information | 01 | The center shall provide the capability to process voice-formatted requests for traveler information from a traveler telephone information system, and return the information in the requested format. | ||
| 02 | The center shall provide the capability to process dual-tone multi-frequency (DTMF)-based requests (touch-tone) for traveler information from a traveler telephone information system. | |||
| 03 | The center shall provide the capability to process traveler information requests from a traveler telephone information system. | |||
| 04 | The center shall provide information on traffic conditions in the requested voice format and for the requested location. | |||
| 10 | The center shall provide the capability to support both specific caller requests as well as bulk upload of regional traveler information. | |||
| Traveler Interactive Information | 16 | The public interface for travelers shall receive information on estimated reentry date/times from a center and present it to the traveler. | ||
Related Sources
| Document Name | Version | Publication Date |
|---|---|---|
| ITS User Services Document | 1/1/2005 | |
| Dynamic Eco-Lanes: Operational Concept | Final v1.1 | 8/1/2012 |
| R.E.S.C.U.M.E. (Response, Emergency Staging and Communications, Uniform Management, and Evacuation) ConOps | Final | 11/19/2012 |
| R.E.S.C.U.M.E. Report on Functional and Performance Requirements, and High-Level Data and Communication Needs | Final | 2/7/2013 |
| Vision and Operational Concept for Enabling Advanced Traveler Information Services (Enable ATIS) | Final | 5/13/2012 |
Security
In order to participate in this service package, each physical object should meet or exceed the following security levels.
| Physical Object Security | ||||
|---|---|---|---|---|
| Physical Object | Confidentiality | Integrity | Availability | Security Class |
| Care Facility | Low | Moderate | Moderate | Class 1 |
| Emergency Management Center | Low | High | Moderate | Class 3 |
| Emergency Telecommunications System | Low | Low | Low | Class 1 |
| Light Vehicle OBE | Moderate | High | Moderate | Class 3 |
| Media | Low | Low | Moderate | Class 1 |
| Other Transportation Information Centers | Low | High | Moderate | Class 3 |
| Personal Information Device | Moderate | High | Moderate | Class 3 |
| Shelter Provider Center | Low | Moderate | Moderate | Class 1 |
| Surface Transportation Weather Service | Low | Moderate | Moderate | Class 1 |
| Traffic Management Center | Low | Moderate | Moderate | Class 1 |
| Transit Management Center | Low | High | Moderate | Class 3 |
| Transportation Information Center | Moderate | High | Moderate | Class 3 |
| Travel Services Provider System | Low | Moderate | Moderate | Class 1 |
| Traveler Information Voice System | Low | Moderate | Low | Class 1 |
| Traveler Support Equipment | Moderate | High | Moderate | Class 3 |
| Weather Service System | Low | Moderate | Moderate | Class 1 |
In order to participate in this service package, each information flow triple should meet or exceed the following security levels.
| Information Flow Security | |||||
|---|---|---|---|---|---|
| Source | Destination | Information Flow | Confidentiality | Integrity | Availability |
| Basis | Basis | Basis | |||
| Care Facility | Transportation Information Center | care facility general status | Low | Moderate | Moderate |
| General information about care facilities likely intended for public access, so should already be santized with the expectation of public use. | Status information should be timely and correct. | Status information should be timely and correct. | |||
| Emergency Management Center | Emergency Telecommunications System | incident information for public | Low | Moderate | Low |
| This data is desensitized for public consumption. Additionally, it will shared with the public at a later time | False information here will not directly harm anyone, but it could cause traffic to be worse than it needs to be. | There is no direct impact if this data is not heard in a timely manner. | |||
| Emergency Management Center | Media | incident information for media | Low | Moderate | Moderate |
| This information is intended for distribution to all members of the traveling public. | Incident information needs to be accurate, as it will be used by travelers to make decisions regarding their travel. Inaccurate or corrupted data could reduce overall mobility and certainly impact individual drivers. | There should be other means for getting this information, but as this is the 'source flow' for a wide area broadcast with a huge potential distribution, the breadth of the impact covers all travelers. | |||
| Emergency Management Center | Transportation Information Center | evacuation information | Low | High | Moderate |
| By definition this is intended for broad consumption. | Emergency-related data needs to be correct or safety-affecting decisions may have severe negative consequences. | MODERATE only because alternative mechanisms for receiving this data should be available. Could be HIGH if this is the only mechanism. | |||
| Emergency Management Center | Transportation Information Center | incident information for public | Low | Moderate | Moderate |
| Generally, center-originating flows destined for a TIC don't contain any personal or confidential information, and are eventually intended for some kind of public consumption. | Minor discrepancies in this data should not have a catastrophic effect, but it should be reasonably controlled and accurate. | A few missed messages should not have a significant effect. However, most messages should make it through and the EMC should be able to know if the TIC has received a message. | |||
| Emergency Management Center | Transportation Information Center | transportation system status | Low | High | Moderate |
| Generally, center-originating flows destined for a TIC don't contain any personal or confidential information, and are eventually intended for some kind of public consumption. | Emergency-related data needs to be correct or safety-affecting decisions may have severe negative consequences. | MODERATE only because alternative mechanisms for receiving this data should be available. Could be HIGH if this is the only mechanism. | |||
| Light Vehicle Driver | Light Vehicle OBE | light vehicle driver input | Moderate | High | High |
| Data included in this flow may include origin and destination information, which should be protected from other's viewing as it may compromise the driver's privacy. | Commands from from the driver to the vehicle must be correct or the vehicle may behave in an unpredictable and possibly unsafe manner | Commands must always be able to be given or the driver has no control. | |||
| Light Vehicle OBE | Light Vehicle Driver | light vehicle driver updates | Not Applicable | Moderate | Moderate |
| This data is informing the driver about the safety of a nearby area. It should not contain anything sensitive, and does not matter if another person can observe it. | This is the information that is presented to the driver. If they receive incorrect information, they may act in an unsafe manner. However, there are other indicators that would alert them to any hazards, such as an oncoming vehicle or crossing safety lights. | If this information is not made available to the driver, then the system has not operated correctly. | |||
| Light Vehicle OBE | Transportation Information Center | emergency traveler information request | Moderate | High | Moderate |
| While this does not contain any identifiers, it does contain a location and implication that the occupant of the vehicle is interested in emergency/evacuation information. While not definitive, any hint of the state of the occupant should be viewable only by the intended recipient. | Emergency information request, if corrupted or not available, would result in either no response data or incorrect response data, which will have a level of impact related to the actual state of emergency: anwhere from nothing to severe. Consider the worst case, so make this HIGH, but accept alternative mechanisms for distribution of emergency data and wireless constraints to limit availability to MODERATE. | MODERATE only because alternative mechanisms for receiving this data should be available. Could be HIGH if this is the only mechanism. | |||
| Light Vehicle OBE | Transportation Information Center | evacuation assistance request | Moderate | Moderate | Moderate |
| Contains a traveler identity and location, which if disclosed to a hostile individual would expose the traveler to harm. | A request for evacuation must be correct and delivered in timely fashion, or the traveler won't get any assistance. Depending on the locale and number of travelers likely to be impacted, this might be HIGH. | A request for evacuation must be correct and delivered in timely fashion, or the traveler won't get any assistance. Depending on the locale and number of travelers likely to be impacted, this might be HIGH. | |||
| Light Vehicle OBE | Transportation Information Center | shelter request | Moderate | Moderate | Moderate |
| Includes vehicle location and a request for shelter, which implies the vehicle has need of such a shelter. This information could be used by an attacker against the vehicle and vehicle occupants. | Request needs to be correct, or the wrong data may be sent. | Interface needs to be available or users will find other sources that are reliable. | |||
| Light Vehicle OBE | Transportation Information Center | traveler sourced updates | Moderate | Moderate | Low |
| This is likely to include the traveler location and may include traveler identity as well. This PII could be used by an attacker to the detriment of the traveler. | Quality of social media inputs may be highly variable, but no publicly distributable data should be exchanged without some protection over its transmission. | While a widespread and widely used dissemination channel, social media tends to be cluttered with lots of other information, so it is not a primary dissemination channel for this information. | |||
| Other Transportation Information Centers | Transportation Information Center | emergency traveler information | Low | High | Moderate |
| Generally, center-originating flows destined for a TIC don't contain any personal or confidential information, and are eventually intended for some kind of public consumption. | Emergency-related data needs to be correct or safety-affecting decisions may have severe negative consequences. | MODERATE only because alternative mechanisms for receiving this data should be available. Could be HIGH if this is the only mechanism. | |||
| Personal Information Device | Transportation Information Center | emergency traveler information request | Moderate | High | Moderate |
| While this does not contain any identifiers, it does contain a location and implication that the occupant of the vehicle is interested in emergency/evacuation information. While not definitive, any hint of the state of the occupant should be viewable only by the intended recipient. | Emergency information request, if corrupted or not available, would result in either no response data or incorrect response data, which will have a level of impact related to the actual state of emergency: anwhere from nothing to severe. Consider the worst case, so make this HIGH, but accept alternative mechanisms for distribution of emergency data and wireless constraints to limit availability to MODERATE. | Emergency information request, if corrupted or not available, would result in either no response data or incorrect response data, which will have a level of impact related to the actual state of emergency: anwhere from nothing to severe. Consider the worst case, so make this HIGH, but accept alternative mechanisms for distribution of emergency data and wireless constraints to limit availability to MODERATE. | |||
| Personal Information Device | Transportation Information Center | evacuation assistance request | Moderate | Moderate | Moderate |
| Contains a traveler identity and location, which if disclosed to a hostile individual would expose the traveler to harm. | A request for evacuation must be correct and delivered in timely fashion, or the traveler won't get any assistance. Depending on the locale and number of travelers likely to be impacted, this might be HIGH. | A request for evacuation must be correct and delivered in timely fashion, or the traveler won't get any assistance. Depending on the locale and number of travelers likely to be impacted, this might be HIGH. | |||
| Personal Information Device | Transportation Information Center | shelter request | Moderate | Moderate | Moderate |
| This request implies that the user of the PID is in some sort of distress, which would tell a hostile observer that the user is vulnerable. This sort of state information should be obfuscated. | Shelter-related information should be correct between source and destination, or inappropriate actions may be taken. | Given that anyone looking for a shelter may be in some sort of extreme circumstance, the provision of this data has a significant impact. | |||
| Personal Information Device | Transportation Information Center | traveler sourced updates | Moderate | Moderate | Low |
| This is likely to include the traveler location and may include traveler identity as well. This PII could be used by an attacker to the detriment of the traveler. | If this information is not correct the end user of the TIC will likely find othe avenues for obtaining this information. | If this interface is not available the traveler will likely find other means to acquire the necessary information. | |||
| Personal Information Device | Traveler | traveler interface updates | Not Applicable | Moderate | Moderate |
| Personalized data that includes directions and guidance for an individual, but eventually evident anyway. | Should be accurate as the Traveler will be relying on this information for routing and related choices. Lack of accuracy will result in lack of confidence from the traveler as well as an unsatisfactory trip, leading to a negative feedback spiral. | Users expect their devices to work. If information is not presented to the operator, the relevant applications simply won't be used. | |||
| Shelter Provider Center | Transportation Information Center | shelter information | Low | Moderate | Moderate |
| Generally, center-originating flows destined for a TIC don't contain any personal or confidential information, and are eventually intended for some kind of public consumption. | Shelter-related information should be correct between source and destination, or inappropriate actions may be taken. | Given that anyone looking for a shelter may be in some sort of extreme circumstance, the provision of this data has a significant impact. | |||
| Surface Transportation Weather Service | Transportation Information Center | transportation weather information | Low | Moderate | Moderate |
| Typically intended for public distribution. | There are several mechanisms by which weather information gets to a traveler, though given that the TIC may be performing some data fusion and providing value-added information, this data should be exchanged with some protection on its contents. | There are several mechanisms by which weather information gets to a traveler, though given that the TIC may be performing some data fusion and providing value-added information, this data should be exchanged with some protection on its contents. | |||
| TIC Operator | Transportation Information Center | TIC operator input | Moderate | High | High |
| Backoffice operations flows should have minimal protection from casual viewing, as otherwise imposters could gain illicit control or information that should not be generally available. | Backoffice operations flows should generally be correct and available as these are the primary interface between operators and system. | Backoffice operations flows should generally be correct and available as these are the primary interface between operators and system. | |||
| Traffic Management Center | Transportation Information Center | incident information for public | Low | Moderate | Moderate |
| Generally, center-originating flows destined for a TIC don't contain any personal or confidential information, and are eventually intended for some kind of public consumption. | Incident information will be used to make routing and other travel decisions. Corrupted information may have a significant impac t on travel plans and/or road network conditions. | Significant numbers of travelers serve as end users for the information in this flow; lack of availability has a significant effect on their travel decisions. | |||
| Traffic Management Center | Transportation Information Center | road network conditions | Low | Moderate | Moderate |
| No harm should come from seeing this data, as it is eventually intended for public consumption. | While accuracy of this data is important for decision making purposes, applications should be able to corroborate the data in many instances. Thus MODERATE generally. | Depends on the application; if mobility decisions that affect large numbers of travelers are made based on this data, then it is MODERATE. In more modest circumstances, it may be LOW. | |||
| Traffic Management Center | Transportation Information Center | traffic image meta data | Low | Moderate | Moderate |
| Traffic image data is generally intended for public consumption, and in any event is already video captured in the public arena, so this must be LOW. | While accuracy of this data is important for decision making purposes, applications should be able to cfunction without it. Thus MODERATE generally. | While accuracy of this data is important for decision making purposes, applications should be able to function without it. Thus MODERATE generally. | |||
| Traffic Management Center | Transportation Information Center | traffic images | Low | Moderate | Moderate |
| Intended for widespread and public distribution, so no reason to conceal. | While accuracy of this data is important for decision making purposes, applications should be able to cfunction without it. Thus MODERATE generally. | While availability of imagery is useful for decision making purposes, applications should be able to cfunction without it. Thus MODERATE generally, though it could be LOW. | |||
| Transit Management Center | Transportation Information Center | emergency transit schedule information | Low | High | Moderate |
| Eventually the information contained within this flow will be disseminated to the public, so there should be little harm if it were observed. | Emergency-related data needs to be correct or safety-affecting decisions may have severe negative consequences. | MODERATE only because alternative mechanisms for receiving this data should be available. Could be HIGH if this is the only mechanism. | |||
| Transportation Information Center | Light Vehicle OBE | emergency traveler information | Low | High | Moderate |
| Generally, center-originating flows destined for a TIC don't contain any personal or confidential information, and are eventually intended for some kind of public consumption. | Emergency-related data needs to be correct or safety-affecting decisions may have severe negative consequences. | MODERATE only because alternative mechanisms for receiving this data should be available. Could be HIGH if this is the only mechanism. | |||
| Transportation Information Center | Light Vehicle OBE | evacuation assistance information | Low | High | Moderate |
| By definition this is intended for broad consumption. | Incorrect information could lead to evacuation routes being taken that make the situation worse, rather than better, potentially leading to loss of life. It is better for the information to be unavailable than for it to be maliciously incorrect. | Lack of this flow could impact the evacuation, which has a broad impact. However there should be multiple mechanisms for distributing evacuation information, thus MODERATE. | |||
| Transportation Information Center | Light Vehicle OBE | shelter recommendations | Low | Moderate | Moderate |
| Should be wideley distributed and publicly available information. However, if in response to a query (shelter request), this should be MODERATE to avoid betraying the state of the PID user. | Shelter-related information should be correct between source and destination, or inappropriate actions may be taken. | Given that anyone looking for a shelter may be in some sort of extreme circumstance, the provision of this data has a significant impact. | |||
| Transportation Information Center | Other Transportation Information Centers | emergency traveler information | Low | High | Moderate |
| Generally, center-originating flows destined for a TIC don't contain any personal or confidential information, and are eventually intended for some kind of public consumption. | Emergency-related data needs to be correct or safety-affecting decisions may have severe negative consequences. | MODERATE only because alternative mechanisms for receiving this data should be available. Could be HIGH if this is the only mechanism. | |||
| Transportation Information Center | Personal Information Device | emergency traveler information | Low | High | Moderate |
| Generally, center-originating flows destined for a TIC don't contain any personal or confidential information, and are eventually intended for some kind of public consumption. | Emergency-related data needs to be correct or safety-affecting decisions may have severe negative consequences. | MODERATE only because alternative mechanisms for receiving this data should be available. Could be HIGH if this is the only mechanism. | |||
| Transportation Information Center | Personal Information Device | evacuation assistance information | Low | High | Moderate |
| By definition this is intended for broad consumption. | Incorrect information could lead to evacuation routes being taken that make the situation worse, rather than better, potentially leading to loss of life. It is better for the information to be unavailable than for it to be maliciously incorrect. | Lack of this flow could impact the evacuation, which has a broad impact. However there should be multiple mechanisms for distributing evacuation information, thus MODERATE. | |||
| Transportation Information Center | Personal Information Device | shelter recommendations | Low | Moderate | Moderate |
| Should be wideley distributed and publicly available information. However, if in response to a query (shelter request), this should be MODERATE to avoid betraying the state of the PID user. | Shelter-related information should be correct between source and destination, or inappropriate actions may be taken. | Given that anyone looking for a shelter may be in some sort of extreme circumstance, the provision of this data has a significant impact. | |||
| Transportation Information Center | Shelter Provider Center | emergency traveler information | Low | High | Moderate |
| Generally, center-originating flows destined for a TIC don't contain any personal or confidential information, and are eventually intended for some kind of public consumption. | Incorrect information could lead to evacuation routes being taken that make the situation worse, rather than better, potentially leading to loss of life. It is better for the information to be unavailable than for it to be maliciously incorrect. | MODERATE only because alternative mechanisms for receiving this data should be available. Could be HIGH if this is the only mechanism. | |||
| Transportation Information Center | Shelter Provider Center | evacuee match information | Low | High | Moderate |
| By definition this is intended for broad consumption. | Emergency-related data needs to be correct or safety-affecting decisions may have severe negative consequences. | MODERATE only because alternative mechanisms for receiving this data should be available. Could be HIGH if this is the only mechanism. | |||
| Transportation Information Center | TIC Operator | TIC operations information presentation | Moderate | High | High |
| Backoffice operations flows should have minimal protection from casual viewing, as otherwise imposters could gain illicit control or information that should not be generally available. | Backoffice operations flows should generally be correct and available as these are the primary interface between operators and system. | Backoffice operations flows should generally be correct and available as these are the primary interface between operators and system. | |||
| Transportation Information Center | Travel Services Provider System | travel service information request | Low | Moderate | Moderate |
| This is eventually intended for public distribution. | While accuracy of this data is important for decision making purposes, applications should be able to cfunction without it. Thus MODERATE generally. | While accuracy of this data is important for decision making purposes, applications should be able to cfunction without it. Thus MODERATE generally. | |||
| Transportation Information Center | Traveler Information Voice System | voice-based traveler information | Low | Moderate | Low |
| All of this is information eventually intended for public dissemination. Intercepting all of this information without going through the traditional interface would not provide a significant threat vector. | Since the information in this flow will eventually provide traveler information, and travelers are likely to use this information to make travel decisions, there must be some assurance the information is correct and not tampered with. If modified, it could lead to negatively-affected travel experiences. | Since the information in this flow will eventually provide traveler information, and travelers are likely to use this information to make travel decisions, it must be delivered promptly or travelers are likely to have less effective (overall) mobility. However, there are many avenues for receiving traveler information in most cases, which lowers this to LOW, typically. | |||
| Transportation Information Center | Traveler Support Equipment | emergency traveler information | Low | High | Moderate |
| Generally, center-originating flows destined for a TIC don't contain any personal or confidential information, and are eventually intended for some kind of public consumption. | Incorrect information could lead to evacuation routes being taken that make the situation worse, rather than better, potentially leading to loss of life. It is better for the information to be unavailable than for it to be maliciously incorrect. | MODERATE only because alternative mechanisms for receiving this data should be available. Could be HIGH if this is the only mechanism. | |||
| Transportation Information Center | Traveler Support Equipment | evacuation assistance information | Low | High | Moderate |
| By definition this is intended for broad consumption. | Incorrect information could lead to evacuation routes being taken that make the situation worse, rather than better, potentially leading to loss of life. It is better for the information to be unavailable than for it to be maliciously incorrect. | Lack of this flow could impact the evacuation, which has a broad impact. However there should be multiple mechanisms for distributing evacuation information, thus MODERATE. | |||
| Transportation Information Center | Traveler Support Equipment | shelter recommendations | Low | Moderate | Moderate |
| Should be wideley distributed and publicly available information. However, if in response to a query (shelter request), this should be MODERATE to avoid betraying the state of the PID user. | Shelter-related information should be correct between source and destination, or inappropriate actions may be taken. | Given that anyone looking for a shelter may be in some sort of extreme circumstance, the provision of this data has a significant impact. | |||
| Travel Services Provider System | Transportation Information Center | travel service information | Low | Moderate | Moderate |
| Generally, center-originating flows destined for a TIC don't contain any personal or confidential information, and are eventually intended for some kind of public consumption. | While accuracy of this data is important for decision making purposes, applications should be able to cfunction without it. Thus MODERATE generally. | While accuracy of this data is important for decision making purposes, applications should be able to cfunction without it. Thus MODERATE generally. | |||
| Traveler | Personal Information Device | traveler input | Not Applicable | Moderate | Low |
| This data is informing the vehicle of operational information that is relevant to the operation of the vehicle. It should not contain anything sensitive, and does not matter if another person can observe it. | While public, information must be correct or travelers may make incorrect decisions with regard to their travel plans. | Information is available through other means, though depending on the location this might not always be the case, in which case this would be MODERATE. | |||
| Traveler | Traveler Support Equipment | traveler input | Not Applicable | Moderate | Low |
| Publicly available information, while not directly observable, is intended for widespread distribution | While public, information must be correct or travelers may make incorrect decisions with regard to their travel plans. | Information is available through other means, though depending on the location this might not always be the case, in which case this would be MODERATE. | |||
| Traveler Information Voice System | Transportation Information Center | voice-based traveler request | Low | Moderate | Low |
| All of this is information eventually intended for public dissemination. Intercepting all of this information without going through the traditional interface would not provide a significant threat vector. | Since the information in this flow will eventually provide traveler information, and travelers are likely to use this information to make travel decisions, there must be some assurance the information is correct and not tampered with. If modified, it could lead to negatively-affected travel experiences. | Since the information in this flow will eventually provide traveler information, and travelers are likely to use this information to make travel decisions, it must be delivered promptly or travelers are likely to have less effective (overall) mobility. However, there are many avenues for receiving traveler information in most cases, which lowers this to LOW, typically. | |||
| Traveler Support Equipment | Transportation Information Center | emergency traveler information request | Moderate | High | Moderate |
| While this does not contain any identifiers, it does contain a location and implication that the occupant of the vehicle is interested in emergency/evacuation information. While not definitive, any hint of the state of the occupant should be viewable only by the intended recipient. | Emergency information request, if corrupted or not available, would result in either no response data or incorrect response data, which will have a level of impact related to the actual state of emergency: anwhere from nothing to severe. Consider the worst case, so make this HIGH, but accept alternative mechanisms for distribution of emergency data and wireless constraints to limit availability to MODERATE. | Emergency information request, if corrupted or not available, would result in either no response data or incorrect response data, which will have a level of impact related to the actual state of emergency: anwhere from nothing to severe. Consider the worst case, so make this HIGH, but accept alternative mechanisms for distribution of emergency data and wireless constraints to limit availability to MODERATE. | |||
| Traveler Support Equipment | Transportation Information Center | evacuation assistance request | Moderate | Moderate | Moderate |
| Contains a traveler identity and location, which if disclosed to a hostile individual would expose the traveler to harm. | A request for evacuation must be correct and delivered in timely fashion, or the traveler won't get any assistance. Depending on the locale and number of travelers likely to be impacted, this might be HIGH. | A request for evacuation must be correct and delivered in timely fashion, or the traveler won't get any assistance. Depending on the locale and number of travelers likely to be impacted, this might be HIGH. | |||
| Traveler Support Equipment | Transportation Information Center | shelter request | Moderate | Moderate | Moderate |
| Includes vehicle location and a request for shelter, which implies the vehicle has need of such a shelter. This information could be used by an attacker against the vehicle and vehicle occupants. | Request needs to be correct, or the wrong data may be sent. | Interface needs to be available or users will find other sources that are reliable. | |||
| Traveler Support Equipment | Transportation Information Center | traveler sourced updates | Moderate | Moderate | Low |
| This is likely to include the traveler location and may include traveler identity as well. This PII could be used by an attacker to the detriment of the traveler. | Quality of social media inputs may be highly variable, but no publicly distributable data should be exchanged without some protection over its transmission. | While a widespread and widely used dissemination channel, social media tends to be cluttered with lots of other information, so it is not a primary dissemination channel for this information. | |||
| Traveler Support Equipment | Traveler | traveler interface updates | Not Applicable | Moderate | Moderate |
| Publicly available information, while not directly observable, is intended for widespread distribution | Should be accurate as the Traveler will be relying on this information for routing and related choices. Lack of accuracy will result in lack of confidence from the traveler as well as an unsatisfactory trip, leading to a negative feedback spiral. | Users expect their devices to work. If information is not presented to the operator, the relevant applications simply won't be used. | |||
| Weather Service System | Transportation Information Center | weather information | Low | Moderate | Moderate |
| WYO believes this should be LOW or MODERATE depending on the application. | While there are many sources of weather information, some guarantee of correctness is justifiable to keep confidence in provided service. | There should be other sources of this data. It does need to be reliable however; weather can change quickly, and depending on the destination and its operational strategies, timely response may be important. | |||
Standards
Currently, there are no standards associated with the physical objects in this service package. For standards related to interfaces, see the specific information flow triple pages. These pages can be accessed directly from the SVG diagram(s) located on the Physical tab, by clicking on each information flow line on the diagram.
System Requirements
| System Requirement | Need | ||
|---|---|---|---|
| 001 | The system shall manage inter-agency coordination of evacuation operations, from initial planning through the evacuation process and reentry. | 05 | Emergency Management and Traveler Information need to be able to provide evacuees with information regarding when they can return to their area, including routes and road conditions. |
| 002 | The system shall develop and exchange evacuation plans with allied agencies prior to the occurrence of a disaster. | 02 | Traveler Information needs to be able to collect disaster related information from multiple sources including traffic, transit, public safety, emergency management, shelter provider, and travel service provider organizations. |
| 003 | The system shall provide traveler information systems with evacuation guidance including basic information to assist potential evacuees in determining whether evacuation is necessary and when it is safe to return. | 02 | Traveler Information needs to be able to collect disaster related information from multiple sources including traffic, transit, public safety, emergency management, shelter provider, and travel service provider organizations. |
| 004 | The system shall monitor the progress of the reentry process. | 05 | Emergency Management and Traveler Information need to be able to provide evacuees with information regarding when they can return to their area, including routes and road conditions. |
| 005 | The system shall maintain information on the population of an area in the event of an evacuation, including addresses, types of facility (residence, multi-family dwelling, commercial retail, commercial office, etc.), and special considerations (storage of flammable liquids, special needs residents. | 02 | Traveler Information needs to be able to collect disaster related information from multiple sources including traffic, transit, public safety, emergency management, shelter provider, and travel service provider organizations. |
| 006 | The system shall assimilate the damage assessment of the transit, traffic, rail, maintenance, and other emergency center services and systems to create an overall transportation system status, and disseminate to each of these centers and the traveling public via traveler information providers. | 02 | Traveler Information needs to be able to collect disaster related information from multiple sources including traffic, transit, public safety, emergency management, shelter provider, and travel service provider organizations. |
| 007 | The system shall provide information to the media concerning the status of an emergency response. | 01 | Emergency Management and Traveler Information need to be able to provide general public real-time disaster and evacuation information using ITS traveler information systems. |
| 008 | The system shall provide the overall status of infrastructure recovery efforts to traveler information providers and media. | 05 | Emergency Management and Traveler Information need to be able to provide evacuees with information regarding when they can return to their area, including routes and road conditions. |
| 009 | The system shall provide the capability to communicate information about emergency situations to local population through the Emergency Telecommunications System. | 02 | Traveler Information needs to be able to collect disaster related information from multiple sources including traffic, transit, public safety, emergency management, shelter provider, and travel service provider organizations. |
| 010 | The system shall provide the capability to identify neighborhoods and businesses that should be informed of an emergency situation based on information collected about incidents including their severity, impacted locations, and recovery schedule. | 01 | Emergency Management and Traveler Information need to be able to provide general public real-time disaster and evacuation information using ITS traveler information systems. |
| 011 | The system shall collect, process, and store traffic and highway condition information, including incident information, detours and road closures, event information, recommended routes, and current speeds on specific routes. | 02 | Traveler Information needs to be able to collect disaster related information from multiple sources including traffic, transit, public safety, emergency management, shelter provider, and travel service provider organizations. |
| 012 | The system shall collect, process, and store current and forecast road conditions and surface weather conditions. | 02 | Traveler Information needs to be able to collect disaster related information from multiple sources including traffic, transit, public safety, emergency management, shelter provider, and travel service provider organizations. |
| 013 | The system shall collect information on transit schedule and service changes that adapt the service to better meet needs of responders and the general public in an emergency situation, including special service schedules supporting evacuation. | 02 | Traveler Information needs to be able to collect disaster related information from multiple sources including traffic, transit, public safety, emergency management, shelter provider, and travel service provider organizations. |
| 014 | The system shall collect evacuation shelter information including location, hours of operation, special accommodations, and current vacancy/availability information. | 02 | Traveler Information needs to be able to collect disaster related information from multiple sources including traffic, transit, public safety, emergency management, shelter provider, and travel service provider organizations. |
| 015 | The system shall collect evacuation information including evacuation zones, evacuation times, and reentry times. | 02 | Traveler Information needs to be able to collect disaster related information from multiple sources including traffic, transit, public safety, emergency management, shelter provider, and travel service provider organizations. |
| 016 | The system shall collect alert information and status from emergency management centers. The information includes notification of a major emergency such as a natural or man-made disaster, civil emergency, or child abduction for distribution to the public. | 02 | Traveler Information needs to be able to collect disaster related information from multiple sources including traffic, transit, public safety, emergency management, shelter provider, and travel service provider organizations. |
| 017 | The system shall collect information concerning members of the population that may require additional assistance in the event of an evacuation, including the names of household members, address, special needs, and any care giver information (nurse or hospice service that may want to keep track of their patient's status). | 02 | Traveler Information needs to be able to collect disaster related information from multiple sources including traffic, transit, public safety, emergency management, shelter provider, and travel service provider organizations. |
| 018 | The system shall disseminate emergency evacuation information to the traveler interface systems, including evacuation zones, shelter information, available transportation modes, road closures and detours, changes to transit services, and traffic and road conditions at the origin, destination, and along the evacuation routes. | 01 | Emergency Management and Traveler Information need to be able to provide general public real-time disaster and evacuation information using ITS traveler information systems. |
| 04 | Emergency Management and Traveler Information need to be able to provide information concerning roadside resources including information provided by other evacuees to help understand availability of resources. | ||
| 03 | Emergency Management and Traveler Information need to be able to provide evacuees with information including a shelter that matches their needs, including location, availability, and routing. | ||
| 019 | The system shall provide evacuation information to shelter providers. | 03 | Emergency Management and Traveler Information need to be able to provide evacuees with information including a shelter that matches their needs, including location, availability, and routing. |
| 020 | The system shall disseminate wide-area alert information to the traveler interface systems, including major emergencies such as a natural or man-made disaster, civil emergency, child abductions, severe weather watches and warnings, military activities, and law enforcement warnings. | 01 | Emergency Management and Traveler Information need to be able to provide general public real-time disaster and evacuation information using ITS traveler information systems. |
| 021 | The system shall provide the capability for a system operator to control the type and update frequency of emergency and wide-area alert information distributed to travelers. | 01 | Emergency Management and Traveler Information need to be able to provide general public real-time disaster and evacuation information using ITS traveler information systems. |
| 022 | The system shall provide evacuation information to personal information devices. | 01 | Emergency Management and Traveler Information need to be able to provide general public real-time disaster and evacuation information using ITS traveler information systems. |
| 023 | The system shall provide evacuation information to connected vehicles. | 01 | Emergency Management and Traveler Information need to be able to provide general public real-time disaster and evacuation information using ITS traveler information systems. |
| 024 | The system shall maintain a set of evacuation routes based on various incident scenarios, e.g., storm, industrial accident, etc. | 02 | Traveler Information needs to be able to collect disaster related information from multiple sources including traffic, transit, public safety, emergency management, shelter provider, and travel service provider organizations. |
| 025 | The system shall maintain a set of evacuation plans in the event that an evacuation is necessary, including: evacuation routes, call-plan, special needs evacuations, and shelter locations. | 02 | Traveler Information needs to be able to collect disaster related information from multiple sources including traffic, transit, public safety, emergency management, shelter provider, and travel service provider organizations. |
| 026 | The system shall provide evacuees with information about available shelters that match their needs, including: location, availability, route, and special needs accommodated. | 03 | Emergency Management and Traveler Information need to be able to provide evacuees with information including a shelter that matches their needs, including location, availability, and routing. |
| 027 | The system shall collect shelter data from multiple sources in accordance with the American Red Cross' National Shelter System format, including: type, location, availability, capability, route mapping to the shelter, traffic flow to and around the shelter, and weather conditions around the shelter. | 02 | Traveler Information needs to be able to collect disaster related information from multiple sources including traffic, transit, public safety, emergency management, shelter provider, and travel service provider organizations. |
| 028 | The system shall support requests for evacuation assistance from individuals or groups requiring assistance. | 03 | Emergency Management and Traveler Information need to be able to provide evacuees with information including a shelter that matches their needs, including location, availability, and routing. |
| 029 | The system shall match requests for evacuation assistance with the appropriate resource. | 04 | Emergency Management and Traveler Information need to be able to provide information concerning roadside resources including information provided by other evacuees to help understand availability of resources. |
| 030 | The system shall provide information concerning available resources along an evacuation route including information provided by other evacuees. | 04 | Emergency Management and Traveler Information need to be able to provide information concerning roadside resources including information provided by other evacuees to help understand availability of resources. |
| 031 | The system shall provide evacuees with information regarding when they can return to their area, including evacuation return routes, evacuation return schedule, and evacuation return road conditions. | 05 | Emergency Management and Traveler Information need to be able to provide evacuees with information regarding when they can return to their area, including routes and road conditions. |
| 032 | The system shall provide the capability to process voice-formatted requests for traveler information from a traveler telephone information system, and return the information in the requested format. | 01 | Emergency Management and Traveler Information need to be able to provide general public real-time disaster and evacuation information using ITS traveler information systems. |
| 03 | Emergency Management and Traveler Information need to be able to provide evacuees with information including a shelter that matches their needs, including location, availability, and routing. | ||
| 04 | Emergency Management and Traveler Information need to be able to provide information concerning roadside resources including information provided by other evacuees to help understand availability of resources. | ||
| 05 | Emergency Management and Traveler Information need to be able to provide evacuees with information regarding when they can return to their area, including routes and road conditions. | ||
| 033 | The system shall provide the capability to process dual-tone multi-frequency (DTMF)-based requests (touch-tone) for traveler information from a traveler telephone information system. | 03 | Emergency Management and Traveler Information need to be able to provide evacuees with information including a shelter that matches their needs, including location, availability, and routing. |
| 04 | Emergency Management and Traveler Information need to be able to provide information concerning roadside resources including information provided by other evacuees to help understand availability of resources. | ||
| 05 | Emergency Management and Traveler Information need to be able to provide evacuees with information regarding when they can return to their area, including routes and road conditions. | ||
| 01 | Emergency Management and Traveler Information need to be able to provide general public real-time disaster and evacuation information using ITS traveler information systems. | ||
| 034 | The system shall provide the capability to process traveler information requests from a traveler telephone information system. | 05 | Emergency Management and Traveler Information need to be able to provide evacuees with information regarding when they can return to their area, including routes and road conditions. |
| 01 | Emergency Management and Traveler Information need to be able to provide general public real-time disaster and evacuation information using ITS traveler information systems. | ||
| 04 | Emergency Management and Traveler Information need to be able to provide information concerning roadside resources including information provided by other evacuees to help understand availability of resources. | ||
| 03 | Emergency Management and Traveler Information need to be able to provide evacuees with information including a shelter that matches their needs, including location, availability, and routing. | ||
| 035 | The system shall provide information on traffic conditions in the requested voice format and for the requested location. | 04 | Emergency Management and Traveler Information need to be able to provide information concerning roadside resources including information provided by other evacuees to help understand availability of resources. |
| 05 | Emergency Management and Traveler Information need to be able to provide evacuees with information regarding when they can return to their area, including routes and road conditions. | ||
| 01 | Emergency Management and Traveler Information need to be able to provide general public real-time disaster and evacuation information using ITS traveler information systems. | ||
| 03 | Emergency Management and Traveler Information need to be able to provide evacuees with information including a shelter that matches their needs, including location, availability, and routing. | ||
| 036 | The system shall provide weather and event information in the requested voice format and for the requested location. | 01 | Emergency Management and Traveler Information need to be able to provide general public real-time disaster and evacuation information using ITS traveler information systems. |
| 037 | The system shall provide transit service information in the requested voice format and for the requested location. | 01 | Emergency Management and Traveler Information need to be able to provide general public real-time disaster and evacuation information using ITS traveler information systems. |
| 038 | The system shall provide current ferry and rail schedule and airport status information in the requested voice format and for the requested location. | 01 | Emergency Management and Traveler Information need to be able to provide general public real-time disaster and evacuation information using ITS traveler information systems. |
| 039 | The system shall provide the capability to support both specific caller requests as well as bulk upload of regional traveler information. | 03 | Emergency Management and Traveler Information need to be able to provide evacuees with information including a shelter that matches their needs, including location, availability, and routing. |
| 05 | Emergency Management and Traveler Information need to be able to provide evacuees with information regarding when they can return to their area, including routes and road conditions. | ||
| 04 | Emergency Management and Traveler Information need to be able to provide information concerning roadside resources including information provided by other evacuees to help understand availability of resources. | ||
| 040 | The system shall receive evacuation information from a center and present it to the traveler. | 01 | Emergency Management and Traveler Information need to be able to provide general public real-time disaster and evacuation information using ITS traveler information systems. |
| 041 | The system shall receive information on the shelter from a center and present it to the traveler. | 03 | Emergency Management and Traveler Information need to be able to provide evacuees with information including a shelter that matches their needs, including location, availability, and routing. |
| 042 | The system shall provide an interface to select information on resources and options along an evacuation route based on inputs from other evacuees. | 04 | Emergency Management and Traveler Information need to be able to provide information concerning roadside resources including information provided by other evacuees to help understand availability of resources. |
| 043 | The system shall receive information on estimated reentry date/times from a center and present it to the traveler. | 05 | Emergency Management and Traveler Information need to be able to provide evacuees with information regarding when they can return to their area, including routes and road conditions. |
| 044 | The system shall provide the ability for a traveler to select customized information about a disaster and evacuation routing. | 01 | Emergency Management and Traveler Information need to be able to provide general public real-time disaster and evacuation information using ITS traveler information systems. |
| 045 | The system shall provide the ability for a traveler to select customized information on evacuation resources including self-evacuation options, anticipated pickup time and location if a transportation asset is to be deployed, destination shelter, and supporting information on what to bring. | 03 | Emergency Management and Traveler Information need to be able to provide evacuees with information including a shelter that matches their needs, including location, availability, and routing. |
| 046 | The system shall provide the ability for a traveler to select customized information on resources along evacuation routes based on inputs from other evacuees. | 04 | Emergency Management and Traveler Information need to be able to provide information concerning roadside resources including information provided by other evacuees to help understand availability of resources. |
| 047 | The system shall provide the ability for a traveler to select customized information on estimated reentry date/times following a disaster. | 05 | Emergency Management and Traveler Information need to be able to provide evacuees with information regarding when they can return to their area, including routes and road conditions. |
| 048 | The system shall receive broadcast evacuation information and present it to the traveler. | 01 | Emergency Management and Traveler Information need to be able to provide general public real-time disaster and evacuation information using ITS traveler information systems. |
| 049 | The system shall receive broadcast wide-area alerts and present it to the traveler. | 01 | Emergency Management and Traveler Information need to be able to provide general public real-time disaster and evacuation information using ITS traveler information systems. |
| 050 | The system shall receive information on evacuation resources including self-evacuation options, anticipated pickup time and location if a transportation asset is to be deployed, destination shelter, and supporting information on what to bring, estimated reentry date/time, from a center and present it to the traveler. | 03 | Emergency Management and Traveler Information need to be able to provide evacuees with information including a shelter that matches their needs, including location, availability, and routing. |
| 04 | Emergency Management and Traveler Information need to be able to provide information concerning roadside resources including information provided by other evacuees to help understand availability of resources. | ||
| 05 | Emergency Management and Traveler Information need to be able to provide evacuees with information regarding when they can return to their area, including routes and road conditions. | ||
| 01 | Emergency Management and Traveler Information need to be able to provide general public real-time disaster and evacuation information using ITS traveler information systems. | ||
| 051 | The system shall receive evacuation information from a center and present it to the driver. | 01 | Emergency Management and Traveler Information need to be able to provide general public real-time disaster and evacuation information using ITS traveler information systems. |
| 052 | The system shall receive wide-area alerts and present it to the driver. | 03 | Emergency Management and Traveler Information need to be able to provide evacuees with information including a shelter that matches their needs, including location, availability, and routing. |