< < CVO01 : CVO02 : CVO03 > >

CVO02: Freight Administration

This service package tracks the movement of cargo and monitors the cargo condition. Interconnections are provided to intermodal freight shippers and intermodal freight depots for tracking of cargo from origin to destination. In addition to exceptions that are reported, on-going indications of the state of the various freight equipment are reported to the Fleet and Freight Management Center.

Relevant Regions: Australia, Canada, European Union, and United States

Enterprise

Development Stage Roles and Relationships

Installation Stage Roles and Relationships

Operations and Maintenance Stage Roles and Relationships
(hide)

Source Destination Role/Relationship
Basic Commercial Vehicle Maintainer Basic Commercial Vehicle Maintains
Basic Commercial Vehicle Manager Basic Commercial Vehicle Manages
Basic Commercial Vehicle Manager Commercial Vehicle Driver System Usage Agreement
Basic Commercial Vehicle Owner Basic Commercial Vehicle Maintainer System Maintenance Agreement
Basic Commercial Vehicle Owner Basic Commercial Vehicle Manager Operations Agreement
Basic Commercial Vehicle Owner Commercial Vehicle Driver Application Usage Agreement
Basic Commercial Vehicle Owner Commercial Vehicle Driver Vehicle Operating Agreement
Basic Commercial Vehicle Owner Commercial Vehicle OBE Maintainer Maintenance Data Exchange Agreement
Basic Commercial Vehicle Owner Commercial Vehicle OBE Owner Expectation of Data Provision
Basic Commercial Vehicle Owner Commercial Vehicle OBE User Service Usage Agreement
Basic Commercial Vehicle Supplier Basic Commercial Vehicle Owner Warranty
Commercial Vehicle Driver Basic Commercial Vehicle Operates
Commercial Vehicle Driver Commercial Vehicle OBE Operates
Commercial Vehicle OBE Maintainer Commercial Vehicle OBE Maintains
Commercial Vehicle OBE Manager Commercial Vehicle Driver System Usage Agreement
Commercial Vehicle OBE Manager Commercial Vehicle OBE Manages
Commercial Vehicle OBE Owner Commercial Vehicle OBE Maintainer System Maintenance Agreement
Commercial Vehicle OBE Owner Commercial Vehicle OBE Manager Operations Agreement
Commercial Vehicle OBE Owner Fleet and Freight Management Center Maintainer Maintenance Data Exchange Agreement
Commercial Vehicle OBE Owner Fleet and Freight Management Center Owner Expectation of Data Provision
Commercial Vehicle OBE Owner Fleet and Freight Management Center User Service Usage Agreement
Commercial Vehicle OBE Owner Fleet-Freight Manager Application Usage Agreement
Commercial Vehicle OBE Owner Fleet-Freight Manager Vehicle Operating Agreement
Commercial Vehicle OBE Supplier Commercial Vehicle OBE Owner Warranty
Fleet and Freight Management Center Maintainer Fleet and Freight Management Center Maintains
Fleet and Freight Management Center Manager Fleet and Freight Management Center Manages
Fleet and Freight Management Center Manager Fleet-Freight Manager System Usage Agreement
Fleet and Freight Management Center Owner Commercial Vehicle Driver Application Usage Agreement
Fleet and Freight Management Center Owner Commercial Vehicle OBE Maintainer Maintenance Data Exchange Agreement
Fleet and Freight Management Center Owner Commercial Vehicle OBE Owner Information Provision Agreement
Fleet and Freight Management Center Owner Commercial Vehicle OBE User Service Usage Agreement
Fleet and Freight Management Center Owner Fleet and Freight Management Center Maintainer System Maintenance Agreement
Fleet and Freight Management Center Owner Fleet and Freight Management Center Manager Operations Agreement
Fleet and Freight Management Center Owner Freight Distribution and Logistics Center Maintainer Maintenance Data Exchange Agreement
Fleet and Freight Management Center Owner Freight Distribution and Logistics Center Owner Information Exchange Agreement
Fleet and Freight Management Center Owner Freight Distribution and Logistics Center User Service Usage Agreement
Fleet and Freight Management Center Owner Freight Equipment Maintainer Maintenance Data Exchange Agreement
Fleet and Freight Management Center Owner Freight Equipment Owner Information Provision Agreement
Fleet and Freight Management Center Owner Freight Equipment User Service Usage Agreement
Fleet and Freight Management Center Owner Intermodal Terminal Maintainer Maintenance Data Exchange Agreement
Fleet and Freight Management Center Owner Intermodal Terminal Owner Information Provision Agreement
Fleet and Freight Management Center Owner Intermodal Terminal User Service Usage Agreement
Fleet and Freight Management Center Supplier Fleet and Freight Management Center Owner Warranty
Fleet-Freight Manager Fleet and Freight Management Center Operates
Freight Distribution and Logistics Center Maintainer Freight Distribution and Logistics Center Maintains
Freight Distribution and Logistics Center Manager Freight Distribution and Logistics Center Manages
Freight Distribution and Logistics Center Owner Fleet and Freight Management Center Maintainer Maintenance Data Exchange Agreement
Freight Distribution and Logistics Center Owner Fleet and Freight Management Center Owner Information Exchange Agreement
Freight Distribution and Logistics Center Owner Fleet and Freight Management Center User Service Usage Agreement
Freight Distribution and Logistics Center Owner Fleet-Freight Manager Application Usage Agreement
Freight Distribution and Logistics Center Owner Freight Distribution and Logistics Center Maintainer System Maintenance Agreement
Freight Distribution and Logistics Center Owner Freight Distribution and Logistics Center Manager Operations Agreement
Freight Distribution and Logistics Center Owner Intermodal Customer System Maintainer Maintenance Data Exchange Agreement
Freight Distribution and Logistics Center Owner Intermodal Customer System Owner Information Exchange Agreement
Freight Distribution and Logistics Center Owner Intermodal Customer System User Service Usage Agreement
Freight Distribution and Logistics Center Owner Intermodal Terminal Maintainer Maintenance Data Exchange Agreement
Freight Distribution and Logistics Center Owner Intermodal Terminal Owner Information Provision Agreement
Freight Distribution and Logistics Center Owner Intermodal Terminal User Service Usage Agreement
Freight Distribution and Logistics Center Supplier Freight Distribution and Logistics Center Owner Warranty
Freight Equipment Maintainer Freight Equipment Maintains
Freight Equipment Manager Freight Equipment Manages
Freight Equipment Owner Commercial Vehicle Driver Application Usage Agreement
Freight Equipment Owner Commercial Vehicle Driver Vehicle Operating Agreement
Freight Equipment Owner Commercial Vehicle OBE Maintainer Maintenance Data Exchange Agreement
Freight Equipment Owner Commercial Vehicle OBE Owner Expectation of Data Provision
Freight Equipment Owner Commercial Vehicle OBE User Service Usage Agreement
Freight Equipment Owner Fleet and Freight Management Center Maintainer Maintenance Data Exchange Agreement
Freight Equipment Owner Fleet and Freight Management Center Owner Expectation of Data Provision
Freight Equipment Owner Fleet and Freight Management Center User Service Usage Agreement
Freight Equipment Owner Fleet-Freight Manager Application Usage Agreement
Freight Equipment Owner Fleet-Freight Manager Vehicle Operating Agreement
Freight Equipment Owner Freight Equipment Maintainer System Maintenance Agreement
Freight Equipment Owner Freight Equipment Manager Operations Agreement
Freight Equipment Supplier Freight Equipment Owner Warranty
Intermodal Customer System Maintainer Intermodal Customer System Maintains
Intermodal Customer System Manager Intermodal Customer System Manages
Intermodal Customer System Owner Freight Distribution and Logistics Center Maintainer Maintenance Data Exchange Agreement
Intermodal Customer System Owner Freight Distribution and Logistics Center Owner Information Exchange Agreement
Intermodal Customer System Owner Freight Distribution and Logistics Center User Service Usage Agreement
Intermodal Customer System Owner Intermodal Customer System Maintainer System Maintenance Agreement
Intermodal Customer System Owner Intermodal Customer System Manager Operations Agreement
Intermodal Customer System Supplier Intermodal Customer System Owner Warranty
Intermodal Terminal Maintainer Intermodal Terminal Maintains
Intermodal Terminal Manager Intermodal Terminal Manages
Intermodal Terminal Owner Fleet and Freight Management Center Maintainer Maintenance Data Exchange Agreement
Intermodal Terminal Owner Fleet and Freight Management Center Owner Information Exchange and Action Agreement
Intermodal Terminal Owner Fleet and Freight Management Center User Service Usage Agreement
Intermodal Terminal Owner Fleet-Freight Manager Application Usage Agreement
Intermodal Terminal Owner Intermodal Terminal Maintainer System Maintenance Agreement
Intermodal Terminal Owner Intermodal Terminal Manager Operations Agreement
Intermodal Terminal Supplier Intermodal Terminal Owner Warranty

Functional

This service package includes the following Functional View PSpecs:

Physical Object Functional Object PSpec Number PSpec Name
Commercial Vehicle OBE CV On-Board Cargo Monitoring 2.4.2 Collect On-board Commercial Vehicle Sensor Data
2.4.3 Analyze Commercial Vehicle On-board Data
2.4.4 Provide Commercial Vehicle Driver Interface
2.4.7 Manage CV On-board Data
2.6.4 Provide Lock Tag Data Interface
2.8.3.1 Provide Driver Interface for Intermodal Freight Dispatch
CV On-Board Trip Monitoring 2.1.4 Provide Commercial Vehicle Driver Routing Interface
2.2.2 Provide Vehicle Static Route
2.2.3 Provide CV Driver Electronic Credential and Tax Filing Interface
2.2.4 Provide Commercial Vehicle Driver Communications
2.4.4 Provide Commercial Vehicle Driver Interface
2.4.5 Communicate Commercial Vehicle On-board Data to Vehicle Manager
2.4.6 Provide Commercial Vehicle On-board Data Store Interface
2.4.8 Correlate Commercial Vehicle Route
Fleet and Freight Management Center Fleet Administration 2.1.1.1 Manage Commercial Fleet Electronic Credentials and Tax Filing
2.1.1.2 Manage Commercial Vehicle Routes
2.1.1.3 Provide Commercial Fleet Static Route
2.1.1.6 Monitor Commercial Vehicle Route
2.1.2 Provide Commercial Vehicle Fleet Manager Interface
2.1.3 Provide Fleet Manager Commercial Vehicle Communications
2.1.5 Manage Driver Instruction Store
2.1.6 Manage Commercial Vehicle Incidents
2.2.1 Manage CV Electronic Credential and Tax Filing Interface
2.6.1 Provide Commercial Vehicle Manager Tag Data Interface
2.7.6 Provide Freight Manager Interface
2.7.7 Provide Shipper Booking Interface
2.7.8 Manage External Intermodal System Interface
Freight Administration and Management 2.1.1.2 Manage Commercial Vehicle Routes
2.1.1.4 Provide HAZMAT Incident Support
2.1.1.5 Manage Commercial Vehicle Fleet Map Data
2.1.1.6 Monitor Commercial Vehicle Route
2.1.1.7 Monitor Assignment Identities
2.1.3 Provide Fleet Manager Commercial Vehicle Communications
2.1.5 Manage Driver Instruction Store
2.1.6 Manage Commercial Vehicle Incidents
2.1.7 Schedule Commercial Vehicle Servicing
2.6.1 Provide Commercial Vehicle Manager Tag Data Interface
2.7.1 Manage Freight Incidents
2.7.2 Monitor Freight Equipment Route
2.7.3 Manage Freight Equipment Fleet
2.7.4 Manage Freight Equipment Maintenance
2.7.5 Process Freight Integrity Data
2.7.6 Provide Freight Manager Interface
2.7.7 Provide Shipper Booking Interface
Freight Distribution and Logistics Center FDLC Freight Services 2.8.2.1 Provide Freight Distribution Booking Interface
2.8.2.3 Manage Drayage Routing
2.8.2.4 Manage Drayage Equipment Fleet
2.8.2.5 Manage Logistics at Border Crossings
2.8.2.6 Manage Intermodal Shipping Arrangements
Freight Equipment Freight Equipment Monitoring 2.8.3.4 Determine Freight Equipment Status
2.8.3.5 Provide Freight Equipment Status
2.8.3.6 Manage Border Inspection Interface

Physical

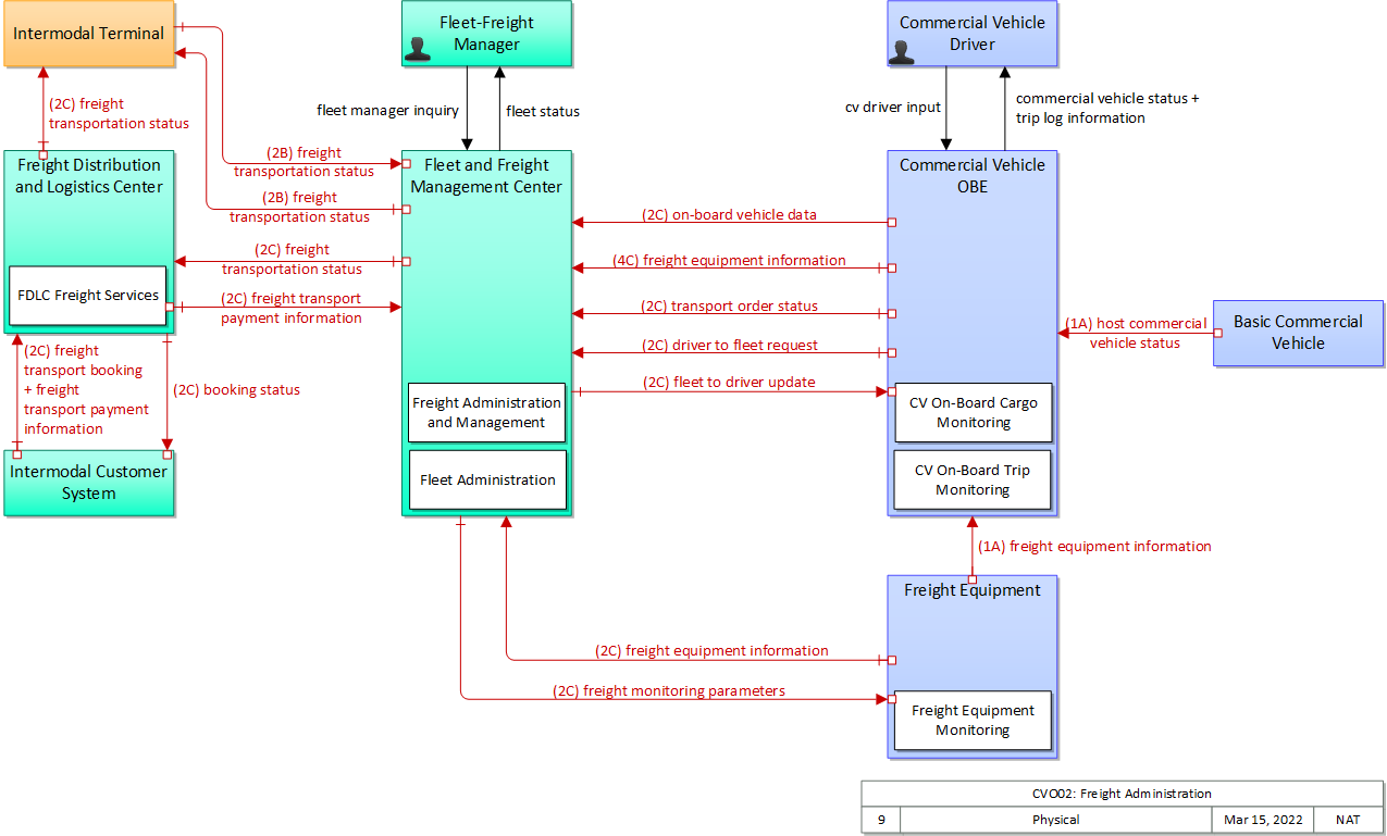
The physical diagram can be viewed in SVG or PNG format and the current format is SVG.
SVG Diagram
PNG Diagram


Display Legend in SVG or PNG

Includes Physical Objects:

Physical Object Class Description
Basic Commercial Vehicle Vehicle The 'Basic Commercial Vehicle' represents the commercial vehicle that hosts the on-board equipment that provides ITS capabilities. It includes the heavy vehicle databus and all other interface points between on-board systems and the rest of the commercial vehicle. This vehicle is used to transport goods, is operated by a professional driver and typically administered as part of a larger fleet. Commercial Vehicle classification applies to all goods transport vehicles ranging from small panel vans used in local pick-up and delivery services to large, multi-axle tractor-trailer rigs operating on long haul routes.
Commercial Vehicle Driver Vehicle The 'Commercial Vehicle Driver' represents the people that operate vehicles transporting goods, including both long haul trucks and local pick-up and delivery vans. This physical object is complementary to the Driver physical object in that it represents those interactions which are unique to Commercial Vehicle Operations. Information flowing from the Commercial Vehicle Driver includes those system inputs specific to Commercial Vehicle Operations.
Commercial Vehicle OBE Vehicle The Commercial Vehicle On-Board Equipment (OBE) resides in a commercial vehicle and provides the sensory, processing, storage, and communications functions necessary to support safe and efficient commercial vehicle operations. It provides two-way communications between the commercial vehicle drivers, their fleet managers, attached freight equipment, and roadside officials. A separate 'Vehicle OBE' physical object supports vehicle safety and driver information capabilities that apply to all vehicles, including commercial vehicles. The Commercial Vehicle OBE supplements these general ITS capabilities with capabilities that are specific to commercial vehicles.
Fleet and Freight Management Center Center The 'Fleet and Freight Management Center' provides the capability for commercial drivers and fleet-freight managers to receive real-time routing information and access databases containing vehicle and/or freight equipment locations as well as carrier, vehicle, freight equipment and driver information. The 'Fleet and Freight Management Center' also provides the capability for fleet managers to monitor the safety and security of their commercial vehicle drivers and fleet.
Fleet-Freight Manager Center The 'Fleet-Freight Manager' represents the people that are responsible for the dispatching and management of Commercial Vehicle fleets (e.g. traditional Fleet Managers) and Freight Equipment assets. It may be many people in a large tracking organization or a single person (owner driver) in the case of single vehicle fleets. The Fleet-Freight Manager provides instructions and coordination for Commercial Vehicles and Freight Equipment and receives the status of the vehicles and freight equipment in the fleet that they manage.
Freight Distribution and Logistics Center Center The 'Freight Distribution and Logistics Center' provides intermodal logistics support and support for the efficient distribution of freight across transport systems and modes. This can include consolidation arrangements, warehousing, and consignor-to-consignee intermodal shipping arrangements. These capabilities may be provided as part of intermodal fleet management activities or can be provided by an independent logistics specialist.
Freight Equipment Vehicle 'Freight Equipment' represents a freight container, intermodal chassis, or trailer and provides sensory, processing, storage, and communications functions necessary to support safe, secure and efficient freight operations. It provides equipment safety data and status and can alert the appropriate systems of an incident, breach, or tamper event. It also provides accurate position information to support in-transit visibility of freight equipment.
Intermodal Customer System Center The 'Intermodal Customer System' represents organizations that engage in the shipment of freight, either originator (consigner or shipper) or recipient of the cargo shipment. They enable the movement of goods on routes that require the use of other modes of transportation such as heavy rail, air, sea, etc. The Intermodal Customer System includes those personnel responsible for the movement of freight across international borders.
Intermodal Terminal Field The 'Intermodal Terminal' represents the terminal areas corresponding to modal change points. This includes interfaces between roadway freight transportation and air, rail, and/or water shipping modes. The basic unit of cargo handled by the Intermodal Terminal physical object is the container; less-than-container load handling is typically handled at a different facility (i.e., Freight Consolidation Station). The Intermodal Terminal can include electronic gate control for entrance and exit from the facility, automated guidance of vehicles within the facility, alerting appropriate parties of container arrivals and departures, and inventory and location of temporarily stored containers.

Includes Functional Objects:

Functional Object Description Physical Object
CV On-Board Cargo Monitoring 'CV On-Board Cargo Monitoring' monitors the location and status of the commercial vehicle and its cargo. It sends the collected data to appropriate centers and roadside facilities, including emergency management in the case of HAZMAT incidents. Depending on the nature of the cargo, it may include sensors that measure temperature, pressure, load leveling, acceleration, and other attributes of the cargo. Commercial Vehicle OBE
CV On-Board Trip Monitoring 'CV On-Board Trip Monitoring' provides the capabilities to support fleet management with automatic vehicle location and automated mileage and fuel reporting and auditing. In addition, this equipment is used to monitor the planned route and notify the Fleet and Freight Management Center of any deviations. Commercial Vehicle OBE
FDLC Freight Services 'FDLC Freight Services" provides the core freight distribution and logistics center functionality, including management and coordination of intermodal shipping arrangements, including load consolidation and warehousing services. Freight Distribution and Logistics Center
Fleet Administration 'Fleet Administration' provides vehicle tracking, dispatch, and reporting capabilities to fleet management personnel. It gathers current road conditions, commercial vehicle-specific traffic and parking information, prepares vehicle routes, and provides a fleet interface for toll collection. It also provides route plan information for network performance evaluation. As part of the tracking function, it monitors commercial vehicle location, compares it against the known route and notifies the Emergency Management Center and Fleet-Freight Manager of any deviations, including HAZMAT route restriction violations. It supports carrier participation in wireless roadside inspection programs, monitoring geographic trigger areas and providing current safety data on behalf of the commercial vehicles it manages. It supports pre-hiring checks for potential drivers and monitors the performance of each driver who is hired. It also supports ongoing monitoring of the company's safety performance. Fleet and Freight Management Center
Freight Administration and Management 'Freight Administration and Management' manages the movement of freight from source to destination. It interfaces to intermodal customers to setup and schedule transportation and coordinates with intermodal terminals and freight consolidation stations to coordinate the shipment. It coordinates with the appropriate government agencies to expedite the movement of trucks, their drivers, and their cargo across international borders. The application monitors the status of the freight and freight equipment (container, trailer, or chassis) and monitors freight location and compares it against the planned route. Fleet and Freight Management Center
Freight Equipment Monitoring 'Freight Equipment Monitoring' includes the on-board devices used to monitor intermodal freight equipment. These devices provide freight equipment location and status of the freight, container, or chassis equipment. Freight Equipment

Includes Information Flows:

Information Flow Description
booking status Status of the freight transport booking that includes the identities of the Commercial Vehicle and driver who will pick-up the freight or a request for more information from the originator. This includes proposed transport booking changes including departure/arrival changes, conveyance changes.
commercial vehicle status Current status of the commercial vehicle and associated freight equipment. This includes temperature, humidity, power, battery levels, brake wear data, door open/closed status, chassis bare/covered status)
cv driver input This flow represents the tactile or auditory interface with ITS equipment containing the commercial vehicle driver and vehicle information. This flow contains inquiries to the commercial vehicle managing system, interaction with on-board equipment including setup, configuration, and initiation of self tests, and entry of carrier, driver, vehicle, and route information.
driver to fleet request Requests from the driver and vehicle for routing, payment, and enrollment information.
fleet manager inquiry This flow represents the tactile or auditory interface with ITS equipment containing an inquiry from fleet manager requesting data from commercial vehicle management system.
fleet status This flow represents the visual or auditory interface with ITS equipment containing fleet status information including enrollment status, safety status including inspection summaries, detailed inspection reports, and safety ratings, routing information, current vehicle information, and emergency information.
fleet to driver update Updated instructions to the driver including dispatch, routing, travel and parking information, and special instructions. Special instructions include incident management instruction, operational tasks, impacted transport orders in case of an incident, task descriptions with trip/route/load plan, transport order status information, driver information, vehicle information, cargo information and trip information.
freight equipment information Container, trailer, or chassis information regarding identity, type, location, brake wear data, mileage, seal #, seal type, door open/close status, chassis bare/covered status, tethered / untethered status, temperature, humidity, power, battery levels, brake wear data, and bill of lading/information regarding the cargo/content.
freight monitoring parameters Parameters to configure the Freight Equipment for event reporting and keep alive functions.
freight transport booking Booking information for the transport of freight that includes company, contact information, point of origin, pick-up location, drop-off location, and freight equipment identifier.
freight transport payment information Acknowledgement that a payment has been made for freight transport. It includes fleet transaction ID, date of payment, and electronic signature.
freight transportation status A time-stamped status of a freight shipment as it passes through the supply chain from manufacturer through arrival at its final destination; including cargo movement logs, routing information, and cargo ID's. This includes cargo status, current operation, information on incidents associated with the cargo, and identification of delays/penalties.
host commercial vehicle status Information provided to the ITS on-board equipment from other systems on the Commercial Vehicle Platform.
on-board vehicle data Information about the commercial vehicle stored on-board (for maintenance purposes, gate access, cargo status, lock status, etc.). The request flow is not explicitly shown.
transport order status Information about transport order processing. The information includes items such as current date and location, transport order ID, events (enroute, delivered), and associated documents (waybills, consignment notes, proof of delivery, statutory documents). This flow also conveys non-emergency incidents that occur during processing of the transport order (e.g., failure to deliver, damaged goods).
trip log information This flow represents the tactile or auditory interface with ITS equipment containing the information entered into the trip log, or request for update.

Goals and Objectives

Associated Planning Factors and Goals

Planning Factor Goal
A. Support the economic vitality of the metropolitan area, especially by enabling global competitiveness, productivity, and efficiency; Improve freight network

Associated Objective Categories

Objective Category
Freight Management: Intermodal Facilities

Associated Objectives and Performance Measures

Objective Performance Measure
Reduce the average duration of delays per month at intermodal facilities by X percent in Y years. Average duration of delays per month at intermodal facilities.
Reduce the frequency of delays per month at intermodal facilities by X percent in Y years. Frequency of delays per month at intermodal facilities where a delay is defined as an addition of Z minutes to free flow conditions.


 
Since the mapping between objectives and service packages is not always straight-forward and often situation-dependent, these mappings should only be used as a starting point. Users should do their own analysis to identify the best service packages for their region.

Needs and Requirements

Need Functional Object Requirement
01 Fleet and Freight Management needs to determine the operating status of its freight equipment, including trucks, trailers, containers, and chassis. CV On-Board Cargo Monitoring 01 The commercial vehicle shall compute the location of the commercial vehicle and its freight equipment.
02 The commercial vehicle shall monitor on-board systems and record measures such as weight, vehicle security status, vehicle safety status, vehicle identity, driver status, driver safety status, distance traveled, and brake condition.
03 The commercial vehicle shall monitor information concerning the freight equipment including cargo type, HAZMAT designation (if any) for the cargo, cargo weight, the type of container in which the cargo is held, safety condition of the cargo.
04 The commercial vehicle shall forward information concerning the freight equipment on to its fleet and freight management center as well as the roadside check facility.
11 The commercial vehicle shall send on-board systems data passing connected vehicles, including emergency vehicles.
CV On-Board Trip Monitoring 06 The commercial vehicle shall provide on-board vehicle data to the commercial vehicle fleet management center upon request - includes location, credentials, driver license citations, fuel purchase data, identity details, inspection data, log data, service records, safety systems diagnostics, and freight equipment data.
Freight Administration and Management 01 The center shall collect data from the commercial vehicles carrying freight or from the freight equipment itself. Data includes container, trailer, or chassis information regarding identity, type, location, brake wear data, mileage, seal number/type, door open/close status, chassis bare/covered status, tethered/untethered status, bill of lading, and sensor status.
04 The center shall track the progress of freight equipment as it moves from source to destination based on inputs from the commercial vehicles, the freight equipment, intermodal freight depots, shippers, and commercial vehicle administration centers that provide border clearance status information.
05 The center shall collect diagnostic information from freight equipment to schedule preventative and corrective maintenance.
06 The center shall notify other security functions within the center of deviations in the movement of freight equipment from its planned route.
Freight Equipment Monitoring 03 The onboard freight device shall provide freight equipment location and status of the freight, container, or chassis equipment.
04 The onboard freight device shall monitor the operating status of the container or other freight equipment, including the internal temperature, humidity, power and battery levels.
06 The onboard freight device shall provide status of the freight to the attached commercial vehicle or fleet and freight management, indicating the internal temperature, humidity, power and battery levels.
02 Fleet and Freight Management needs to provide the operating status of its freight equipment, including trucks, trailers, containers, and chassis to its commercial vehicle operators, intermodal freight services, and other authorized agents. CV On-Board Trip Monitoring 07 The commercial vehicle shall maintain the interface between the vehicle, its driver, and the commercial vehicle fleet management center for dispatch, routing, and special instructions as well as payment, and enrollment information.
FDLC Freight Services 01 The center shall provide the management and coordination of intermodal freight shipping arrangements, including load consolidation and warehousing services.
02 The center shall collect freight shipment status including cargo movement logs, routing information, cargo ID's, current operation, information on incidents associated with the cargo, and identification of delays/penalties.
03 The center shall provide freight transportation payment status including fleet transaction ID, date of payment, and electronic signature.
Fleet Administration 01 The center shall send data concerning enrollment of commercial vehicles for electronic clearance and tax filing to the appropriate commercial vehicle administration center. The data may include driver and vehicle identification, safety inspections/status, carrier credentials, related citations, and accident information.
08 The center shall provide fleet status information including safety status, routing information, current vehicle information, and emergency information to commercial vehicle operators.
11 The center shall coordinate intermodal load-matching information including availability of a container, container capacity, available truck, equipment, for use in load matching between peer systems.
Freight Administration and Management 03 The center shall coordinate the shipment of cargo using freight equipment with intermodal freight depots. Information to be coordinated includes information regarding a freight transportation booking and the assigned driver and vehicle scheduled to transport the freight along with cargo movement logs, routing information, and cargo ID.

Related Sources

Document Name Version Publication Date
ITS User Services Document 1/1/2005
SAE J3067- Candidate Improvements to Dedicated Short Range Communications (DSRC) Message Set Dictionary (SAE J2735)Using Systems Engineering Methods 8/15/2014


Security

In order to participate in this service package, each physical object should meet or exceed the following security levels.

Physical Object Security
Physical Object Confidentiality Integrity Availability Security Class
Basic Commercial Vehicle  
Commercial Vehicle OBE High High Moderate Class 4
Fleet and Freight Management Center High High Moderate Class 4
Freight Distribution and Logistics Center Moderate Moderate Moderate Class 2
Freight Equipment Moderate Moderate Moderate Class 2
Intermodal Customer System Moderate Moderate Moderate Class 2
Intermodal Terminal Moderate Moderate Moderate Class 2



In order to participate in this service package, each information flow triple should meet or exceed the following security levels.

Information Flow Security
Source Destination Information Flow Confidentiality Integrity Availability
Basis Basis Basis
Basic Commercial Vehicle Commercial Vehicle OBE host commercial vehicle status Moderate Moderate Moderate
This can include some sensitive data. However, other data, such as vehicle location and motion will then be broadcast. There also may be proprietary information included in this. This is used later on to determine whether a vehicle should request priority at an intersection. If this information is incorrect the vehicle may make false requests. All other flows that use the data from this flow have a MODERATE integrity requirement, therefore, this must also have a MODERATE integrity requirement. This information would need to be available immediately for the application to work.
Commercial Vehicle Driver Commercial Vehicle OBE cv driver input Moderate Moderate Moderate
Commercial Vehicle Operations human interfaces should not be casually viewable for competitive and physical security reasons. Data should be correct as it relates to CVO, however there is generally another mechanism to double-check this data, which is why it is MODERATE and not HIGH. Flow should be available as it relates to CVO, however there is generally another mechanism through which this data might be received, which is why it is MODERATE and not HIGH.
Commercial Vehicle OBE Commercial Vehicle Driver commercial vehicle status Low Moderate Moderate
This data is informing the driver of operational information that is relevant to the operation of the vehicle. It should not contain anything sensitive, and does not matter if another person can observe it. Data should be correct as it relates to CVO, however there is generally another mechanism to double-check this data, which is why it is MODERATE and not HIGH. Flow should be available as it relates to CVO, however there is generally another mechanism through which this data might be received, which is why it is MODERATE and not HIGH.
Commercial Vehicle OBE Commercial Vehicle Driver trip log information Moderate Moderate Moderate
This data is informing the driver of operational information that is relevant to the operation of the vehicle. It may contain sensitive cargo information. Data should be correct as it relates to CVO, however there is generally another mechanism to double-check this data, which is why it is MODERATE and not HIGH. Flow should be available as it relates to CVO, however there is generally another mechanism through which this data might be received, which is why it is MODERATE and not HIGH.
Commercial Vehicle OBE Fleet and Freight Management Center driver to fleet request High Moderate Moderate
Contains trip and payment details that if disclosed would compromise the driver, load and carrier. Payment details need to be correct or the vehicle may be delayed. Likely limited in scope to individual vehicles that suffer corrupted messages. If this flow is not available the commercial vehicle in question will be delayed and/or misrouted, which will inconvenience that vehicle, costing time and money.
Commercial Vehicle OBE Fleet and Freight Management Center freight equipment information Moderate Moderate Moderate
Will include proprietary and/or competitive information that should be disclosed only when necessary and to those with a need for the information. Information must be accurate in order to be properly acted upon in support of screening or commercial vehicle safety processes. Information must be timely in order to be properly acted upon in support of screening or commercial vehicle safety processes, though some of the information contained has alternative delivery mechanisms.
Commercial Vehicle OBE Fleet and Freight Management Center on-board vehicle data Moderate Moderate Moderate
Contains identifiers, location and other data related to freight systems. Interception of this information would compromise the owner and/or operator of the commercial vehicle. Sensitivity of data will vary depending on what is being requested and what the commercial vehicle is carrying. In the most extreme case this could be data describing the condition of a hazardous material, which should be correct and timely to avoid the FFMC erroneously taking emergency-related actions. Sensitivity of data will vary depending on what is being requested and what the commercial vehicle is carrying. In the most extreme case this could be data describing the condition of a hazardous material, which should be correct and timely to avoid the FFMC erroneously taking emergency-related actions.
Commercial Vehicle OBE Fleet and Freight Management Center transport order status Moderate Moderate Moderate
Contains company proprietary and possibly PII. Compromise, manipulation, unavailable or incorrect data could damage the shipper and lead to sub-optimal decisions. Compromise, manipulation, unavailable or incorrect data could damage the shipper and lead to sub-optimal decisions.
Fleet and Freight Management Center Commercial Vehicle OBE fleet to driver update High Moderate Moderate
Contains PII, routing instructions and tasking, predictive of vehicle future, all of which if compromised would provide leverage over vehicle, driver and owner. Contains a lot of information dedicated to the individual vehicle, any of which if incorrect or corrupted would negatively affect the vehicle and driver. There is a great deal of informatino in this flow that would be challenging to assemble through other sources. A delay in receiving this information would negatively affect the vehicle and driver.
Fleet and Freight Management Center Fleet-Freight Manager fleet status Moderate High High
Commercial Vehicle Operations human interfaces should not be casually viewable for competitive and physical security reasons. Backoffice operations flows should generally be correct and available as these are the primary interface between operators and system. Backoffice operations flows should generally be correct and available as these are the primary interface between operators and system.
Fleet and Freight Management Center Freight Distribution and Logistics Center freight transportation status Moderate Moderate Moderate
Contains company information including load delivery specifics. While possibly not competitive, could be considered 'need-to-know', as anyone not providing transport services could have minimal legitimate use for this information. Possible abuses could leverage arrival and delivery information or transport operator locations. CVO decisions including job acceptance, routing and work planning are impacted by the quality of this data, so incorrect, unavailable or fraudulent data could have a significant financial impact. CVO decisions including job acceptance, routing and work planning are impacted by the quality of this data, so incorrect, unavailable or fraudulent data could have a significant financial impact.
Fleet and Freight Management Center Freight Equipment freight monitoring parameters Moderate Moderate Low
Could contain information indicating the type of cargo, so should be protected from observation that would betray sensitive cargo contents. Should be correct to ensure accurate and consistent monitoring. Probably will not need to be changed often.
Fleet and Freight Management Center Intermodal Terminal freight transportation status Moderate Moderate Moderate
Contains company information including load delivery specifics. While possibly not competitive, could be considered 'need-to-know', as anyone not providing transport services could have minimal legitimate use for this information. Possible abuses could leverage arrival and delivery information or transport operator locations. CVO decisions including job acceptance, routing and work planning are impacted by the quality of this data, so incorrect, unavailable or fraudulent data could have a significant financial impact. CVO decisions including job acceptance, routing and work planning are impacted by the quality of this data, so incorrect, unavailable or fraudulent data could have a significant financial impact.
Fleet-Freight Manager Fleet and Freight Management Center fleet manager inquiry Moderate High High
Commercial Vehicle Operations human interfaces should not be casually viewable for competitive and physical security reasons. Data needs to be correct and available as it relates to CVO. Data needs to be correct and available as it relates to CVO.
Freight Distribution and Logistics Center Fleet and Freight Management Center freight transport payment information Moderate Moderate Low
Contains an identifier linked to a transaction and an electronic signature. Depending on what is being is being transported this could be LOW or MODERATE, but defaulting to the higher requirement. Payment related information needs to be correct or the user may be inconvenienced or defrauded. No time pressure likely on this flow.
Freight Distribution and Logistics Center Intermodal Customer System booking status Moderate Moderate Moderate
Business and personal information included, which if disclosed would compromise the carrier whose information was affected, providing leverage over them to the 3rd party that acquired the information. If this information is incorrect or corrupted freight trips may be delayed, which will cost time and money. If this information is unavailable freight trips may be delayed, which will cost time and money.
Freight Distribution and Logistics Center Intermodal Terminal freight transportation status Moderate Moderate Moderate
Contains company information including load delivery specifics. While possibly not competitive, could be considered 'need-to-know', as anyone not providing transport services could have minimal legitimate use for this information. Possible abuses could leverage arrival and delivery information or transport operator locations. CVO decisions including job acceptance, routing and work planning are impacted by the quality of this data, so incorrect, unavailable or fraudulent data could have a significant financial impact. CVO decisions including job acceptance, routing and work planning are impacted by the quality of this data, so incorrect, unavailable or fraudulent data could have a significant financial impact.
Freight Equipment Commercial Vehicle OBE freight equipment information Moderate Moderate Moderate
Cargo status information, though internal to the vehicle, should probably be protected as part of a sound defense-in-depth strategy against malicious hacking. Freight Vehicle to CV OBE is considered on-board when the vehicle and freight are mated, so the same logic holds. Cargo status information, though internal to the vehicle, should probably be protected as part of a sound defense-in-depth strategy against malicious hacking. Freight Vehicle to CV OBE is considered on-board when the vehicle and freight are mated, so the same logic holds. On-board data exchanges, should be at least MODERATE so that on-board systems can fulfill their functions. Freight Vehicle to CV OBE is considered on-board when the vehicle and freight are mated, so the same logic holds.
Freight Equipment Fleet and Freight Management Center freight equipment information Moderate Moderate Moderate
Will include proprietary and/or competitive information that should be disclosed only when necessary and to those with a need for the information. Information must be accurate in order to be properly acted upon in support of screening or commercial vehicle safety processes. Information must be timely in order to be properly acted upon in support of screening or commercial vehicle safety processes, though some of the information contained has alternative delivery mechanisms.
Intermodal Customer System Freight Distribution and Logistics Center freight transport booking Moderate Moderate Moderate
Contains company information including load delivery specifics. While possibly not competitive, could be considered 'need-to-know', as anyone not providing transport services could have minimal legitimate use for this information. Possible abuses could leverage arrival and delivery information or transport operator locations. CVO decisions including job acceptance, routing and work planning are impacted by the quality of this data, so incorrect, unavailable or fraudulent data could have a significant financial impact. CVO decisions including job acceptance, routing and work planning are impacted by the quality of this data, so incorrect, unavailable or fraudulent data could have a significant financial impact.
Intermodal Customer System Freight Distribution and Logistics Center freight transport payment information Moderate Moderate Low
Contains an identifier linked to a transaction and an electronic signature. Depending on what is being is being transported this could be LOW or MODERATE, but defaulting to the higher requirement. Payment related information needs to be correct or the user may be inconvenienced or defrauded. No time pressure likely on this flow.
Intermodal Terminal Fleet and Freight Management Center freight transportation status Moderate Moderate Moderate
Contains company information including load delivery specifics. While possibly not competitive, could be considered 'need-to-know', as anyone not providing transport services could have minimal legitimate use for this information. Possible abuses could leverage arrival and delivery information or transport operator locations. CVO decisions including job acceptance, routing and work planning are impacted by the quality of this data, so incorrect, unavailable or fraudulent data could have a significant financial impact. CVO decisions including job acceptance, routing and work planning are impacted by the quality of this data, so incorrect, unavailable or fraudulent data could have a significant financial impact.

Standards

Currently, there are no standards associated with the physical objects in this service package. For standards related to interfaces, see the specific information flow triple pages. These pages can be accessed directly from the SVG diagram(s) located on the Physical tab, by clicking on each information flow line on the diagram.





System Requirements

System Requirement Need
001 The system shall provide the management and coordination of intermodal freight shipping arrangements, including load consolidation and warehousing services. 02 Fleet and Freight Management needs to provide the operating status of its freight equipment, including trucks, trailers, containers, and chassis to its commercial vehicle operators, intermodal freight services, and other authorized agents.
002 The system shall collect freight shipment status including cargo movement logs, routing information, cargo ID's, current operation, information on incidents associated with the cargo, and identification of delays/penalties. 02 Fleet and Freight Management needs to provide the operating status of its freight equipment, including trucks, trailers, containers, and chassis to its commercial vehicle operators, intermodal freight services, and other authorized agents.
003 The system shall provide freight transportation payment status including fleet transaction ID, date of payment, and electronic signature. 02 Fleet and Freight Management needs to provide the operating status of its freight equipment, including trucks, trailers, containers, and chassis to its commercial vehicle operators, intermodal freight services, and other authorized agents.
004 The system shall send data concerning enrollment of commercial vehicles for electronic clearance and tax filing to the appropriate commercial vehicle administration center. The data may include driver and vehicle identification, safety inspections/status, carrier credentials, related citations, and accident information. 02 Fleet and Freight Management needs to provide the operating status of its freight equipment, including trucks, trailers, containers, and chassis to its commercial vehicle operators, intermodal freight services, and other authorized agents.
005 The system shall provide fleet status information including safety status, routing information, current vehicle information, and emergency information to commercial vehicle operators. 02 Fleet and Freight Management needs to provide the operating status of its freight equipment, including trucks, trailers, containers, and chassis to its commercial vehicle operators, intermodal freight services, and other authorized agents.
006 The system shall coordinate intermodal load-matching information including availability of a container, container capacity, available truck, equipment, for use in load matching between peer systems. 02 Fleet and Freight Management needs to provide the operating status of its freight equipment, including trucks, trailers, containers, and chassis to its commercial vehicle operators, intermodal freight services, and other authorized agents.
007 The system shall collect data from the commercial vehicles carrying freight or from the freight equipment itself. Data includes container, trailer, or chassis information regarding identity, type, location, brake wear data, mileage, seal number/type, door open/close status, chassis bare/covered status, tethered/untethered status, bill of lading, and sensor status. 01 Fleet and Freight Management needs to determine the operating status of its freight equipment, including trucks, trailers, containers, and chassis.
008 The system shall coordinate the shipment of cargo using freight equipment with intermodal freight depots. Information to be coordinated includes information regarding a freight transportation booking and the assigned driver and vehicle scheduled to transport the freight along with cargo movement logs, routing information, and cargo ID. 02 Fleet and Freight Management needs to provide the operating status of its freight equipment, including trucks, trailers, containers, and chassis to its commercial vehicle operators, intermodal freight services, and other authorized agents.
009 The system shall track the progress of freight equipment as it moves from source to destination based on inputs from the commercial vehicles, the freight equipment, intermodal freight depots, shippers, and commercial vehicle administration centers that provide border clearance status information. 01 Fleet and Freight Management needs to determine the operating status of its freight equipment, including trucks, trailers, containers, and chassis.
010 The system shall collect diagnostic information from freight equipment to schedule preventative and corrective maintenance. 01 Fleet and Freight Management needs to determine the operating status of its freight equipment, including trucks, trailers, containers, and chassis.
011 The system shall notify other security functions within the center of deviations in the movement of freight equipment from its planned route. 01 Fleet and Freight Management needs to determine the operating status of its freight equipment, including trucks, trailers, containers, and chassis.
012 The system shall compute the location of the commercial vehicle and its freight equipment. 01 Fleet and Freight Management needs to determine the operating status of its freight equipment, including trucks, trailers, containers, and chassis.
013 The system shall monitor on-board systems and record measures such as weight, vehicle security status, vehicle safety status, vehicle identity, driver status, driver safety status, distance traveled, and brake condition. 01 Fleet and Freight Management needs to determine the operating status of its freight equipment, including trucks, trailers, containers, and chassis.
014 The system shall monitor information concerning the freight equipment including cargo type, HAZMAT designation (if any) for the cargo, cargo weight, the type of container in which the cargo is held, safety condition of the cargo. 01 Fleet and Freight Management needs to determine the operating status of its freight equipment, including trucks, trailers, containers, and chassis.
015 The system shall forward information concerning the freight equipment on to its fleet and freight management center as well as the roadside check facility. 01 Fleet and Freight Management needs to determine the operating status of its freight equipment, including trucks, trailers, containers, and chassis.
016 The system shall send on-board systems data passing connected vehicles, including emergency vehicles. 01 Fleet and Freight Management needs to determine the operating status of its freight equipment, including trucks, trailers, containers, and chassis.
017 The system shall provide on-board vehicle data to the commercial vehicle fleet management center upon request - includes location, credentials, driver license citations, fuel purchase data, identity details, inspection data, log data, service records, safety systems diagnostics, and freight equipment data. 01 Fleet and Freight Management needs to determine the operating status of its freight equipment, including trucks, trailers, containers, and chassis.
018 The system shall maintain the interface between the vehicle, its driver, and the commercial vehicle fleet management center for dispatch, routing, and special instructions as well as payment, and enrollment information. 02 Fleet and Freight Management needs to provide the operating status of its freight equipment, including trucks, trailers, containers, and chassis to its commercial vehicle operators, intermodal freight services, and other authorized agents.
019 The system shall provide freight equipment location and status of the freight, container, or chassis equipment. 01 Fleet and Freight Management needs to determine the operating status of its freight equipment, including trucks, trailers, containers, and chassis.
020 The system shall monitor the operating status of the container or other freight equipment, including the internal temperature, humidity, power and battery levels. 01 Fleet and Freight Management needs to determine the operating status of its freight equipment, including trucks, trailers, containers, and chassis.
021 The system shall provide status of the freight to the attached commercial vehicle or fleet and freight management, indicating the internal temperature, humidity, power and battery levels. 01 Fleet and Freight Management needs to determine the operating status of its freight equipment, including trucks, trailers, containers, and chassis.