< < VS04 : VS05 : VS06 > >

VS05: Curve Speed Warning

This service package allows connected vehicles to receive information that it is approaching a curve along with the recommended speed for the curve. This capability allows the vehicle to provide a warning to the driver regarding the curve and its recommended speed. In addition, the vehicle can perform additional warning actions if the actual speed through the curve exceeds the recommended speed.

Relevant Regions: Australia, Canada, European Union, and United States

Enterprise

Development Stage Roles and Relationships

Installation Stage Roles and Relationships

Operations and Maintenance Stage Roles and Relationships
(hide)

Source Destination Role/Relationship
Basic Vehicle Maintainer Basic Vehicle Maintains
Basic Vehicle Manager Basic Vehicle Manages
Basic Vehicle Manager Driver System Usage Agreement
Basic Vehicle Owner Basic Vehicle Maintainer System Maintenance Agreement
Basic Vehicle Owner Basic Vehicle Manager Operations Agreement
Basic Vehicle Owner Driver Application Usage Agreement
Basic Vehicle Owner Driver Vehicle Operating Agreement
Basic Vehicle Owner Vehicle Maintainer Maintenance Data Exchange Agreement
Basic Vehicle Owner Vehicle Owner Expectation of Data Provision
Basic Vehicle Owner Vehicle User Service Usage Agreement
Basic Vehicle Supplier Basic Vehicle Owner Warranty
Connected Vehicle Roadside Equipment Maintainer Connected Vehicle Roadside Equipment Maintains
Connected Vehicle Roadside Equipment Manager Connected Vehicle Roadside Equipment Manages
Connected Vehicle Roadside Equipment Owner Connected Vehicle Roadside Equipment Maintainer System Maintenance Agreement
Connected Vehicle Roadside Equipment Owner Connected Vehicle Roadside Equipment Manager Operations Agreement
Connected Vehicle Roadside Equipment Owner Driver Application Usage Agreement
Connected Vehicle Roadside Equipment Owner Traffic Management Center Maintainer Maintenance Data Exchange Agreement
Connected Vehicle Roadside Equipment Owner Traffic Management Center Owner Information Exchange and Action Agreement
Connected Vehicle Roadside Equipment Owner Traffic Management Center User Service Usage Agreement
Connected Vehicle Roadside Equipment Owner Vehicle Maintainer Maintenance Data Exchange Agreement
Connected Vehicle Roadside Equipment Owner Vehicle Owner Information Exchange and Action Agreement
Connected Vehicle Roadside Equipment Owner Vehicle User Service Usage Agreement
Connected Vehicle Roadside Equipment Supplier Connected Vehicle Roadside Equipment Owner Warranty
Driver Basic Vehicle Operates
Driver Roadway Owner Expectation of Roadway Condition Management
Driver Vehicle Operates
ITS Roadway Equipment Maintainer ITS Roadway Equipment Maintains
ITS Roadway Equipment Manager ITS Roadway Equipment Manages
ITS Roadway Equipment Owner Connected Vehicle Roadside Equipment Maintainer Maintenance Data Exchange Agreement
ITS Roadway Equipment Owner Connected Vehicle Roadside Equipment Owner Information Exchange and Action Agreement
ITS Roadway Equipment Owner Connected Vehicle Roadside Equipment User Service Usage Agreement
ITS Roadway Equipment Owner ITS Roadway Equipment Maintainer System Maintenance Agreement
ITS Roadway Equipment Owner ITS Roadway Equipment Manager Operations Agreement
ITS Roadway Equipment Owner Traffic Management Center Maintainer Maintenance Data Exchange Agreement
ITS Roadway Equipment Owner Traffic Management Center Owner Information Exchange and Action Agreement
ITS Roadway Equipment Owner Traffic Management Center User Service Usage Agreement
ITS Roadway Equipment Supplier ITS Roadway Equipment Owner Warranty
Roadway Maintainer Roadway Environment Maintains
Roadway Manager Roadway Environment Manages
Roadway Owner Roadway Maintainer System Maintenance Agreement
Roadway Owner Roadway Manager Operations Agreement
Traffic Management Center Maintainer Traffic Management Center Maintains
Traffic Management Center Manager Traffic Management Center Manages
Traffic Management Center Owner Connected Vehicle Roadside Equipment Maintainer Maintenance Data Exchange Agreement
Traffic Management Center Owner Connected Vehicle Roadside Equipment Owner Information Provision Agreement
Traffic Management Center Owner Connected Vehicle Roadside Equipment User Service Usage Agreement
Traffic Management Center Owner ITS Roadway Equipment Maintainer Maintenance Data Exchange Agreement
Traffic Management Center Owner ITS Roadway Equipment Owner Information Provision Agreement
Traffic Management Center Owner ITS Roadway Equipment User Service Usage Agreement
Traffic Management Center Owner Traffic Management Center Maintainer System Maintenance Agreement
Traffic Management Center Owner Traffic Management Center Manager Operations Agreement
Traffic Management Center Supplier Traffic Management Center Owner Warranty
Vehicle Characteristics Maintainer Vehicle Characteristics Maintains
Vehicle Characteristics Manager Vehicle Characteristics Manages
Vehicle Characteristics Owner Vehicle Characteristics Maintainer System Maintenance Agreement
Vehicle Characteristics Owner Vehicle Characteristics Manager Operations Agreement
Vehicle Characteristics Supplier Vehicle Characteristics Owner Warranty
Vehicle Maintainer Vehicle Maintains
Vehicle Manager Driver System Usage Agreement
Vehicle Manager Vehicle Manages
Vehicle Owner Basic Vehicle Maintainer Maintenance Data Exchange Agreement
Vehicle Owner Basic Vehicle Owner Expectation of Data Provision
Vehicle Owner Basic Vehicle User Service Usage Agreement
Vehicle Owner Connected Vehicle Roadside Equipment Maintainer Maintenance Data Exchange Agreement
Vehicle Owner Connected Vehicle Roadside Equipment Owner Expectation of Data Provision
Vehicle Owner Connected Vehicle Roadside Equipment User Service Usage Agreement
Vehicle Owner Driver Application Usage Agreement
Vehicle Owner Driver Vehicle Operating Agreement
Vehicle Owner Vehicle Maintainer System Maintenance Agreement
Vehicle Owner Vehicle Manager Operations Agreement
Vehicle Supplier Vehicle Owner Warranty

Functional

This service package includes the following Functional View PSpecs:

Physical Object Functional Object PSpec Number PSpec Name
Connected Vehicle Roadside Equipment RSE Speed Warning 1.1.1.6 Collect Vehicle Roadside Safety Data
1.1.2.6 Process Collected Vehicle Safety Data
1.1.6 Collect Vehicle Traffic Surveillance Data
1.1.7 Collect Vehicle Environmental Data
1.2.7.4 Process In-vehicle Signage Data
1.2.7.7 Process Vehicle Safety and Environmental Data for Output
6.7.3.3 Provide Short Range Traveler Information
9.2.3.8 Collect Connected Vehicle Field Equipment Status
ITS Roadway Equipment Roadway Environmental Monitoring 1.1.1.3 Process Environmental Sensor Data
1.2.7.1 Process Indicator Output Data for Roads
1.2.7.16 Process Signal Control Conflict Monitoring
1.2.7.2 Monitor Roadside Equipment Operation
1.2.7.8 Provide Device Interface to Other Roadway Devices
1.2.7.9 Process Roadway Information Data
9.3.3.1 Collect Vehicle Speed
Roadway Speed Monitoring and Warning 1.1.1.1 Process Traffic Sensor Data
1.2.7.9 Process Roadway Information Data
9.3.3.1 Collect Vehicle Speed
9.3.3.4 Support Vehicle Speed Enforcement
Traffic Management Center TMC Environmental Monitoring 1.1.2.5 Process Vehicle Situation Data
1.1.2.8 Process Roadway Environmental Data
1.1.4.1 Retrieve Traffic Data
1.1.4.2 Provide Traffic Operations Personnel Traffic Data Interface
1.1.4.4 Manage Traffic Archive Data
1.1.5 Exchange Data with Other Traffic Centers
1.2.4.3 Output In-vehicle Signage Data
1.2.4.7 Manage Roadway Warning System
1.2.8 Collect Traffic Field Equipment Fault Data
TMC Speed Warning 1.1.2.5 Process Vehicle Situation Data
1.2.4.3 Output In-vehicle Signage Data
1.2.4.4 Output Roadway Information Data
1.2.6.1 Maintain Traffic and Sensor Static Data
1.2.6.2 Provide Static Data Store Output Interface
1.2.8 Collect Traffic Field Equipment Fault Data
9.3.3.3 Manage Vehicle Speed on Roadway
Vehicle Vehicle Speed Management Assist 3.1.3 Process Vehicle On-board Data
6.7.1.3 Process Vehicle Location Data
6.7.1.4 Update Vehicle Navigable Map Database
6.7.3.1 Provide Driver with Personal Travel Information
6.7.3.2 Provide Driver Information Interface

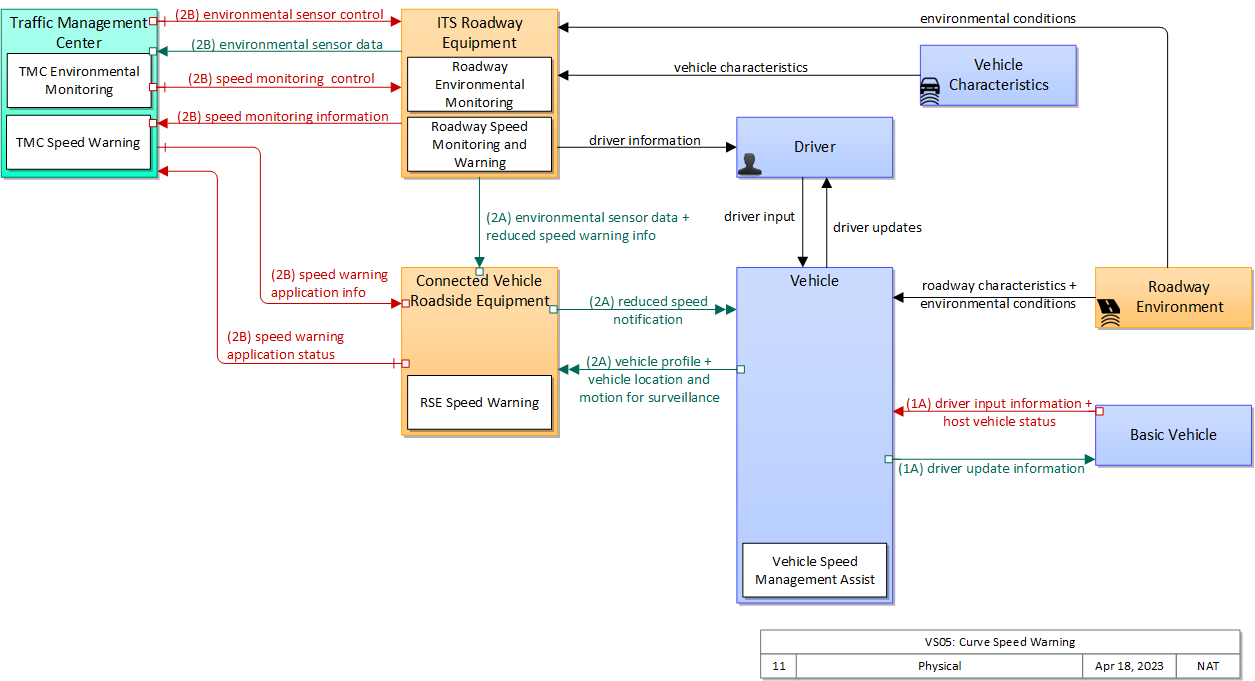
Physical

The physical diagram can be viewed in SVG or PNG format and the current format is SVG.
SVG Diagram
PNG Diagram


Display Legend in SVG or PNG

Includes Physical Objects:

Physical Object Class Description
Basic Vehicle Vehicle 'Basic Vehicle' represents a complete operating vehicle. It includes the vehicle platform that interfaces with and hosts ITS electronics and all of the driver convenience and entertainment systems, and other non-ITS electronics on-board the vehicle. Interfaces represent both internal on-board interfaces between ITS equipment and other vehicle systems and other passive and active external interfaces or views of the vehicle that support vehicle/traffic monitoring and management. External interfaces may also represent equipment that is carried into the vehicle (e.g., a smartphone that is brought into the vehicle). Internal interfaces are often implemented through a vehicle databus, which is also included in this object. Note that 'Vehicle' represents the general functions and interfaces that are associated with personal automobiles as well as commercial vehicles, emergency vehicles, transit vehicles, and other specialized vehicles.
Connected Vehicle Roadside Equipment Field 'Connected Vehicle Roadside Equipment' (CV RSE) represents the Connected Vehicle roadside devices (i.e., Roadside Units (RSUs)) equipped with short range wireless (SRW) communications technology, as well as any other supporting equipment that leverage the RSU and are not described by other objects (e.g., a local roadside processor). CVRSE are used to send messages to, and receive messages from, nearby vehicles and personal devices equipped with compatible communications technology. Communications with adjacent field equipment and back office centers that monitor and control the RSE are also supported. This device operates from a fixed position and may be permanently deployed or a portable device that is located temporarily in the vicinity of a traffic incident, road construction, or a special event. It includes a processor, data storage, and communications capabilities that support secure communications with passing vehicles, other field equipment, and centers.
Driver Vehicle The 'Driver' represents the person that operates a vehicle on the roadway. Included are operators of private, transit, commercial, and emergency vehicles where the interactions are not particular to the type of vehicle (e.g., interactions supporting vehicle safety applications). The Driver originates driver requests and receives driver information that reflects the interactions which might be useful to all drivers, regardless of vehicle classification. Information and interactions which are unique to drivers of a specific vehicle type (e.g., fleet interactions with transit, commercial, or emergency vehicle drivers) are covered by separate objects.
ITS Roadway Equipment Field 'ITS Roadway Equipment' represents the ITS equipment that is distributed on and along the roadway that monitors and controls traffic and monitors and manages the roadway. This physical object includes traffic detectors, environmental sensors, traffic signals, highway advisory radios, dynamic message signs, CCTV cameras and video image processing systems, grade crossing warning systems, and ramp metering systems. Lane management systems and barrier systems that control access to transportation infrastructure such as roadways, bridges and tunnels are also included. This object also provides environmental monitoring including sensors that measure road conditions, surface weather, and vehicle emissions. Work zone systems including work zone surveillance, traffic control, driver warning, and work crew safety systems are also included.
Roadway Environment Field 'Roadway Environment' represents the physical condition and geometry of the road surface, markings, signs, and other objects on or near the road surface. It also represents the environmental conditions immediately surrounding the roadway. The roadway environment must be sensed and interpreted to support automated vehicle services. Surrounding conditions may include fog, ice, snow, rain, wind, etc. which will influence the way in which a vehicle can be safely operated on the roadway. The roadway environment must be monitored to enable corrective action and information dissemination regarding roadway conditions which may adversely affect travel. Infrastructure owner/operators can improve the roadway environment to improve the performance and accuracy of vehicle-based sensors that must sense and interpret this environment. Improvements could include changes in the shape, size, design, and materials used in signs, pavement markings, and other road features.
Traffic Management Center Center The 'Traffic Management Center' monitors and controls traffic and the road network. It represents centers that manage a broad range of transportation facilities including freeway systems, rural and suburban highway systems, and urban and suburban traffic control systems. It communicates with ITS Roadway Equipment and Connected Vehicle Roadside Equipment (RSE) to monitor and manage traffic flow and monitor the condition of the roadway, surrounding environmental conditions, and field equipment status. It manages traffic and transportation resources to support allied agencies in responding to, and recovering from, incidents ranging from minor traffic incidents through major disasters.
Vehicle Vehicle This 'Vehicle' physical object is used to model core capabilities that are common to more than one type of Vehicle. It provides the vehicle-based general sensory, processing, storage, and communications functions that support efficient, safe, and convenient travel. Many of these capabilities (e.g., see the Vehicle Safety service packages) apply to all vehicle types including personal vehicles, commercial vehicles, emergency vehicles, transit vehicles, and maintenance vehicles. From this perspective, the Vehicle includes the common interfaces and functions that apply to all motorized vehicles. The radio(s) supporting V2V and V2I communications are a key component of the Vehicle. Both one-way and two-way communications options support a spectrum of information services from basic broadcast to advanced personalized information services. Advanced sensors, processors, enhanced driver interfaces, and actuators complement the driver information services so that, in addition to making informed mode and route selections, the driver travels these routes in a safer and more consistent manner. This physical object supports all six levels of driving automation as defined in SAE J3016. Initial collision avoidance functions provide 'vigilant co-pilot' driver warning capabilities. More advanced functions assume limited control of the vehicle to maintain lane position and safe headways. In the most advanced implementations, this Physical Object supports full automation of all aspects of the driving task, aided by communications with other vehicles in the vicinity and in coordination with supporting infrastructure subsystems.
Vehicle Characteristics Vehicle 'Vehicle Characteristics' represents the external view of individual vehicles of any class from cars and light trucks up to large commercial vehicles and down to micromobility vehicles (MMVs). It includes vehicle physical characteristics such as height, width, length, weight, and other properties (e.g., magnetic properties, number of axles) of individual vehicles that can be sensed and measured or classified. This physical object represents the physical properties of vehicles that can be sensed by vehicle-based or infrastructure-based sensors to support vehicle automation and traffic sensor systems. The analog properties provided by this terminator represent the sensor inputs that are used to detect and assess vehicle(s) within the sensor's range to support safe AV operation and/or responsive and safe traffic management.

Includes Functional Objects:

Functional Object Description Physical Object
Roadway Environmental Monitoring 'Roadway Environmental Monitoring' measures environmental conditions and communicates the collected information back to a center where it can be monitored and analyzed or to other field devices to support communications to vehicles. A broad array of weather and road surface information may be collected. Weather conditions that may be measured include temperature, wind, humidity, precipitation, and visibility. Surface and sub-surface sensors can measure road surface temperature, moisture, icing, salinity, and other metrics. ITS Roadway Equipment
Roadway Speed Monitoring and Warning 'Roadway Speed Monitoring and Warning' includes the field elements that monitor vehicle speeds. If the speed is determined to be excessive, an advisory or warning is displayed. Current environmental conditions and other factors that may reduce safe operating speeds may also be taken into account. The operational status (state of the device, configuration, and fault data) is provided to the center. This application can also provide an enforcement function, reporting speed violations to an enforcement agency. ITS Roadway Equipment
RSE Speed Warning 'RSE Speed Warning' notifies connected vehicles that are approaching a reduced speed zone, providing: (1) the zone's current posted speed limit and (2) any roadway configuration changes associated with the reduced speed zone (e.g., lane closures, lane shifts) if applicable, and (3) associated warning information (i.e., the reason for the reduced speed warning). Configuration parameters that define the applicable speed limit(s), geographic location and extent of the reduced speed zone, and roadway configuration information are received from a center or provided through a local interface. The characteristics of individual vehicles may also be monitored and used to warn vehicles with specific limitations that reduce safe operating speeds, (e.g., rollover risk for tall vehicles). This functional object works in conjunction with the 'Roadway Speed Monitoring and Warning' functional object, which uses traditional ITS field equipment to warn non-equipped vehicles. Connected Vehicle Roadside Equipment
TMC Environmental Monitoring 'TMC Environmental Monitoring' assimilates current and forecast road conditions and surface weather information using a combination of weather service provider information, information collected by other centers such as the Maintenance and Construction Management Center, data collected from environmental sensors deployed on and about the roadway, and information collected from connected vehicles. The collected environmental information is monitored and presented to the operator. This information can be used to issue general traveler advisories and support location specific warnings to drivers. Traffic Management Center
TMC Speed Warning 'TMC Speed Warning' supports remote control and monitoring of reduced speed zone warning roadside equipment. It provides the location and extent of the reduced speed zone, the posted speed limit(s) with information about the applicability of the speed limit(s) (e.g., time of day, day of week, seasonality, relevant vehicle types) and information about associated road configuration changes including lane merges and shifts. It monitors field equipment operation and reports current status to the operator. Traffic Management Center
Vehicle Speed Management Assist 'Vehicle Speed Management Assist' assists the driver in operating the vehicle within the current speed limit. It monitors current vehicle speed and communicates with the infrastructure to receive current speed limits and associated road configuration change notifications. Driver warnings are issued when unsafe or excessive speeds are detected based on the provided speed limits and current conditions. Vehicle

Includes Information Flows:

Information Flow Description
driver information Regulatory, warning, guidance, and other information provided to the driver to support safe and efficient vehicle operation.
driver input Driver input to the vehicle on-board equipment including configuration data, settings and preferences, interactive requests, and control commands.
driver input information Driver input received from the driver-vehicle interface equipment via the vehicle bus. It includes configuration data, settings and preferences, interactive requests, and control commands for the connected vehicle on-board equipment.
driver update information Information provided to the driver-vehicle interface to inform the driver about current conditions, potential hazards, and the current status of vehicle on-board equipment. The flow includes the information to be presented to the driver and associated metadata that supports processing, prioritization, and presentation by the DVI as visual displays, audible information and warnings, and/or haptic feedback.
driver updates Information provided to the driver including visual displays, audible information and warnings, and haptic feedback. The updates inform the driver about current conditions, potential hazards, and the current status of vehicle on-board equipment.
environmental conditions Current road conditions (e.g., surface temperature, subsurface temperature, moisture, icing, treatment status) and surface weather conditions (e.g., air temperature, wind speed, precipitation, visibility) that are measured by environmental sensors.
environmental sensor control Data used to configure and control environmental sensors.
environmental sensor data Current road conditions (e.g., surface temperature, subsurface temperature, moisture, icing, treatment status) and surface weather conditions (e.g., air temperature, wind speed, precipitation, visibility) as measured and reported by fixed and/or mobile environmental sensors. Operational status of the sensors is also included.
host vehicle status Information provided to the ITS on-board equipment from other systems on the vehicle platform. This includes the current status of the powertrain, steering, and braking systems, and status of other safety and convenience systems. In implementations where GPS is not integrated into the Vehicle On-Board Equipment, the host vehicle is also the source for data describing the vehicle's location in three dimensions (latitude, longitude, elevation) and accurate time that can be used for time synchronization across the ITS environment.
reduced speed notification Reduced speed zone information provided to passing vehicles. This flow provides the reduced speed limit, the location and extent of the reduced speed zone, and associated warning information.
reduced speed warning info Real time notification of vehicle detections, measured vehicle characteristics (e.g., vehicle height), speed measurements, and warnings issued by roadway infrastructure. This flow can also include roadway configuration data, current speed limits, and warning parameters and thresholds enabling local speed management application configuration and management.
roadway characteristics Detectable or measurable road characteristics such as friction coefficient and general surface conditions, road geometry and markings, etc. These characteristics are monitored or measured by ITS sensors and used to support advanced vehicle safety and control and road maintenance capabilities.
speed monitoring control Information used to configure and control automated speed monitoring, speed warning, and speed enforcement systems.
speed monitoring information System status including current operational state and logged information including measured speeds, warning messages displayed, and violation records.
speed warning application info Roadway configuration data, current speed limits including time of day, week, or season speed limits as necessary, and warning parameters and thresholds. This flow also supports remote control of the application so the application can be taken offline, reset, or restarted.
speed warning application status Speed warning application status reported by the RSE. This includes current operational state and status of the RSE and a record of measured vehicle speeds and notifications, alerts, and warnings issued.
vehicle characteristics The physical or visible characteristics of individual vehicles that can be used to detect, classify, and monitor vehicles and imaged to uniquely identify vehicles.
vehicle location and motion for surveillance Data describing the vehicle's location in three dimensions, heading, speed, acceleration, braking status, and size. This flow represents monitoring of basic safety data ('vehicle location and motion') broadcast by passing connected vehicles for use in vehicle detection and traffic monitoring applications.
vehicle profile Information about a vehicle such as vehicle make and model, fuel type, engine type, size and weight, vehicle performance and level of control automation, average emissions, average fuel consumption, passenger occupancy, or other data that can be used to classify vehicle eligibility for access to specific lanes, road segments, or regions or participation in cooperative vehicle control applications.

Goals and Objectives

Associated Planning Factors and Goals

Planning Factor Goal
A. Support the economic vitality of the metropolitan area, especially by enabling global competitiveness, productivity, and efficiency; Improve freight network
B. Increase the safety of the transportation system for motorized and nonmotorized users; Reduce fatalities and injuries
D. Increase the accessibility and mobility of people and for freight; Reduce congestion
E. Protect and enhance the environment, promote energy conservation, improve the quality of life, and promote consistency between transportation improvements and State and local planned growth and economic development patterns; Protect/Enhance the Environment
G. Promote efficient system management and operation; Improve efficiency
I. Improve the resiliency and reliability of the transportation system and reduce or mitigate stormwater impacts of surface transportation; Improve resiliency and reliability

Associated Objective Categories

Objective Category
Emergency/Incident Management: Person Hours of Delay
Freeway Management: Efficiency
Freeway Management: Reliability
Safety: Vehicle Crashes and Fatalities
System Efficiency: Cost of Congestion
System Efficiency: Delay
System Efficiency: Energy Consumption
System Efficiency: Intensity of Congestion (Travel Time Index)
System Reliability: Non-Recurring Delay
System Reliability: Travel Time 90th/95th Percentile
System Reliability: Travel Time Buffer Index
System Reliability: Variability

Associated Objectives and Performance Measures

Objective Performance Measure
Decrease the average buffer index for (multiple routes or trips) by X percent over Y years. The buffer index represents the extra time (buffer) most travelers add to their average travel time when planning trips. This is the extra time between the average travel time and near-worst case travel time (95th percentile). The buffer index is stated as a percentage of the average travel time. Average buffer index or buffer time can be calculated using miles traveled as a weighting factor. Buffer time = 95th percentile travel time (min) – average travel time (min).
Decrease the buffer index for (specific travel routes) by X percent over the next Y years. The buffer index represents the extra time (buffer) most travelers add to their average travel time when planning trips. This is the extra time between the average travel time and near-worst case travel time (95th percentile). The buffer index is stated as a percentage of the average travel time. Average buffer index or buffer time can be calculated using miles traveled as a weighting factor. Buffer time = 95th percentile travel time (min) – average travel time (min).
Reduce buffer index on the freeway system during peak and off-peak periods by X percent in Y years. The buffer index (represents the extra time (buffer) travelers add to their average travel time when planning trips in order to arrive on-time 95 percent of the time).
Reduce crashes due to driver errors and limitations Number of crashes and fatalities related to driver inattention and distraction
Reduce crashes due to driver errors and limitations Number of crashes and fatalities related to driving while intoxicated
Reduce crashes due to road weather conditions Number of crashes and fatalities related to weather conditions
Reduce crashes due to unexpected congestion Number of crashes and fatalities related to unexpected congestion
Reduce crashes due to unsafe drivers, vehicles and cargo on the transportation system Number of crashes and fatalities due to commercial vehicle safety violations
Reduce delay associated with incidents on the freeway system by X percent by year Y. Hours of delay associated with incidents.
Reduce hours of delay per capita by X percent by year Y. Hours of delay (person-hours).
Reduce hours of delay per capita by X percent by year Y. Hours of delay per capita.
Reduce hours of delay per driver by X percent by year Y. Hours of delay (person-hours).
Reduce hours of delay per driver by X percent by year Y. Hours of delay per driver.
Reduce secondary crashes Number of secondary crashes
Reduce the 90th (or 95th) percentile travel times for each route selected by X percent over Y years. 95th or 90th percentile travel times for selected routes.
Reduce the annual monetary cost of congestion per capita for the next X years. Cost (in dollars) of congestion or delay per capita.
Reduce the average buffer time needed to arrive on-time for 95 percent of trips on (specified routes) by X minutes over Y years. The buffer index represents the extra time (buffer) most travelers add to their average travel time when planning trips. This is the extra time between the average travel time and near-worst case travel time (95th percentile). The buffer index is stated as a percentage of the average travel time. Average buffer index or buffer time can be calculated using miles traveled as a weighting factor. Buffer time = 95th percentile travel time (min) – average travel time (min).
Reduce the average of the 90th (or 95th) percentile travel times for (a group of specific travel routes or trips in the region) by X minutes in Y years. 95th or 90th percentile travel times for selected routes.
Reduce the number of motorcyclist fatalities by X percent by year Y. Number of motorcyclist fatalities
Reduce the number of person hours (or vehicle hours) of delay experienced by travelers on the freeway system. Hours of delay (vehicle-hours or person-hours).
Reduce the number of person hours (or vehicle hours) of delay experienced by travelers on the freeway system. Hours of delay per capita or driver.
Reduce the number of speeding-related fatalities by X percent by year Y. Number of speeding-related fatalities
Reduce the person hours (or vehicle hours) of total delay associated with traffic incidents by X percent over Y years. Person hours (or vehicle hours) of delay associated with traffic incidents.
Reduce the rate fatalities in the region by X percent by year Y. Rate of fatalities (rate per vehicle miles travelled (VMT))
Reduce the rate of severe injuries in the region by X percent by year Y. Rate of serious injuries (rate per VMT)
Reduce the regional average travel time index by X percent per year. Travel time index (the average travel time during the peak period, using congested speeds, divided by the off-peak period travel time, using posted or free-flow speeds).
Reduce the share of freeway miles at Level of Service (LOS) X by Y by year Z. Miles at LOS X or V/C > 1.0 (or other threshold).
Reduce the total number of crashes in the region by X percent by year Y. Total crashes per X VMT.
Reduce the total number of crashes involving bicyclists and pedestrians in the region by X percent by year Y. Total crashes involving bicycles.
Reduce the total number of crashes involving bicyclists and pedestrians in the region by X percent by year Y. Total crashes involving pedestrians.
Reduce the total number of fatalities and severe injuries in the region by X percent by year Y. Total fatalities per X VMT.
Reduce the total number of fatalities and severe injuries in the region by X percent by year Y. Total severe injuries per X VMT.
Reduce the total number of fatalities in the region by X percent by year Y. Number of fatalities
Reduce the total number of severe injuries in the region by X percent by year Y. Number of serious injuries
Reduce the variability of travel time on specified routes by X percent during peak and off-peak periods by year Y. Variance of travel time. Variance is the sum of the squared deviations from the mean. This can also be calculated as the standard deviation of travel time. Standard deviation is the square root of variance.
Reduce total energy consumption per capita for transportation by X percent by year Y. Total energy consumed per capita for transportation.
Reduce total fuel consumption per capita for transportation by X percent by year Y. Total fuel consumed per capita for transportation.
Reduce total person hours of delay (or travel-time delay per capita) by time period (peak, off-peak) caused by all transient events such as traffic incidents, special events, and work zones. Total person hours of delay during scheduled and/or unscheduled disruptions to travel.
Reduce total person hours of delay (or travel-time delay per capita) by time period (peak, off-peak) caused by unscheduled disruptions to travel. Total person hours of delay during scheduled and/or unscheduled disruptions to travel.


 
Since the mapping between objectives and service packages is not always straight-forward and often situation-dependent, these mappings should only be used as a starting point. Users should do their own analysis to identify the best service packages for their region.

Needs and Requirements

Need Functional Object Requirement
01 Traffic Operations needs to be able to determine if, based on the current environmental conditions, a vehicle is moving at a speed that would indicate an increased risk of not safely negotiating the curve. Roadway Environmental Monitoring 04 The field element's environmental sensors shall be remotely controlled by a traffic management center.
12 The field equipment shall provide environmental sensor data to the Connected Vehicle Roadside Equipment.
Roadway Speed Monitoring and Warning 01 The field element shall include sensors to detect vehicle speeds, under traffic or maintenance center control.
04 The field element shall base speed advisories to passing drivers on environmental conditions.
TMC Environmental Monitoring 01 The traffic center shall remotely control environmental sensors that measure road surface conditions including temperature, moisture, icing, salinity, and other measures.
02 The traffic center shall remotely control environmental sensors that measure weather conditions including temperature, wind, humidity, precipitation, and visibility.
TMC Speed Warning 03 The center shall monitor reduced speed zone warning field equipment.
Vehicle Speed Management Assist 04 The vehicle shall acquire roadway geometry information.
02 Traffic Operations needs to be able to provide a warning, along with a recommended speed, to a vehicle that is moving at excessive speed around a curve. RSE Speed Warning 01 The field element shall provide the reduced speed zone current posted speed limit as established by the controlling center and any roadway configuration changes associated with the reduced speed zone (e.g., lane closures, lane shifts).
02 The field element shall provide a warning to a vehicle whose speed has been detected to be over the posted speed limit.
TMC Speed Warning 04 The center shall control reduced speed zone warning roadside equipment, providing the location and extent of the reduced speed zone, the posted speed limit(s) with information about the applicability of the speed limit(s) (e.g., time of day, day of week, seasonality, relevant vehicle types) and information about associated road configuration changes including lane merges and shifts.
Vehicle Speed Management Assist 01 Vehicle shall monitor current vehicle speed and communicates with the infrastructure to receive current speed limits or speed recommendations.
05 The vehicle shall acquire weather information for the area near the curve, including dew point temperature, wind speed, wind direction and visibility.
06 The vehicle shall acquire road surface condition information for the area near the curve, including road surface temperature, roadway water depth, roadway ice depth, roadway snow depth, adjacent snow depth).
03 The Driver needs to receive a warning when the Vehicle is moving at an excessive speed through a curve. Vehicle Speed Management Assist 02 The vehicle shall receive speed warnings from the roadside field equipment.
07 The vehicle shall acquire dynamic vehicle telematics data, including vehicle position, speed, acceleration and heading (optionally, turn signal and steering angle).
08 The vehicle shall acquire vehicle configuration data, including vehicle weight, dimensions and handling characteristics.
09 The vehicle shall determine all viable paths the host vehicle may take through a curve. Paths are defined as geometric bounds that encapsulate a fixed road section through which the vehicle passes. Paths may overlap one another.
10 The vehicle shall determine which path a vehicle is taking through a curve.
11 The vehicle shall calculate the host vehicle's maximum appropriate speed for each path on an upcoming curve.
12 The vehicle shall determine the appropriate maximum speed for the curve path that the host vehicle is on.
13 The vehicle shall determine the speed at which the host vehicle is traveling.
14 The vehicle shall determine the difference between the maximum safe speed on an upcoming curve and the vehicle's current speed.
15 The vehicle shall determine the difference between the maximum safe speed on a curve path the vehicle is traveling and the vehicle's current speed.
16 The vehicle shall warn the driver to reduce speed when the host vehicle is traveling in excess of the maximum safe speed on a curve path.
17 The vehicle shall alert the driver of the maximum safe speed of an upcoming curve when the vehicle is traveling above that speed.
18 The vehicle shall provide its operational status to the driver.

Related Sources

Document Name Version Publication Date
ITS User Services Document 1/1/2005
Accelerated Vehicle to Infrastructure (V2I) Safety Applications Concept of Operations Document B 3/26/2013
Accelerated Vehicle to Infrastructure (V2I) Safety Applications System Requirements Document C 3/26/2013


Security

In order to participate in this service package, each physical object should meet or exceed the following security levels.

Physical Object Security
Physical Object Confidentiality Integrity Availability Security Class
Basic Vehicle  
Connected Vehicle Roadside Equipment Moderate Moderate Moderate Class 2
ITS Roadway Equipment Moderate Moderate Moderate Class 2
Roadway Environment Not Applicable Low Low Class 1
Traffic Management Center Moderate High Moderate Class 3
Vehicle Low Moderate Moderate Class 1
Vehicle Characteristics  



In order to participate in this service package, each information flow triple should meet or exceed the following security levels.

Information Flow Security
Source Destination Information Flow Confidentiality Integrity Availability
Basis Basis Basis
Basic Vehicle Vehicle driver input information Moderate High High
Internal vehicle flow that if reverse engineered could enable third party vehicle control. Largely a competitive question, could be set LOW if manufacturer and operator are not concerned with this type of compromise. Includes vehicle control commands, which must be timely and accurate to support safe vehicle operation. Includes vehicle control commands, which must be timely and accurate to support safe vehicle operation.
Basic Vehicle Vehicle host vehicle status Low Moderate High
Unlikely that this includes any information that could be used against the originator. This can be MODERATE or HIGH, depending on the application: This is used later on to determine whether a vehicle is likely going to violate a red light or infringe a work zone. This needs to be correct in order for the application to work correctly. Since this monitors the health and safety of the vehicle and that information is eventually reported to the driver, it should be available at all times as it directly affects vehicle and operator safety.
Connected Vehicle Roadside Equipment Traffic Management Center speed warning application status Moderate Moderate Low
This information could be of interest to a malicious individual who is attempting to determine the best way to accomplish a crime. As such it would be best to not make it easily accessible. DISC: THEA and WYO believe his information is directly observable and thus LOW. If this is compromised, it could send unnecessary maintenance workers, or cause the appearance of excessive traffic violations, leading to further unnecessary investigation. A delay in reporting this may cause a delay in necessary maintenance, but (a) this is not time-critical and (b) there are other channels for reporting malfunctioning. Additionally, there is a message received notification, which means that RSE can ensure that all intersection safety issues are delivered. DISC: WYO believes this to be MODERATE.
Connected Vehicle Roadside Equipment Vehicle reduced speed notification Low Moderate Moderate
Seeing the broadcasted message on current reduced speed limit should not cause harm as this is sent to all nearby vehicles to notify of reduced speed limits message should not be tampered with; could increase physical risk to the driver and other drivers on the road if not warned with the correct information need immediate availability for the driver to react but cannot guarantee wireless communication
Driver Vehicle driver input Moderate High High
Data included in this flow may include origin and destination information, which should be protected from other's viewing as it may compromise the driver's privacy. Commands from from the driver to the vehicle must be correct or the vehicle may behave in an unpredictable and possibly unsafe manner Commands must always be able to be given or the driver has no control.
ITS Roadway Equipment Connected Vehicle Roadside Equipment environmental sensor data Low Moderate Moderate
encrypted; but no impact if someone sees the data This data should be correct, as it may be used to establish safe speeds and determine road treatments. Updates are desireable but slightly outdated information will not be catastrophic.
ITS Roadway Equipment Connected Vehicle Roadside Equipment reduced speed warning info Not Applicable Moderate Moderate
This data is intentionally transmitted to everyone via a broadcast. It can also be determined via other visual indicators. This information should be accurate, but an incorrect information should not have a direct impact causing the loss of life or limb. The system should be able to operate properly if it misses a few messages. If a message is not received, the ITS RE should know.
ITS Roadway Equipment Driver driver information Not Applicable High Moderate
This data is sent to all drivers and is also directly observable, by design. This is the primary signal trusted by the driver to decide whether to go through the intersection and what speed to go through the intersection at; if it's wrong, accidents could happen. If the lights are out you have to get a policeman to direct traffic – expensive and inefficient and may cause a cascading effect due to lack of coordination with other intersections.
ITS Roadway Equipment Traffic Management Center environmental sensor data Low Moderate Moderate
Little to no impact if this data is observed info should be correct to determine safe speeds etc.; DISC: WYO believes this to be HIGH Updates are desireable but slightly outdated information will not be catastrophic.
ITS Roadway Equipment Traffic Management Center speed monitoring information Moderate Moderate Moderate
encrypted, authenticated, violation records included info that should not be tampered with, especially violation records and operational state but the rest is aggregate info want updates but outdated information will not be catastrophic; would want to know about the speeds, warnings, etc. to be able to reconfigure speed warning info as necessary
Roadway Environment ITS Roadway Equipment environmental conditions Not Applicable Low Low
Sensor-based information flows by definition have no confidentiality concerns. While typically security concerns related to sensing ignored, if considered this would be LOW, as the obfuscation or failure of any given environmental sensor is likely to be overcome by the mass of data necessary to draw environmental concluisions. While typically security concerns related to sensing ignored, if considered this would be LOW, as the obfuscation or failure of any given environmental sensor is likely to be overcome by the mass of data necessary to draw environmental concluisions.
Roadway Environment Vehicle environmental conditions Not Applicable Low Low
Sensor-based information flows by definition have no confidentiality concerns. While typically security concerns related to sensing ignored, if considered this would be LOW, as the obfuscation or failure of any given environmental sensor is likely to be overcome by the mass of data necessary to draw environmental concluisions. While typically security concerns related to sensing ignored, if considered this would be LOW, as the obfuscation or failure of any given environmental sensor is likely to be overcome by the mass of data necessary to draw environmental concluisions.
Roadway Environment Vehicle roadway characteristics Not Applicable Low Low
Sensor-based information flows by definition have no confidentiality concerns. While typically security concerns related to sensing ignored, if considered this would be LOW, as the obfuscation or failure of any given environmental sensor is likely to be overcome by the mass of data necessary to draw environmental concluisions. While typically security concerns related to sensing ignored, if considered this would be LOW, as the obfuscation or failure of any given environmental sensor is likely to be overcome by the mass of data necessary to draw environmental concluisions.
Traffic Management Center Connected Vehicle Roadside Equipment speed warning application info Moderate High Moderate
Control flows, even for seemingly innocent devices, should be kept confidential to minimize attack vectors. While an individual installation may not be particularly impacted by a cyberattack of its sensor network, another installation might be severely impacted, and different installations are likely to use similar methods, so compromising one leads to compromising all. info needs to be correct to issue correct speed limit and warnings or could cause driver confusion and delays or unsafe speed if compromised want updates but outdated information will not be catastrophic; should be able to operate on previous or default information
Traffic Management Center ITS Roadway Equipment environmental sensor control Moderate Moderate Low
Control flows, even for seemingly innocent devices, should be kept confidential to minimize attack vectors. While an individual installation may not be particularly impacted by a cyberattack of its sensor network, another installation might be severely impacted, and different installations are likely to use similar methods, so compromising one leads to compromising all. DISC: THEA, WYO believe this to be LOW: encrypted, authenticated, proprietary; but should not cause severe damage if seen Should be accurate and not be tampered with; could enable outside control of traffic sensors but should not cause severe harm, but could cause issues with environmental sensor data received and be detrimental to operations; DISC: WYO believes this may be HIGH for some applications Control flow availability is related to the criticality of being able to remotely control the device. For most devices, this is MODERATE. For purely passive devices with no incident relationship, this will be LOW. All devices should have default modes that enable them to operate without backhaul connectivity, so no device warrants a HIGH. From THEAwant updates but delayed information will not be severe; should be able to operate from a previous/default control/config; DISC: WYO believes this to be MODERATE
Traffic Management Center ITS Roadway Equipment speed monitoring control Moderate High Moderate
Control flows, even for seemingly innocent devices, should be kept confidential to minimize attack vectors. While an individual installation may not be particularly impacted by a cyberattack of its sensor network, another installation might be severely impacted, and different installations are likely to use similar methods, so compromising one leads to compromising all. From THEA: encrypted, authenticated, proprietary but shouldn't cause substantial risk but does control speed enforcement systems Control flows, even for seemingly innocent devices, should have MODERATE integrity at minimum, just to guarantee that intended control messages are received. Incorrect, corrupted, intercepted and modified control messages can or will result in target field devices not behaving according to operator intent. The severity of this depends on the type of device, which is why some devices are set MODERATE and some HIGH. From THEA: proprietary info that should not be tampered with; could directly affect safety if compromised posting unsafe speed limits, etc. Control flow availability is related to the criticality of being able to remotely control the device. For most devices, this is MODERATE. For purely passive devices with no incident relationship, this will be LOW. All devices should have default modes that enable them to operate without backhaul connectivity, so no device warrants a HIGH. From THEA: want updates but outdated information will not be catastrophic; should be able to use previous/default config
Vehicle Basic Vehicle driver update information Low Moderate Moderate
This information is all presented to the vehicle operator. Encrypting this information may make it harder to reverse engineer vehicle systems, and may defeat criminal tracking tools when the vehicle has already been compromised. Unless those scenarios are of concern to the operator or manufacturer, this can safely be set LOW. Any information presented to the operator of a vehicle should be both accurate and timely. By definition this includes safety information, but given that the driver has other means of learning about most threats, it seems difficult to justify HIGH. If HIGH is warranted, it should apply to both availability and integrity. Any information presented to the operator of a vehicle should be both accurate and timely. By definition this includes safety information, but given that the driver has other means of learning about most threats, it seems difficult to justify HIGH. If HIGH is warranted, it should apply to both availability and integrity.
Vehicle Connected Vehicle Roadside Equipment vehicle location and motion for surveillance Not Applicable Moderate Moderate
This is directly observable data; DISC: WYO believes this to be MODERATE Incorrect information here could lead to the system not functioning properly. If they are unable to properly detect all vehicles crossing the border, it would lead to confusion. There are other factors, such as visual indicators, of vehicles crossing the border, which can be used to help mitigate contradicting information. DISC: THEA believes this should be HIGH: "BSM info needs to be accurate and should not be tampered with" WYO believes this to be HIGH This information must be available in a timely manner for the system to act upon it. The system can operate correctly if some messages are missed, but overall a majority of them should be received.; WYO believes this to be LOW
Vehicle Connected Vehicle Roadside Equipment vehicle profile Low Moderate Moderate
Includes no PII and probably includes information that could be observed, so no need for obfuscation. As this information will be used to determine the vehicle's ability to access services or be charged usage fees, it must be correct and not easily forgeable. This flow enables various services; if the flow is not available the vehicle may not be able to use those services, and also may be charged incorrectly.
Vehicle Driver driver updates Not Applicable Moderate Moderate
This data is informing the driver about the safety of a nearby area. It should not contain anything sensitive, and does not matter if another person can observe it. This is the information that is presented to the driver. If they receive incorrect information, they may act in an unsafe manner. However, there are other indicators that would alert them to any hazards, such as an oncoming vehicle or crossing safety lights. If this information is not made available to the driver, then the system has not operated correctly.

Standards

The following table lists the standards associated with physical objects in this service package. For standards related to interfaces, see the specific information flow triple pages. These pages can be accessed directly from the SVG diagram(s) located on the Physical tab, by clicking on each information flow line on the diagram.

Name Title Physical Object
CTI 4001 RSU Roadside Unit (RSU) Standard Connected Vehicle Roadside Equipment
ITE 5301 ATC ITS Cabinet Intelligent Transportation System Standard Specification for Roadside Cabinets ITS Roadway Equipment
NEMA TS 8 Cyber and Physical Security Cyber and Physical Security for Intelligent Transportation Systems ITS Roadway Equipment
Traffic Management Center
NEMA TS4 Hardware Standards for DMS Hardware Standards for Dynamic Message Signs (DMS) With NTCIP Requirements ITS Roadway Equipment




System Requirements

System Requirement Need
001 The system shall remotely control environmental sensors that measure road surface conditions including temperature, moisture, icing, salinity, and other measures. 01 Traffic Operations needs to be able to determine if, based on the current environmental conditions, a vehicle is moving at a speed that would indicate an increased risk of not safely negotiating the curve.
002 The system shall monitor reduced speed zone warning field equipment. 01 Traffic Operations needs to be able to determine if, based on the current environmental conditions, a vehicle is moving at a speed that would indicate an increased risk of not safely negotiating the curve.
003 The system shall control reduced speed zone warning roadside equipment, providing the location and extent of the reduced speed zone, the posted speed limit(s) with information about the applicability of the speed limit(s) (e.g., time of day, day of week, seasonality, relevant vehicle types) and information about associated road configuration changes including lane merges and shifts. 02 Traffic Operations needs to be able to provide a warning, along with a recommended speed, to a vehicle that is moving at excessive speed around a curve.
004 The system shall provide environmental sensor data to the Connected Vehicle Roadside Equipment. 01 Traffic Operations needs to be able to determine if, based on the current environmental conditions, a vehicle is moving at a speed that would indicate an increased risk of not safely negotiating the curve.
005 The system shall include sensors to detect vehicle speeds, under traffic or maintenance center control. 01 Traffic Operations needs to be able to determine if, based on the current environmental conditions, a vehicle is moving at a speed that would indicate an increased risk of not safely negotiating the curve.
006 The system shall base speed advisories to passing drivers on environmental conditions. 01 Traffic Operations needs to be able to determine if, based on the current environmental conditions, a vehicle is moving at a speed that would indicate an increased risk of not safely negotiating the curve.
007 The system shall provide the reduced speed zone current posted speed limit as established by the controlling center and any roadway configuration changes associated with the reduced speed zone (e.g., lane closures, lane shifts). 02 Traffic Operations needs to be able to provide a warning, along with a recommended speed, to a vehicle that is moving at excessive speed around a curve.
008 The system shall provide a warning to a vehicle whose speed has been detected to be over the posted speed limit. 02 Traffic Operations needs to be able to provide a warning, along with a recommended speed, to a vehicle that is moving at excessive speed around a curve.
009 The system shall monitor current vehicle speed and communicates with the infrastructure to receive current speed limits or speed recommendations. 02 Traffic Operations needs to be able to provide a warning, along with a recommended speed, to a vehicle that is moving at excessive speed around a curve.
010 The system shall receive speed warnings from the roadside field equipment. 03 The Driver needs to receive a warning when the Vehicle is moving at an excessive speed through a curve.
011 The system shall acquire roadway geometry information. 01 Traffic Operations needs to be able to determine if, based on the current environmental conditions, a vehicle is moving at a speed that would indicate an increased risk of not safely negotiating the curve.
012 The system shall acquire weather information for the area near the curve, including dew point temperature, wind speed, wind direction and visibility. 02 Traffic Operations needs to be able to provide a warning, along with a recommended speed, to a vehicle that is moving at excessive speed around a curve.
013 The system shall acquire road surface condition information for the area near the curve, including road surface temperature, roadway water depth, roadway ice depth, roadway snow depth, adjacent snow depth). 02 Traffic Operations needs to be able to provide a warning, along with a recommended speed, to a vehicle that is moving at excessive speed around a curve.
014 The system shall acquire dynamic vehicle telematics data, including vehicle position, speed, acceleration and heading (optionally, turn signal and steering angle). 03 The Driver needs to receive a warning when the Vehicle is moving at an excessive speed through a curve.
015 The system shall acquire vehicle configuration data, including vehicle weight, dimensions and handling characteristics. 03 The Driver needs to receive a warning when the Vehicle is moving at an excessive speed through a curve.
016 The system shall determine all viable paths the host vehicle may take through a curve. Paths are defined as geometric bounds that encapsulate a fixed road section through which the vehicle passes. Paths may overlap one another. 03 The Driver needs to receive a warning when the Vehicle is moving at an excessive speed through a curve.
017 The system shall determine which path a vehicle is taking through a curve. 03 The Driver needs to receive a warning when the Vehicle is moving at an excessive speed through a curve.
018 The system shall calculate the host vehicle's maximum appropriate speed for each path on an upcoming curve. 03 The Driver needs to receive a warning when the Vehicle is moving at an excessive speed through a curve.
019 The system shall determine the appropriate maximum speed for the curve path that the host vehicle is on. 03 The Driver needs to receive a warning when the Vehicle is moving at an excessive speed through a curve.
020 The system shall determine the speed at which the host vehicle is traveling. 03 The Driver needs to receive a warning when the Vehicle is moving at an excessive speed through a curve.
021 The system shall determine the difference between the maximum safe speed on an upcoming curve and the vehicle's current speed. 03 The Driver needs to receive a warning when the Vehicle is moving at an excessive speed through a curve.
022 The system shall determine the difference between the maximum safe speed on a curve path the vehicle is traveling and the vehicle's current speed. 03 The Driver needs to receive a warning when the Vehicle is moving at an excessive speed through a curve.
023 The system shall warn the driver to reduce speed when the host vehicle is traveling in excess of the maximum safe speed on a curve path. 03 The Driver needs to receive a warning when the Vehicle is moving at an excessive speed through a curve.
024 The system shall alert the driver of the maximum safe speed of an upcoming curve when the vehicle is traveling above that speed. 03 The Driver needs to receive a warning when the Vehicle is moving at an excessive speed through a curve.
025 The system shall provide its operational status to the driver. 03 The Driver needs to receive a warning when the Vehicle is moving at an excessive speed through a curve.